763x
005405
31. August 2023

Hinzufügen eines neuen Lastfalls zu einer automatisch generierten Kombination

Ich führe eine Rohrleitungsbemessung mit dem Zusatzmodul RF-PIPING Design durch. Ich habe einen neuen Vorspannungslastfall angelegt und die Rohrleitung mit einer Längsverschiebung Lz belastet. Ist es möglich, diesen neuen Lastfall zu den automatisch generierten Kombinationen hinzuzufügen?


Antwort:

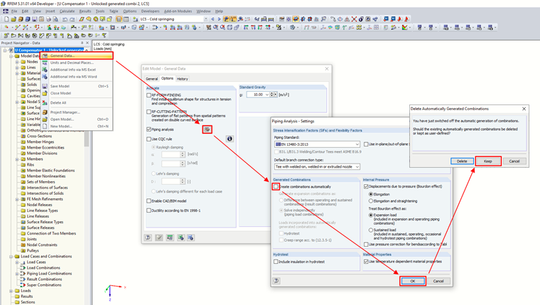
Kombinationen können natürlich geändert werden. Sie müssen dazu die automatische Generierung von Kombinationen in den Basisdaten des Modells ausschalten, aber die zuvor erstellten Kombinationen beibehalten.
Fügen Sie dann der Kombination im Dialogfeld "Lastfälle und Kombinationen bearbeiten" einen neuen Lastfall hinzu.

Bei den abschließenden Nachweisen wird die Änderung nach der Neuberechnung wirksam.


Autor

Herr Martinec arbeitet am Standort in Tschechien und ist zuständig für den Kundenservice und die Studentenlizenzen.



;