763x
005405
2023-08-31

Adding New Load Case to Automatically Generated Combination

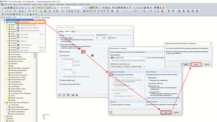
I design pipelines using the RF-PIPING Design add-on module. I have created a new prestress load case and loaded the piping with longitudinal displacement. Is it possible to add this new load case to combinations that are generated automatically?


Answer:

Combinations can be modified, of course. It is necessary to turn off the automatic generation of combinations in the Base Data of the model, but keep the previously created combinations.
Then, add a new load case to the combination in the "Edit Load Cases and Combinations" dialog box.

In the final design checks, the change takes effect after the recalculation.


Author

Ing. Martinec takes care of customer service and student licenses in the Czech office.



;