763x
005405
2023-08-31

Aggiunta di un nuovo caso di carico a una combinazione generata automaticamente

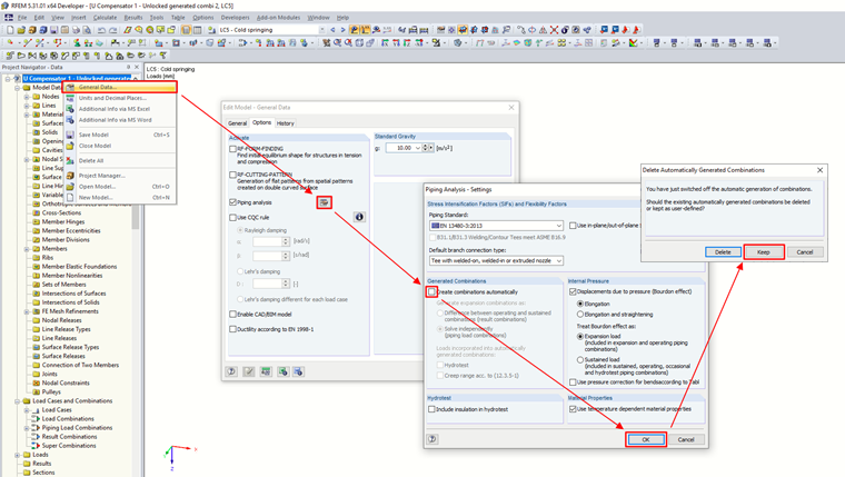
Progetto tubazioni utilizzando il modulo aggiuntivo RF-PIPING Design. Vytvořil jsem si nový zatěžovací stav pro předpětí a zatížil potrubí podélným posuvem. Lze tento nový zatěžovací stav přidat do kombinací, které jsou generované automaticky?


Risposta:

Le combinazioni possono essere modificate, ovviamente. Je třeba v základních údajích o modelu vypnout automatické generování kombinací, ale ponechat si již dříve vytvořené kombinace.
V dialogu "Upravit zatěžovací stavy a kombinace" pak přidejte nový zatěžovací stav do kombinace.

Ve výsledných posudcích se změna po přepočítání projeví.


Autore

Ing. Martinec si occupa del servizio clienti e delle licenze per studenti nell'ufficio ceco.



;