763x
005405
2023-08-31

Dodawanie nowego przypadku obciążenia do automatycznie wygenerowanej kombinacji

Projektuję rurociągi przy użyciu modułu dodatkowego RF-PIPING Design. Utworzyłem nowy przypadek obciążenia wstępnego i obciążyłem rurociąg przesunięciem podłużnym. Czy można dodać ten nowy przypadek obciążenia do kombinacji, które są generowane automatycznie?


Odpowiedź:

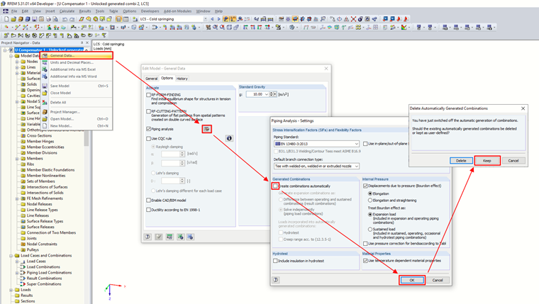
Kombinacje można oczywiście modyfikować. W Danych ogólnych modelu należy wyłączyć automatyczne generowanie kombinacji, ale zachować wcześniej utworzone kombinacje.
Następnie w oknie dialogowym „Edytuj przypadki obciążeń i kombinacje” do kombinacji należy dodać nowy przypadek obciążenia.

Zmiana zostanie odzwierciedlona w ostatecznej kontroli obliczeń, po ponownych obliczeniach.


Autor

inż. Martinec zajmuje się obsługą klienta i licencjami studenckimi w czeskim biurze.



;