763x
005405
31-08-2023

Agregar un nuevo caso de carga a la combinación generada automáticamente

Estoy diseñando tuberías utilizando el módulo adicional RF-PIPING Design. He creado un nuevo caso de carga de pretensado y he cargado la tubería con un desplazamiento longitudinal. ¿Es posible agregar este nuevo caso de carga a las combinaciones que se generan automáticamente?


Respuesta:

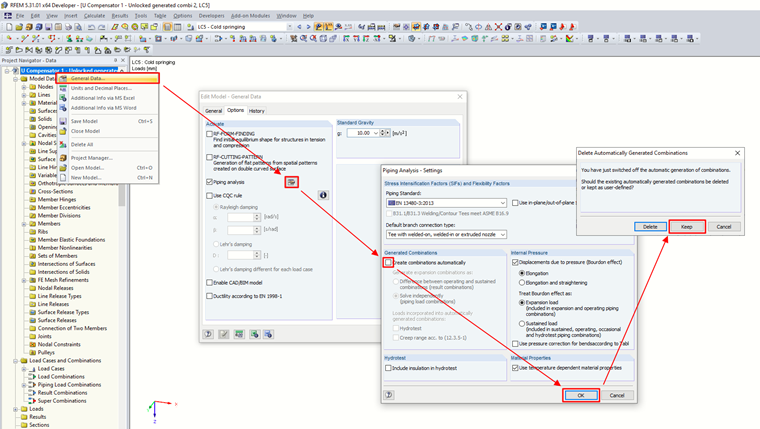
Por supuesto, las combinaciones se pueden modificar. Es necesario desactivar la generación automática de combinaciones en los Datos básicos del modelo, pero mantener las combinaciones creadas previamente.
Luego, agregue un nuevo caso de carga a la combinación en el cuadro de diálogo "Editar casos de carga y combinaciones".

En las comprobaciones de diseño finales, el cambio tendrá efecto después de recalcular de nuevo.


Autor

Ing. Martinec se encarga del servicio al cliente y las licencias de los estudiantes en la oficina checa.



;