726x
005405
2023-08-31

将新的荷载工况添加到自动生成的组合中

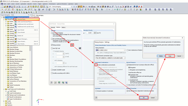
我使用附加模块 RF-PIPING Design 进行管道设计。 Vytvořil jsem si nový zatěžovací stav pro předpětí a zatížil potrubí podélným posuvem. Lze tento nový zatěžovací stav přidat do kombinací, které jsou generované automaticky?


回复:

用户可以对它们进行更改。 Je třeba v základních údajích o modelu vypnout automatické generování kombinací, ale ponechat si již dříve vytvořené kombinace.
V dialogu "Upravit zatěžovací stavy a kombinace" pak přidejte nový zatěžovací stav do kombinace.

Ve výsledných posudcích se změna po přepočítání projeví.


作者

Ing. Martinec 捷克分公司负责客户服务和学生版许可。



;