87x
005688
2025-06-06

Definicja typu modułu sprężystości, modułu ścinania i współczynnika Poissona

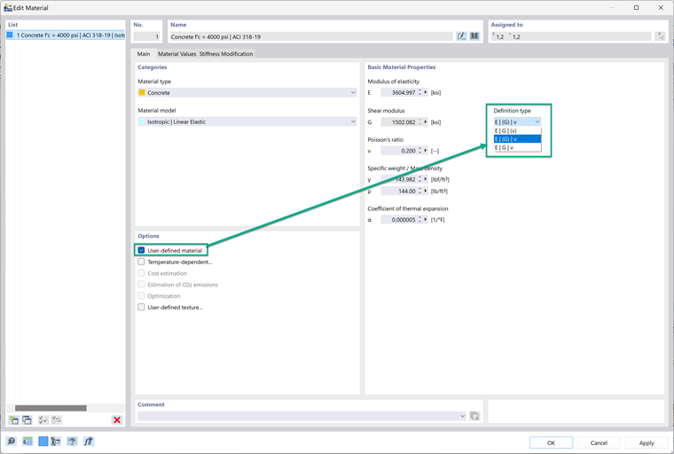
Przy próbie tworzenia/edytowania materiału jako użytkownika pojawia się komunikat o błędzie "Zależność E=2G(1+v) nie jest spełniona...". Jak mogę ominąć ten komunikat o błędzie i kontynuować definiowanie materiału zgodnie z założeniami?


Odpowiedź:

Po ustawieniu materiału jako zdefiniowanego przez użytkownika, można zmienić typ definicji; to kontroluje, jak moduł sprężystości, moduł ścinania i współczynnik Poissona są ze sobą powiązane. Istnieją trzy opcje w menu rozwijanym. 1. E | G | (v) Ta opcja oblicza współczynnik Poissona na podstawie G i E. 2. E | (G) | v Ta opcja oblicza G na podstawie E i współczynnika Poissona. 3. E | G | v Ta opcja utrzymuje wszystkie właściwości jako niezależne od siebie. Najlepiej wybrać tę opcję, jeśli chcesz, aby właściwości były niezależne.

Jest to dobre rozwiązanie, jeśli pojawi się ten komunikat o błędzie: "Relacja e=2G(1+v) nie jest spełniona. Materiał nie może być przypisany do powierzchni lub bryły bez spełnienia tej relacji. Proszę dostosować parametry materiałowe." Uczynienie wszystkich właściwości materiału niezależnymi od siebie rozwiąże ten problem.


Autor

Alex jest odpowiedzialny za szkolenie klientów, wsparcie techniczne i ciągły rozwój programów na rynek północnoamerykański.



;