87x
005688
6.6.2025

Definice typu modulu pružnosti, smykového modulu a Poissonova součinitele

Když se pokouším vytvořit/upravit materiál jako uživatelsky definovaný, zobrazí se mi chybová zpráva „Vztah E=2G(1+v) není splněn...“. Jak mohu tuto chybovou zprávu obejít a pokračovat s definovaným materiálem?


Odpověď:

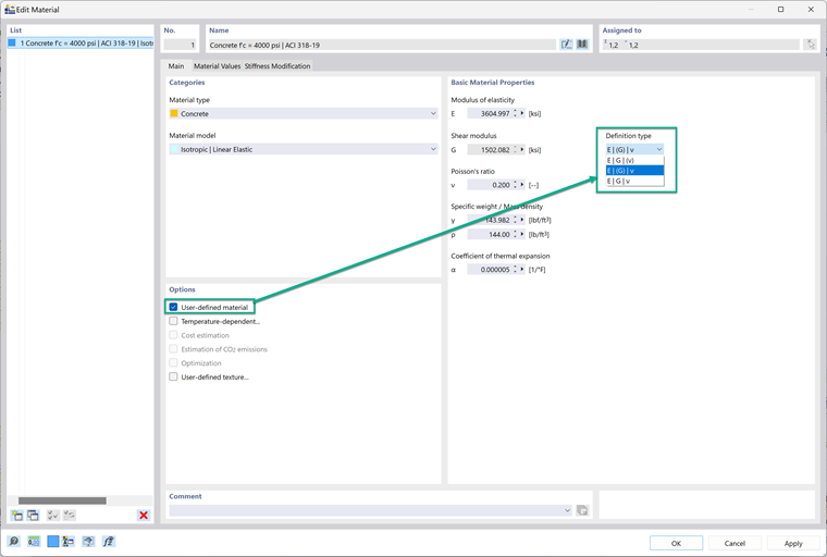
Po nastavení materiálu na uživatelsky definovaný lze změnit typ definice; tím se řídí vzájemný vztah modulu pružnosti, smykového modulu a Poissonova součinitele. V rozevírací nabídce jsou k dispozici tři možnosti.

1. E | G | (v)
Tato možnost vypočítá Poissonův součinitel na základě G a E.
2. E | (G) | v
Tato možnost vypočítá G na základě E a Poissonova součinitele.
3. E | G | v
Tato možnost zachová všechny vlastnosti nezávislé na sobě. Tuto možnost je nejlepší zvolit, pokud chcete, aby vlastnosti byly nezávislé.


Toto je dobré řešení, pokud se zobrazí tato chybová zpráva:
„Vztah e=2G(1+v) není splněn. Materiál nelze přiřadit k ploše nebo tělesu, aniž by byl splněn tento vztah. Upravte parametry materiálu.“
Tuto chybu lze opravit tak, že všechny vlastnosti materiálu budou navzájem nezávislé.


Autor

Alex Bacon je zodpovědný za školení zákazníků, technickou podporu a vývoj programů pro severoamerický trh.



;