1106x
002172
2021-09-08

Módulo Dimensionamento de madeira

Em comparação com o módulo adicional RF-/TIMBER Pro (RFEM 5/RSTAB 8), foram adicionadas as seguintes novas funções ao módulo Dimensionamento de madeira para o RFEM 6/RSTAB 9:

  • Além do Eurocódigo 5, estão integradas outras normas internacionais (SIA 265, ANSI/AWC NDS, CSA O86, GB 50005)
  • Verificação de compressão perpendicular à direção da fibra (pressão de apoio)
  • Implementação do solucionador de valores próprios para determinar o momento crítico para a encurvadura por flexão-torção (apenas EC 5)
  • Definição de diferentes comprimentos efetivos para dimensionamentos de resistência ao fogo e à temperatura normal
  • Avaliação de tensões através de tensões unitárias (MEF)
  • Verificações de estabilidade otimizadas para barras de secção variável
  • Unificação de materiais para todos os anexos nacionais (apenas uma norma "EN" está agora disponível na biblioteca de materiais para uma melhor visão geral)
  • Representação de enfraquecimentos da secção diretamente na representação
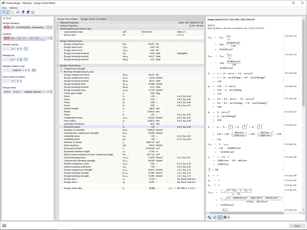
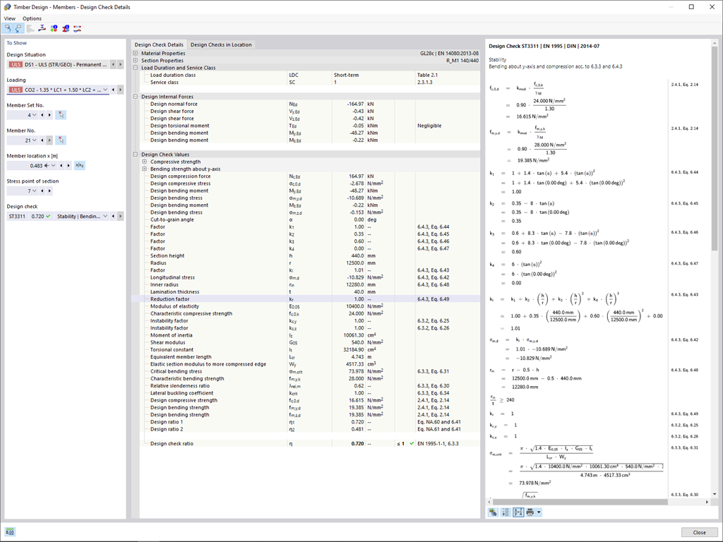
  • Saída das fórmulas de verificação utilizadas (incluindo uma referência à equação utilizada da norma)


;