1106x
002172
8. September 2021

Add-On Holzbemessung

Im Vergleich zum Zusatzmodul RF-/HOLZ Pro (RFEM 5 / RSTAB 8) sind im Add-On Holzbemessung für RFEM 6 / RSTAB 9 folgende neuen Features hinzugekommen:

  • Neben dem Eurocode 5 sind weitere internationale Normen integriert (SIA 265, ANSI/AWC NDS, CSA O86, GB 50005)
  • Nachweis Druck rechtwinklig zur Faserrichtung (Auflagerpressung)
  • Implementierung des Eigenwertlöser zur Bestimmung des kritischen Moments für das Biegedrillknicken (nur EC 5)
  • Definition unterschiedlicher effektiven Längen für Kalt- und Heißbemessung
  • Auswertung der Spannungen über Einheitsspannungen (FEM)
  • Optimierte Stabilitätsnachweise bei gevouteten Stäben
  • Vereinheitlichung der Materialien für alle nationalen Anhänge (es ist in der Materialbibliothek wegen der besseren Übersicht nur noch eine Norm “EN” verfügbar)
  • Darstellung der Querschnittschwächungen direkt im Rendering
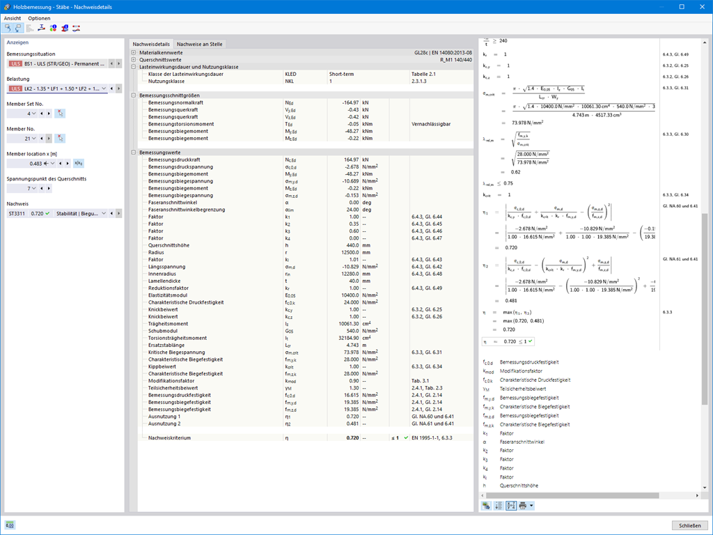
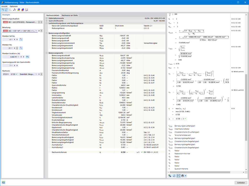
  • Ausgabe der verwendeten Nachweisformeln (inklusive Hinweis auf verwendete Gleichung aus der Norm)


;