1106x
002172
08.09.2021

Module complémentaire Vérification du bois

Par rapport au module additionnel RF-/TIMBER Pro (RFEM 5 / RSTAB 8), les nouvelles fonctionnalités suivantes ont été ajoutées au module complémentaire Vérification du bois pour RFEM 6 / RSTAB 9 :

  • Outre l'Eurocode 5, d'autres normes internationales sont intégrées (SIA 265, ANSI/AWC NDS, CSA 086, GB 50005)
  • Calcul de la compression perpendiculaire au fil (pression d'appui)
  • Implémentation du solveur de valeurs propres pour déterminer le moment critique pour le déversement (EC 5 uniquement)
  • Définition des différentes longueurs efficaces pour la vérification à température normale et la vérification de la résistance au feu
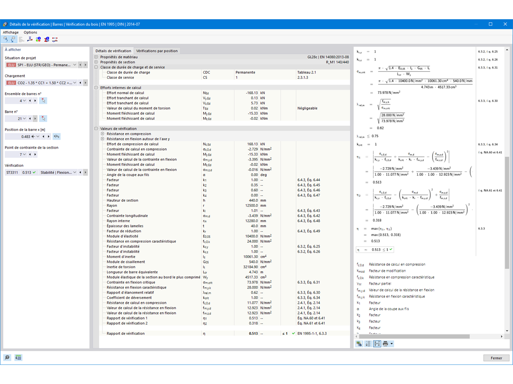
  • Évaluation des contraintes via les contraintes unitaires (MEF)
  • Analyses de stabilité optimisées pour les barres à inertie variable
  • Unification des matériaux pour toutes les annexes nationales (une seule norme « EN » est désormais disponible dans la bibliothèque des matériaux pour une meilleure vue d'ensemble)
  • Affichage des réductions de section directement dans le rendu
  • Sortie des formules de vérification utilisées (avec référence de l'équation utilisée selon la norme)


;