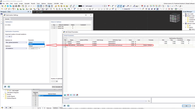
Расширение оптимизации с заданием пользовательских оптимизационных критериев на основе формул.
Пользовательские критерии оптимизации
;
зарегистрируйтесь во Длупал Экстранет, чтобы максимально использовать программное обеспечение и иметь эксклюзивный доступ к вашим личным данным.
зарегистрируйтесь во Длупал Экстранет, чтобы максимально использовать программное обеспечение и иметь эксклюзивный доступ к вашим личным данным.
зарегистрируйтесь во Длупал Экстранет, чтобы максимально использовать программное обеспечение и иметь эксклюзивный доступ к вашим личным данным.
Расширение оптимизации с заданием пользовательских оптимизационных критериев на основе формул.