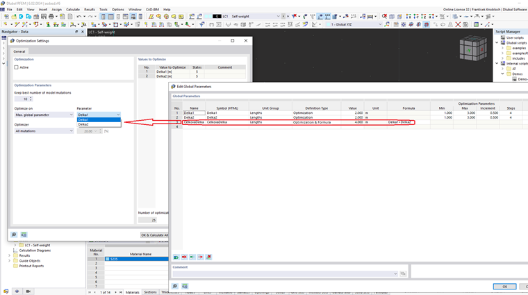
Ampliación de la optimización con la especificación de criterios de optimización basados en fórmulas personalizadas.
Criterios de optimización definidos por el usuario
;
Regístrese en el extranet de Dlubal para aprovechar al máximo el software y tener acceso exclusivo a sus datos personales.
Regístrese en el extranet de Dlubal para aprovechar al máximo el software y tener acceso exclusivo a sus datos personales.
Regístrese en el extranet de Dlubal para aprovechar al máximo el software y tener acceso exclusivo a sus datos personales.
Ampliación de la optimización con la especificación de criterios de optimización basados en fórmulas personalizadas.