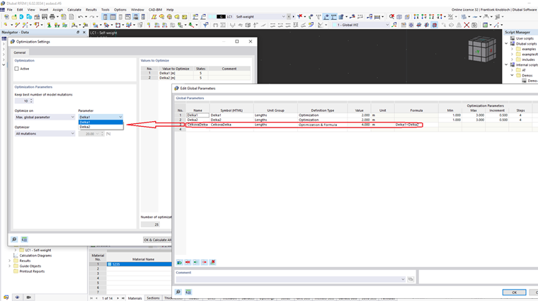
Rozszerzenie optymalizacji poprzez określenie niestandardowych kryteriów optymalizacji opartych na formule.
Definiowanie własnych kryteriów optymalizacji
;
Zarejestruj się w Extranecie Dlubal, aby maksymalnie wykorzystać możliwości oprogramowania oraz mieć ekskluzywny dostęp do swoich danych osobowych.
Zarejestruj się w Extranecie Dlubal, aby maksymalnie wykorzystać możliwości oprogramowania oraz mieć ekskluzywny dostęp do swoich danych osobowych.
Zarejestruj się w Extranecie Dlubal, aby maksymalnie wykorzystać możliwości oprogramowania oraz mieć ekskluzywny dostęp do swoich danych osobowych.
Rozszerzenie optymalizacji poprzez określenie niestandardowych kryteriów optymalizacji opartych na formule.