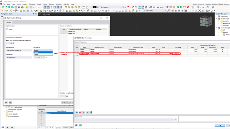
Estensione dell'ottimizzazione con la definizione di criteri di ottimizzazione personalizzati basati su formule.
Criteri di ottimizzazione personalizzati
;
Registrati all'extranet Dlubal per ottenere il massimo dal software e avere accesso esclusivo ai tuoi dati personali.
Registrati all'extranet Dlubal per ottenere il massimo dal software e avere accesso esclusivo ai tuoi dati personali.
Registrati all'extranet Dlubal per ottenere il massimo dal software e avere accesso esclusivo ai tuoi dati personali.
Estensione dell'ottimizzazione con la definizione di criteri di ottimizzazione personalizzati basati su formule.