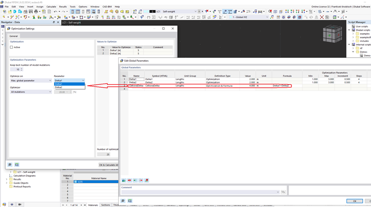
Rozšíření optimalizace s definicí vlastních, na vzorcích založených optimalizačních kritérií.
Uživatelsky zadaná kritéria pro optimalizaci
;
Zaregistrujte se do extranetu Dlubal, abyste získali většinu softwaru a měli exkluzivní přístup k vašim osobním údajům.
Zaregistrujte se do extranetu Dlubal, abyste získali většinu softwaru a měli exkluzivní přístup k vašim osobním údajům.
Zaregistrujte se do extranetu Dlubal, abyste získali většinu softwaru a měli exkluzivní přístup k vašim osobním údajům.
Rozšíření optimalizace s definicí vlastních, na vzorcích založených optimalizačních kritérií.