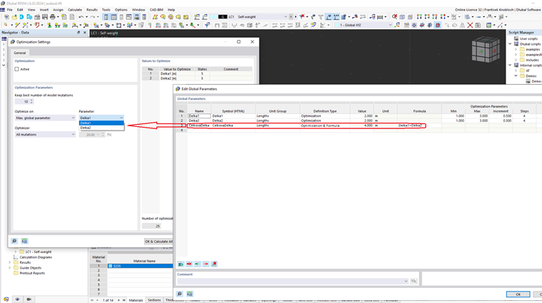
Erweiterung der Optimierung mit der Vorgabe von benutzerdefinierten formelbasierten Optimierungskriterien.
Benutzerdefinierte Optimierungskriterien
;
Registrieren Sie sich für das Dlubal-Extranet, um die Software optimal zu nutzen und exklusiven Zugang zu Ihren persönlichen Daten zu erhalten.
Registrieren Sie sich für das Dlubal-Extranet, um die Software optimal zu nutzen und exklusiven Zugang zu Ihren persönlichen Daten zu erhalten.
Registrieren Sie sich für das Dlubal-Extranet, um die Software optimal zu nutzen und exklusiven Zugang zu Ihren persönlichen Daten zu erhalten.
Erweiterung der Optimierung mit der Vorgabe von benutzerdefinierten formelbasierten Optimierungskriterien.