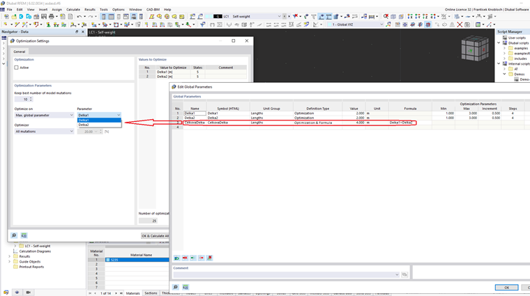
Expansão da otimização com a especificação de critérios de otimização personalizados baseados em fórmulas.
Critérios de otimização definidos pelo utilizador
;
Registe-se no extranet da Dlubal para aproveitar ao máximo o software e ter acesso exclusivo aos seus dados pessoais.
Registe-se no extranet da Dlubal para aproveitar ao máximo o software e ter acesso exclusivo aos seus dados pessoais.
Registe-se no extranet da Dlubal para aproveitar ao máximo o software e ter acesso exclusivo aos seus dados pessoais.
Expansão da otimização com a especificação de critérios de otimização personalizados baseados em fórmulas.