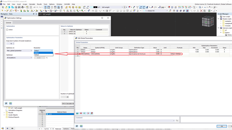
Extension de l'optimisation avec la spécification de critères d'optimisation personnalisés basés sur des formules.
Critères d’optimisation définis par l’utilisateur
;
Inscrivez-vous à l’Extranet Dlubal pour tirer le meilleur parti du logiciel et avoir un accès exclusif à vos données personnelles.
Inscrivez-vous à l’Extranet Dlubal pour tirer le meilleur parti du logiciel et avoir un accès exclusif à vos données personnelles.
Inscrivez-vous à l’Extranet Dlubal pour tirer le meilleur parti du logiciel et avoir un accès exclusif à vos données personnelles.
Extension de l'optimisation avec la spécification de critères d'optimisation personnalisés basés sur des formules.