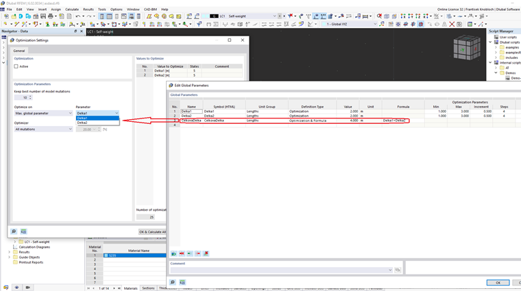
Extension of the optimization with the specification of user-defined formula-based optimization criteria.
User-Defined Optimization Criteria
;
Sign up for the Dlubal Extranet to get most of the software and have exclusive access to your personal data.
Sign up for the Dlubal Extranet to get most of the software and have exclusive access to your personal data.
Sign up for the Dlubal Extranet to get most of the software and have exclusive access to your personal data.
Extension of the optimization with the specification of user-defined formula-based optimization criteria.