- Soluciones
- Normas de cálculo de estructuras implementadas
- Normas suizas (SIA)
Normas suizas (SIA)
Las reglas y normas son importantes. ¿Dónde planea su proyecto y a qué debe prestar atención? Con las normas internacionales, los programas Dlubal son compañeros fiables para clientes de todo el mundo. Encontrará numerosas normas integradas en RFEM y RSTAB, y los complementos correspondientes le permiten el dimensionamiento de estructuras de acero, hormigón (concreto) armado y madera. Aquí obtendrá una visión general de qué normas están disponibles en los programas para los respectivos países.
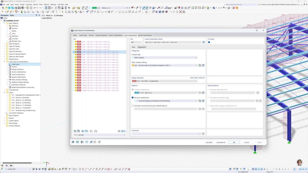
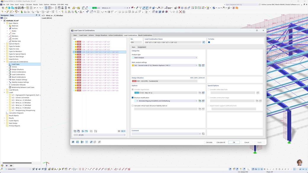
Generación automática de combinaciones en RFEM 6 y RSTAB 9
También en la planificación de estructuras en Suiza, la seguridad es la máxima prioridad. Con RFEM 6 y RSTAB 9, puede crear combinaciones de cargas y de resultados de forma fácil y completamente automatizada según las normas suizas SIA 260 y SIA 260 | Madera.
Estos programas permiten una implementación rápida y precisa de los requisitos específicos de las regulaciones de construcción suizas, de modo que pueda planificar sus proyectos de manera segura y eficiente.
Cálculo de madera según SIA 265
Si planea construcciones de madera de acuerdo con las normas vigentes, está en el lugar correcto. Con el complemento Dimensionado de madera para RFEM 6 / RSTAB 9, puede realizar todas las verificaciones relevantes para la resistencia estructural, la estabilidad, la aptitud para el servicio y la protección contra incendios de barras de madera según la norma suiza SIA 265 de manera eficiente y precisa.
Esta poderosa solución asegura que sus proyectos de construcción en madera cumplan con los más altos requisitos de seguridad y rendimiento, considerando automáticamente todos los requisitos típicos de dimensionado de la norma.
Cálculo de acero según SIA 263 o SN EN 1993-1-1
El complemento para el dimensionado de acero para RFEM 6 / RSTAB 9 ofrece un cálculo detallado y eficiente de las comprobaciones en el estado límite de resistencia y de servicio para componentes de acero. Le permite implementar con precisión los requisitos de las normas suizas como SIA 263 o SN EN 1993-1-1 (Eurocódigo 3: Anexo suizo).
El software tiene en cuenta todos los factores relevantes como propiedades del material, cargas y geometría, para garantizar el dimensionado conforme a las normas. Con la integración en RFEM 6 / RSTAB 9, los ingenieros pueden optimizar la calidad y seguridad de sus estructuras de acero.
Diseño de sismos según SIA 261
El complemento Modalanalyse para RFEM 6 / RSTAB 9 le ayuda a determinar con precisión las frecuencias naturales y las formas modales de sus estructuras. Ofrece un análisis detallado del comportamiento dinámico de sus construcciones para comprender mejor los efectos de las vibraciones.
Otro complemento extremadamente útil es Respuesta Espectral para RFEM 6 / RSTAB 9. Con esta herramienta, puede realizar análisis de terremotos utilizando el método multimodal de respuesta espectral. Además, el complemento integra completamente la norma suiza SIA 261, lo que le permite planificar y dimensionar sus proyectos de acuerdo con los requisitos específicos de los estándares sísmicos suizos.
Cálculo de barras y superficies de hormigón armado según SIA 262
La extensión de módulo SIA 262 para RFEM 5 / RSTAB 8 le ofrece funciones adicionales valiosas que amplían sus módulos adicionales de concreto con la norma suiza SIA 262. Con esta ampliación, puede dimensionar estructuras de hormigón armado tanto para barras como para superficies de manera precisa y conforme a la norma.
El software asegura que sus cálculos cumplan con los requisitos de la norma suiza, permitiéndole planificar sus proyectos con la máxima precisión y eficiencia.