- Řešení
- Implementované normy pro statické výpočty
- Švýcarské normy (SIA)
Švýcarské normy (SIA)
Pravidla a normy jsou důležité. Kde plánujete svůj projekt a na co si dát pozor? Pokud jde o mezinárodní normy, programy Dlubal jsou spolehlivými společníky pro zákazníky z celého světa. V programech RFEM a RSTAB je integrováno mnoho norem, v nichž lze pomocí příslušných addonů posuzovat ocelové, železobetonové a dřevěné konstrukce. Zde najdete přehled norem, které jsou k dispozici v programech pro jednotlivé země.
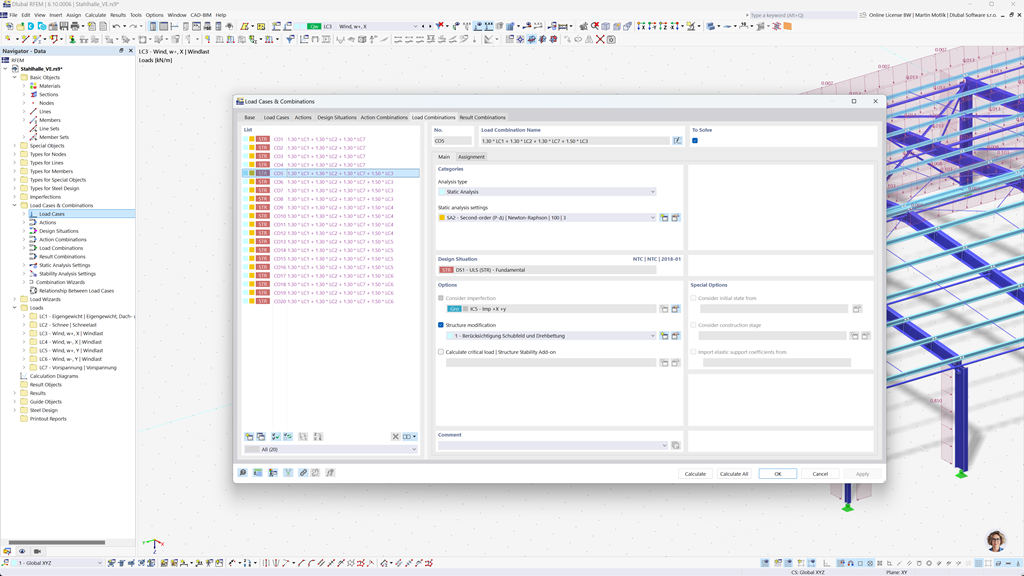
Automatické generování kombinací v programech RFEM 6 a RSTAB 9
Také při plánování staveb ve Švýcarsku je bezpečnost na prvním místě. S programem RFEM 6 a RSTAB 9 můžete snadno a plně automatizovaně vytvářet kombinace zatížení a kombinace výsledků podle švýcarských norem SIA 260 a SIA 260 | Holz.
Tyto programy umožňují rychlou a přesnou realizaci specifických požadavků švýcarských stavebních předpisů, takže vaše projekty můžete plánovat bezpečně a efektivně.
Posouzení dřevěných konstrukcí podle SIA 265
Pokud posuzujete dřevěné konstrukce podle platných norem, jste na správném místě. Pomocí addonu Posouzení dřevěných konstrukcí pro program RFEM 6 / RSTAB 9 můžete účinně a přesně provádět všechny relevantní posudky konstrukční bezpečnosti, stability, použitelnosti a požární odolnosti dřevěných prutů podle švýcarské normy SIA 265.
Toto výkonné řešení zajistí, že vaše projekty dřevostavby budou splňovat nejvyšší požadavky na bezpečnost a funkčnost díky automatickému zohlednění všech typických požadavků na návrh podle normy.
Posouzení ocelových konstrukcí podle SN EN 1993-1-1
Addon Posouzení ocelových konstrukcí pro program RFEM 6 / RSTAB 9 umožňuje podrobný a účinný výpočet kontroly mezního stavu únosnosti a použitelnosti ocelových prutů. Umožňuje přesné provedení požadavků švýcarských norem, jako je SIA 263 nebo SN EN 1993-1-1 (Eurokód 3: Švýcarská příloha).
Software zohledňuje všechny relevantní faktory, jako jsou vlastnosti materiálu, zatížení a geometrie, a zajišťuje tak návrh podle norem. Integrace v programech RFEM 6 / RSTAB 9 umožňuje inženýrům optimalizovat kvalitu a bezpečnost jejich ocelových konstrukcí.
Posouzení na seizmicitu podle SIA 261
Addon Modální analýza pro program RFEM 6 / RSTAB 9 vám pomůže přesně určit vlastní frekvence a vlastní tvary vašich konstrukcí. Nabízí podrobnou analýzu dynamického chování vašich staveb, aby bylo možné lépe pochopit vlivy kmitání.
Dalším velmi užitečným doplňkem je Analýza spektra odezvy pro RFEM 6 / RSTAB 9. Pomocí tohoto nástroje můžete provádět analýzy zemětřesení, přičemž se používá multimodální metoda spektra odezvy. V addonu je také plně integrována švýcarská norma SIA 261, takže můžete své projekty plánovat a dimenzovat podle specifických požadavků švýcarských norem pro zemětřesení.
Posouzení železobetonových prutů a ploch podle SIA 262
Modulární rozšíření SIA 262 pro RFEM 5 / RSTAB 8 vám nabízí cenné dodatečné funkce, které rozšiřují vaše betonové přídavné moduly o švýcarskou normu SIA 262. S tímto rozšířením můžete přesně a v souladu s normou dimenzovat železobetonové konstrukce jak pro pruty, tak pro plochy.
Software zajišťuje, že vaše výpočty odpovídají požadavkům švýcarské normy, takže můžete plánovat své projekty s nejvyšší přesností a efektivitou.