- Solutions
- Implemented Structural Design Standards
- Swiss Standards (SIA)
Swiss Standards (SIA)
Standards and codes are important. Where do you plan your project and what do you have to pay attention to? When it comes to international standards, the Dlubal programs are reliable companions for customers from all over the world. You will find numerous standards integrated in RFEM and RSTAB, whereby the corresponding add-ons allow you to design steel, reinforced concrete, and timber structures. Here you will find an overview of the standards available in the programs for the respective countries.
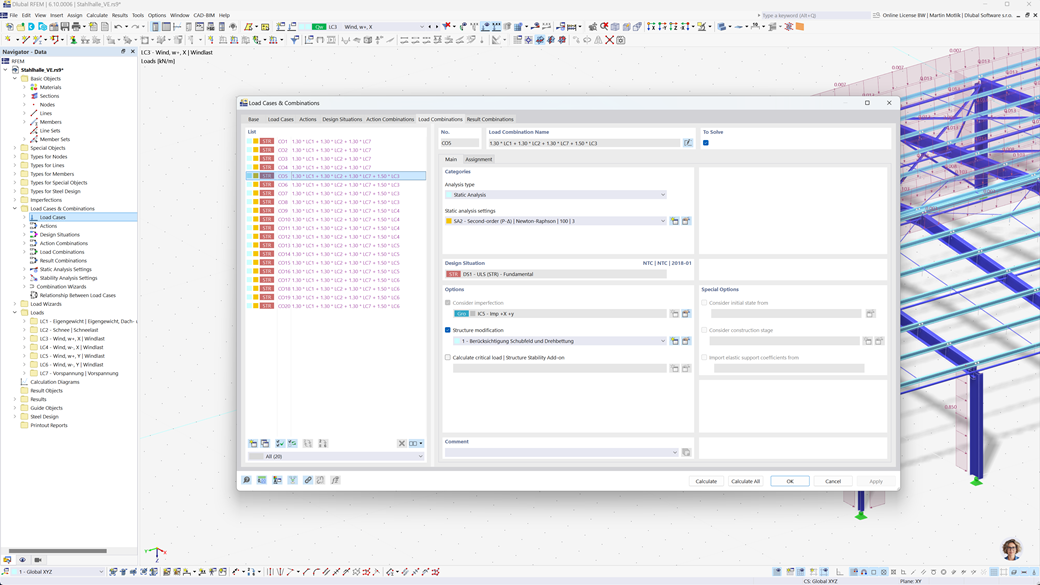
Automatic Generation of Combinations in RFEM 6 and RSTAB 9
Safety is also a top priority when designing structures in Switzerland. Using RFEM 6 and RSTAB 9, you can easily and fully automatically create load and result combinations according to the Swiss standards SIA 260 and SIA 260 | timber.
These programs allow for a quick and precise implementation of the specific requirements of Swiss building regulations, enabling you to design your projects safely and efficiently.
Timber Design According to SIA 265
If you design timber structures according to the applicable standards, you've come to the right place. Using the Timber Design add-on for RFEM 6 / RSTAB 9, you can efficiently and precisely perform all relevant design checks for structural safety, stability, serviceability, and fire resistance of timber members according to the Swiss standard SIA 265.
This powerful solution ensures that your timber construction projects meet the highest safety and performance requirements by automatically taking into account all typical design requirements of the standard.
Steel Design According to SIA 263 or SN EN 1993-1-1
The Steel Design add-on for RFEM 6 / RSTAB 9 provides a detailed and efficient calculation of the ultimate and serviceability limit state design checks of steel members. It allows for the precise implementation of the requirements of Swiss standards, such as SIA 263 or SN EN 1993-1-1 (Eurocode 3: Swiss Annex).
The software takes into account all relevant factors, such as material properties, loads, and geometry, to ensure design according to standards. The integration in RFEM 6 / RSTAB 9 allows engineers to optimize the quality and safety of their steel structures.
Seismic Design According to SIA 261
The Modal Analysis add-on for RFEM 6 / RSTAB 9 helps you to precisely determine the natural frequencies and mode shapes of your structures. It provides a detailed analysis of the dynamic behavior of your structures to better understand the effects of vibrations.
Another extremely useful add-on is ‘’‘Response Spectrum Analysis’‘’ for RFEM 6 / RSTAB 9. Using this tool, you can perform seismic analysis using the multimodal response spectrum method. The add-on also fully integrates the Swiss standard SIA 261, allowing you to design and dimension your projects according to the specific requirements of Swiss seismic standards.
Design of Reinforced Concrete Members and Surfaces According to SIA 262
The SIA 262 for RFEM 5 / RSTAB 8 module extension provides valuable additional features that extend your add-on modules for concrete design to comply with the Swiss standard SIA 262. Using this extension, you can design reinforced concrete structures for both members and surfaces precisely and according to standards.
The software ensures that your calculations comply with the requirements of the Swiss standard, allowing you to design your projects with maximum accuracy and efficiency.