- Soluzioni
- Norme tecniche per le costruzioni implementate
- Norme svizzere (SIA)
Norme svizzere (SIA)
Regole e norme sono importanti. Dove pianificate il vostro progetto e a cosa dovete prestare attenzione? Per quanto riguarda le norme internazionali, i programmi Dlubal sono compagni affidabili per i clienti di tutto il mondo. Numerose norme sono integrate in RFEM e RSTAB, mentre i relativi componenti aggiuntivi vi consentono di eseguire la progettazione di strutture in acciaio, calcestruzzo armato e legno. Qui trovate una panoramica delle norme disponibili nei programmi per i rispettivi paesi.
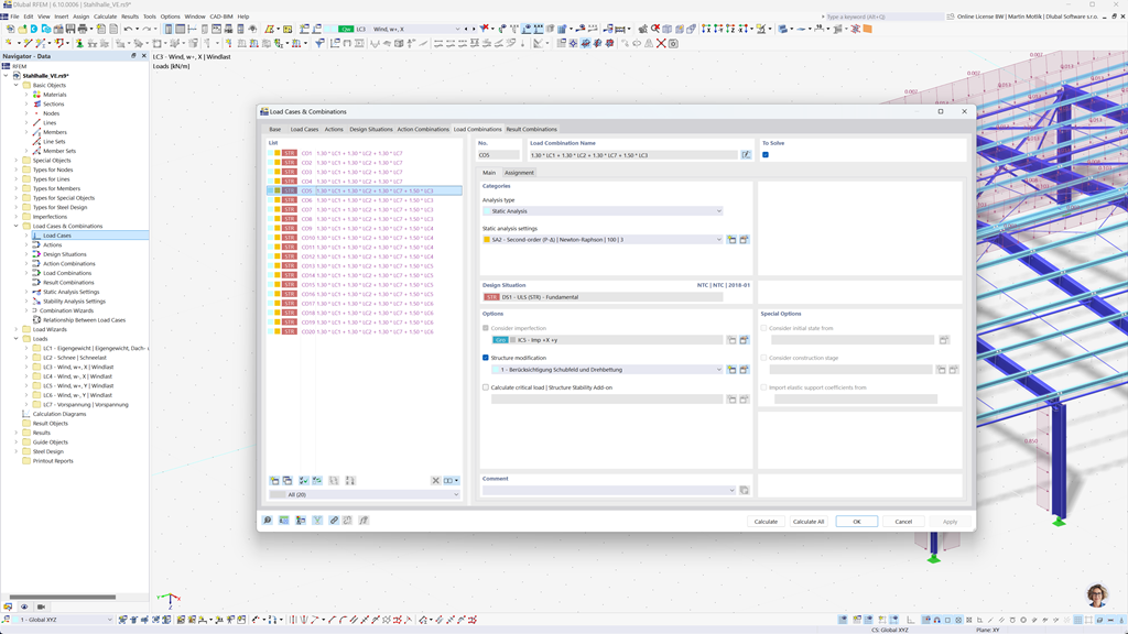
Creazione automatica delle combinazioni in RFEM 6 e RSTAB 9
Anche nella pianificazione delle costruzioni in Svizzera, la sicurezza è al primo posto. Con RFEM 6 e RSTAB 9, è possibile creare combinazioni di carico e di risultato in modo semplice e completamente automatizzato secondo le norme svizzere SIA 260 e SIA 260 | Legno.
Questi programmi permettono una rapida e precisa realizzazione dei requisiti specifici delle normative edilizie svizzere, in modo da poter pianificare i vostri progetti in modo sicuro ed efficiente.
Verifica di strutture in legno secondo SIA 265
Se stai progettando costruzioni in legno secondo le norme vigenti, sei nel posto giusto. Con l'add-on Holzbemessung per RFEM 6 / RSTAB 9, puoi eseguire tutte le verifiche pertinenti per la sicurezza strutturale, la stabilità, la funzionalità e la protezione antincendio degli elementi in legno secondo la norma svizzera SIA 265 in modo efficiente e preciso.
Questa soluzione potente assicura che i tuoi progetti in legno soddisfino i massimi requisiti di sicurezza e prestazioni, considerando automaticamente tutte le tipiche esigenze di verifica della norma.
Verifica acciaio secondo la SIA 263 o la SN EN 1993-1-1
L'add-on per la verifica dell'acciaio per RFEM 6 / RSTAB 9 offre un calcolo dettagliato ed efficiente delle verifiche nello stato limite ultimo e di esercizio per gli elementi strutturali in acciaio. Consente di implementare con precisione i requisiti delle norme svizzere come SIA 263 o SN EN 1993-1-1 (Eurocodice 3: Appendice svizzera).
Il software tiene conto di tutti i fattori rilevanti come le proprietà dei materiali, i carichi e la geometria, per garantire la verifica conforme alle norme. Con l'integrazione in RFEM 6 / RSTAB 9, gli ingegneri possono ottimizzare la qualità e la sicurezza delle loro strutture in acciaio.
Progettazione sismica secondo SIA 261
L'Add-On Analisi Modale per RFEM 6 / RSTAB 9 vi aiuta a determinare con precisione le frequenze proprie e le forme modali delle vostre strutture. Offre un'analisi dettagliata del comportamento dinamico delle vostre costruzioni, per comprendere meglio gli effetti delle vibrazioni.
Un altro Add-On estremamente utile è Metodo dello Spettro di Risposta per RFEM 6 / RSTAB 9. Con questo strumento potete effettuare analisi sismiche utilizzando il metodo multimodale dello spettro di risposta. Inoltre, l'Add-On integra completamente la norma svizzera SIA 261, permettendo di pianificare e dimensionare i vostri progetti secondo i requisiti specifici degli standard sismici svizzeri.
Progettazione di aste e superfici in calcestruzzo armato secondo SIA 262
L'estensione del modulo SIA 262 per RFEM 5 / RSTAB 8 offre preziose funzionalità aggiuntive che ampliano i vostri moduli aggiuntivi per il calcestruzzo secondo la norma svizzera SIA 262. Con questa estensione è possibile eseguire il dimensionamento preciso e conforme alla norma di strutture in calcestruzzo armato sia per aste che per superfici.
Il software garantisce che i vostri calcoli soddisfino i requisiti della norma svizzera, in modo che possiate pianificare i vostri progetti con la massima precisione ed efficienza.