- Solutions
- Normes de calcul des structures implémentées
- Normes suisses (SIA)
Normes suisses (SIA)
Les règlementations et les normes sont importantes. Où prévoyez-vous votre projet et à quoi devez-vous faire attention ? Avec des normes internationales, les logiciels Dlubal sont des compagnons fiables pour les clients du monde entier. Vous trouverez de nombreuses normes intégrées dans RFEM et RSTAB, et les modules complémentaires correspondants vous permettent de dimensionner des structures en acier, en béton armé et en bois. Voici un aperçu des normes disponibles dans les logiciels pour les différents pays.
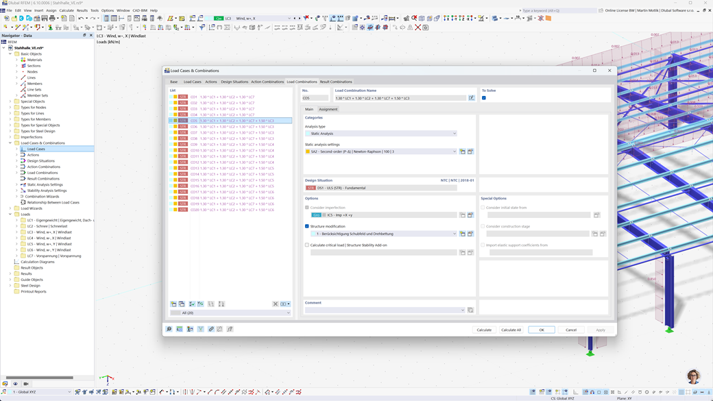
Génération automatique de combinaisons dans RFEM 6 et RSTAB 9
La sécurité est également primordiale lors de la planification de structures en Suisse. Avec RFEM 6 et RSTAB 9, vous pouvez créer des combinaisons de charges et de résultats facilement et de manière entièrement automatisée selon les normes suisses SIA 260 ainsi que SIA 260 | Bois.
Ces programmes permettent une mise en œuvre rapide et précise des exigences spécifiques des règlements de construction suisses, vous permettant de planifier vos projets de manière sûre et efficace.
Vérification du bois selon la SIA 265
Si vous concevez des constructions en bois selon les normes en vigueur, vous êtes au bon endroit. Avec l'add-on Dimensionnement Bois pour RFEM 6 / RSTAB 9, vous pouvez effectuer toutes les vérifications pertinentes pour la sécurité structurale, la stabilité, l'utilisation et la protection contre l'incendie des barres en bois selon la norme suisse SIA 265 de manière efficace et précise.
Cette solution puissante garantit que vos projets de construction en bois répondent aux exigences de sécurité et de performance les plus élevées, en prenant automatiquement en compte toutes les exigences typiques de dimensionnement de la norme.
Vérification de l’acier selon la SIA 263 ou la SN EN 1993-1-1
L'extension pour la dimensionnement de l'acier pour RFEM 6 / RSTAB 9 offre un calcul détaillé et efficace des vérifications à l'état limite ultime et de service pour les éléments en acier. Elle vous permet de mettre en œuvre précisément les exigences des normes suisses telles que la SIA 263 ou la SN EN 1993-1-1 (Eurocode 3 : Annexe suisse).
Le logiciel prend en compte tous les facteurs pertinents tels que les propriétés des matériaux, les charges et la géométrie, afin de garantir un dimensionnement conforme aux normes. Avec l'intégration dans RFEM 6 / RSTAB 9, les ingénieurs peuvent optimiser la qualité et la sécurité de leurs constructions métalliques.
Analyse sismique selon la SIA 261
Le module complémentaire Analyse modale pour RFEM 6 / RSTAB 9 vous aide à déterminer avec précision les fréquences propres et les formes modales de vos structures. Il offre une analyse détaillée du comportement dynamique de vos constructions pour mieux comprendre les effets des vibrations.
Un autre module complémentaire extrêmement utile est Méthode du spectre de réponse pour RFEM 6 / RSTAB 9. Cet outil vous permet d'effectuer des analyses sismiques en appliquant la méthode multimodale du spectre de réponse. Le module complémentaire intègre également la norme suisse SIA 261, vous permettant ainsi de planifier et dimensionner vos projets conformément aux exigences spécifiques des normes sismiques suisses.
Vérification de barres et de surfaces en béton armé selon la SIA 262
L'extension de module SIA 262 pour RFEM 5 / RSTAB 8 vous offre des fonctionnalités supplémentaires précieuses qui élargissent vos modules additionnels pour le béton aux normes suisses SIA 262. Avec cette extension, vous pouvez dimensionner des structures en béton armé aussi bien pour les barres que pour les surfaces de manière précise et conforme aux normes.
Le logiciel garantit que vos calculs répondent aux exigences de la norme suisse, de sorte que vous puissiez planifier vos projets avec la plus grande précision et efficacité.