- Lösungen
- Implementierte Statik-Normen
- Schweizer Normen (SIA)
Schweizer Normen (SIA)
Regeln und Normen sind wichtig. Wo planen Sie Ihr Projekt und worauf müssen Sie achten? Bei internationalen Normen sind die Dlubal-Programme verlässliche Begleiter für Kunden aus aller Welt. Zahlreiche Normen finden Sie in RFEM und RSTAB integriert, wobei Ihnen entsprechende Add-Ons die Bemessung von Stahl-, Stahlbeton- und Holzkonstruktionen ermöglichen. Hier erhalten Sie eine Übersicht, welche Normen in den Programmen für die jeweiligen Länder verfügbar sind.
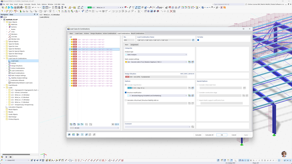
Automatische Bildung von Kombinationen in RFEM 6 und RSTAB 9
Auch bei der Planung von Bauwerken in der Schweiz steht die Sicherheit an oberster Stelle. Mit RFEM 6 und RSTAB 9 können Sie Last- und Ergebniskombinationen ganz einfach und vollständig automatisiert nach den Schweizer Normen SIA 260 sowie SIA 260 | Holz erstellen.
Diese Programme ermöglichen eine schnelle und präzise Umsetzung der spezifischen Anforderungen der Schweizer Bauvorschriften, sodass Sie Ihre Projekte sicher und effizient planen können.
Holzbemessung nach SIA 265
Wenn Sie Holzbauten gemäß den geltenden Normen planen, sind Sie hier genau richtig. Mit dem Add-On Holzbemessung für RFEM 6 / RSTAB 9 können Sie alle relevanten Nachweise für Tragsicherheit, Stabilität, Gebrauchstauglichkeit und Brandschutz von Holzstäben nach der Schweizer Norm SIA 265 effizient und präzise durchführen.
Diese leistungsstarke Lösung stellt sicher, dass Ihre Holzbauprojekte den höchsten Sicherheits- und Leistungsanforderungen entsprechen, indem alle typischen Bemessungsanforderungen der Norm automatisch berücksichtigt werden.
Stahlbemessung nach SIA 263 oder SN EN 1993-1-1
Das Add-On zur Stahlbemessung für RFEM 6 / RSTAB 9 bietet eine detaillierte und effiziente Berechnung der Nachweise im Grenzzustand der Tragfähigkeit und Gebrauchstauglichkeit für Stahlbauteile. Es ermöglicht Ihnen, die Anforderungen der Schweizer Normen wie SIA 263 oder SN EN 1993-1-1 (Eurocode 3: Schweizer Anhang) präzise umzusetzen.
Die Software berücksichtigt alle relevanten Faktoren wie Materialeigenschaften, Lasten und Geometrie, um die normgerechte Bemessung zu gewährleisten. Mit der Integration in RFEM 6 / RSTAB 9 können Ingenieure die Qualität und Sicherheit ihrer Stahlkonstruktionen optimieren.
Erdbebenbemessung nach SIA 261
Das Add-On Modalanalyse für RFEM 6 / RSTAB 9 hilft Ihnen dabei, die Eigenfrequenzen und Modenformen Ihrer Strukturen präzise zu ermitteln. Es bietet eine detaillierte Analyse des dynamischen Verhaltens Ihrer Bauwerke, um die Auswirkungen von Schwingungen besser zu verstehen.
Ein weiteres äußerst nützliches Add-On ist Antwortspektrenverfahren für RFEM 6 / RSTAB 9. Mit diesem Tool können Sie Erdbebenanalysen durchführen, wobei das Multimodale Antwortspektrenverfahren zur Anwendung kommt. Im Add-On ist zudem die Schweizer Norm SIA 261 vollständig integriert, sodass Sie Ihre Projekte gemäß den spezifischen Anforderungen der Schweizer Erdbebenstandards planen und dimensionieren können.
Bemessung von Stäben und Flächen aus Stahlbeton nach SIA 262
Die Modulerweiterung SIA 262 für RFEM 5 / RSTAB 8 bietet Ihnen wertvolle zusätzliche Funktionen, die Ihre Beton-Zusatzmodule um die Schweizer Norm SIA 262 erweitern. Mit dieser Erweiterung können Sie Stahlbetonbauwerke sowohl für Stäbe als auch für Flächen präzise und normgerecht bemessen.
Die Software stellt sicher, dass Ihre Berechnungen den Anforderungen der Schweizer Norm entsprechen, sodass Sie Ihre Projekte mit höchster Genauigkeit und Effizienz planen können.