639x
003850
2024-01-09

Технические условия на балку

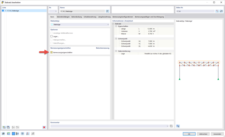
Поскольку балка должна быть спроектирована как единое целое, ниже показано, как можно соединить отдельные стержни для образования набора стержней.

Создание набора стержней

Инфо

Можно быстро создать набор стержней, выбрав соответствующие стержни с помощью множественного выбора (по окну или путем удержания клавиши Ctrl). Затем в контекстном меню одного из этих стержней выберите функцию « Создать набор стержней».

После создания набора стержней для балки и активации расчетных свойств можно определить все спецификации для расчета на наборе стержней.

Возможности ввода бетонного покрытия и расчетные конфигурации идентичны таковым для поверхностей.

Армирование в блоке стержней

Для блока стержней можно отдельно задать параметры поперечной и продольной арматуры. В частности, с помощью продольной арматуры создается прямая арматура, проходящая параллельно ребру. Если это нежелательно, функцию можно отключить с помощью символа Автоматическое создание позиций продольной арматуры из армирования площадей . В вебинаре было выбрано асимметричное распределение арматуры с двумя стержнями вверху и четырьмя стержнями внизу. Для поперечной арматуры расстояние было изменено на 0,15 м.

Расчетные опоры и прогиб

На вкладке «Расчетные опоры и прогиб» можно назначить определенные условия опор набору стержней. Расчетные опоры влияют на проверки (перераспределение момента, округление момента, уменьшение поперечной силы) и арматуру (длина анкеровки). Кроме того, здесь можно ввести параметры для расчета прогиба.

Новая расчетная опора может быть создана с помощью символа Создайте новую полезную длину (1). Затем его можно назначить началу и концу набора стержней, а также промежуточным узлам (2 и 3). Кроме того, в диалоговом окне можно указать направление для проверки прогиба.

Настройки типа опоры можно выполнить в диалоговом окне ' Новая опора '. Для концевой опоры в начале блока стержней введите ширину опоры 250 мм и монолитное соединение со стеной. Ширина опоры связана с продольной осью x стержня. ' Глубина опоры ' d по умолчанию определяется шириной сечения стержня. Отключите нижний кронштейн, для которого могут применяться другие условия, для определения расчетных моментов и длин анкеровки. Также можно указать, следует ли использовать расчетные опоры в качестве сегментации для проверок прогиба.

Для расчетной опоры в промежуточном узле и на конце блока стержней в вебинаре была выбрана ширина опоры 450 мм, и была активирована опция внутренней опоры.