639x
003850
9. Januar 2024

Bemessungsvorgaben für den Unterzug

Da der Unterzug als Ganzes bemessen werden soll, wird im Folgenden gezeigt, wie man die einzelnen Stäbe zu einem Stabsatz verbinden kann.

Stabsatz erstellen

Info

Einen Stabsatz können Sie schnell erstellen, indem Sie die relevanten Stäbe durch eine Mehrfachauswahl (per Fenster oder mit gedrückter Strg-Taste) selektieren. Im Kontextmenü eines dieser Stäbe wählen Sie dann die Funktion Stabsatz erzeugen.

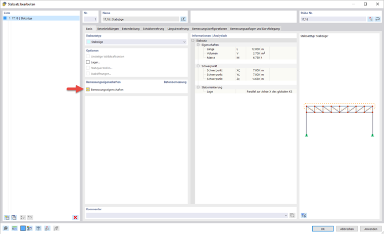
Nachdem Sie einen Stabsatz für den Unterzug erstellt und die Bemessungseigenschaften aktiviert haben, können alle Vorgaben für die Bemessung an dem Stabsatz festgelegt werden.

Die Eingabemöglichkeiten zur Betondeckung und den Bemessungskonfigurationen sind identisch zu denen bei Flächen.

Bewehrung im Stabsatz

Für den Stabsatz lassen sich die Vorgaben zur Schub- und Längsbewehrung getrennt voneinander treffen. Insbesondere ist es bei der Längsbewehrung so, dass die Flächenbewehrung, die parallel zur Rippe verläuft, direkt generiert wird. Falls dies nicht gewünscht sein sollte, kann die Funktion über das Symbol Automatisches Generieren von Längsbewehrungspositionen aus Flächenbewehrung deaktiviert werden. Im Webinar wurde eine unsymmetrische Bewehrungsverteilung mit zwei Stäben auf der Oberseite und vier Stäben auf der Unterseite gewählt. Bei der Schubbewehrung wurde der Abstand auf 0,15 m geändert.

Bemessungsauflager und Durchbiegung

Im Register Bemessungsauflager und Durchbiegung können Sie dem Stabsatz spezifische Lagerungsbedingungen zuweisen. Bemessungsauflager wirken sich auf die Nachweise (Momentenumlagerung, Momentenausrundung, Querkraftabminderung) und die Bewehrung (Verankerungslänge) aus. Des Weiteren können Sie hier Vorgaben für den Durchbiegungsnachweis treffen.

Über das Symbol Neue Knicklänge erzeugen kann ein neues Bemessungsauflager erstellt werden (1). Dieses kann dann dem Stabsatzanfang und -ende sowie den Zwischenknoten zugewiesen werden (2 & 3). Außerdem kann in dem Dialog die Richtung für den Durchbiegungsnachweis festgelegt werden.

In dem Dialog 'Neues Bemessungsauflager' können Einstellungen zur Art des Lagers getroffen werden. Geben Sie für das Endauflager am Stabsatzanfang eine Lagerbreite von 250 mm und eine monolithische Verbindung zur Wand ein. Die Lagerbreite ist auf die Längsachse x des Stabes bezogen. Die 'Lagertiefe' d ergibt sich per Voreinstellung aus der Querschnittsbreite des Stabes. Deaktivieren Sie das Innenlager, für welches andere Bedingungen gelten würden, um die Bemessungsmomente und Verankerungslängen zu bestimmen. Außerdem ist es möglich, festzulegen, ob die Bemessungslager auch als Segmentierung für die Durchbiegungsnachweise genutzt werden sollen.

Für das Bemessungsauflager am Zwischenknoten und am Stabsatzende wurde im Webinar eine Lagerbreite von 450 mm gewählt und die Option Innenlager aktiviert.

Übergeordnetes Kapitel