639x
003850
2024-01-09

Especificações de dimensionamento para a viga

Uma vez que a viga deve ser dimensionada como um todo, é apresentado a seguir como é possível ligar as barras individuais para formar um conjunto de barras.

Criar conjunto de barras

Informação

Pode criar rapidamente um conjunto de barras selecionando as barras relevantes por seleção múltipla (por janela ou mantendo a tecla Ctrl pressionada). Em seguida, selecione a função Criar conjunto de barras no menu de atalho de uma destas barras.

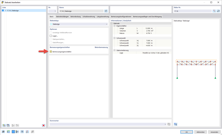
Após ter criado um conjunto de barras para a viga e activado as propriedades de dimensionamento, pode definir todas as especificações para o dimensionamento no conjunto de barras.

As opções de entrada para o recobrimento de betão e as configurações de dimensionamento são idênticas às das superfícies.

Armadura no conjunto de barras

Para o conjunto de barras, as especificações das armaduras de corte e longitudinais podem ser feitas separadamente. Em particular, com a armadura longitudinal, a armadura de área que corre paralela à nervura é gerada diretamente. Se isso não for desejado, a função pode ser desativada utilizando o símbolo Geração automática das posições de armadura longitudinal a partir da armadura de superfície . No seminário web, foi escolhida uma distribuição assimétrica da armadura com dois varões em cima e quatro varões em baixo. Para a armadura de corte, a distância foi alterada para 0,15 m.

Flecha e apoios de dimensionamento

No separador Dimensionamento de apoio e flecha, pode atribuir condições de apoio específicas ao conjunto de barras. Os apoios de cálculo afetam as verificações (redistribuição de momentos, arredondamento de momentos, redução da força de corte) e a armadura (comprimento de ancoragem). Além disso, é possível entrar aqui as especificações para a verificação da flecha.

Um novo apoio de cálculo pode ser criado utilizando o símbolo Crie um novo comprimento efetivo (1). Isto pode depois ser atribuído ao início e ao final do conjunto de barras, bem como aos nós intermédios (2 & 3). Além disso, a direção para a verificação da flecha pode ser especificada na caixa de diálogo.

A configuração para o tipo de apoio pode ser feita na caixa de diálogo ' Novo apoio de dimensionamento '. Para o apoio de extremidade no início do conjunto de barras, é possível introduzir uma largura do apoio de 250 mm e uma ligação monolítica à parede. A largura do apoio está relacionada com o eixo longitudinal x da barra. A 'profundidade do apoio' d resulta por defeito da largura da secção da barra. Desative o movimento central, para o qual seriam aplicadas outras condições, para determinar os momentos de cálculo e os comprimentos de ancoragem. Também é possível especificar se os apoios de cálculo também devem ser utilizados como segmentação para a verificação da flecha.

Para o apoio de cálculo no nó intermédio e na extremidade do conjunto de barras, foi selecionada uma largura de apoio de 450 mm no seminário web e a opção de apoio interno foi ativada.