639x
003850
2024-01-09

Specyfikacje projektowe dla belki

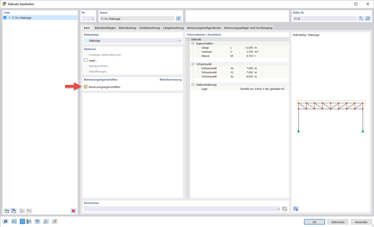
Ponieważ belka ma być projektowana jako całość, poniżej pokazano, w jaki sposób można połączyć poszczególne pręty w zbiór prętów.

Tworzenie zbioru prętów

Informacje

Zbiór prętów można szybko utworzyć, zaznaczając odpowiednie pręty przy użyciu funkcji wielokrotnego wyboru (w oknie lub poprzez przytrzymanie wciśniętego klawisza Ctrl). Następnie należy wybrać funkcję Utwórz zbiór prętów w menu kontekstowym jednego z tych prętów.

Po utworzeniu zbioru prętów dla belki i aktywowaniu właściwości obliczeniowych można zdefiniować wszystkie specyfikacje dla tego zbioru prętów.

Opcje wprowadzania danych dla otuliny betonowej i konfiguracji obliczeniowych są identyczne jak w przypadku powierzchni.

Zbrojenie w zbiorze prętów

Dla zbioru prętów specyfikacje zbrojenia na ścinanie i zbrojenie podłużne można wprowadzić osobno. W szczególności w przypadku zbrojenia podłużnego generowane jest bezpośrednio zbrojenie powierzchniowe biegnące równolegle do żebra. Jeżeli nie jest to pożądane, funkcję można dezaktywować za pomocą symbolu Automatyczne generowanie pozycji zbrojenia podłużnego ze zbrojenia powierzchniowego . W webinarium wybrano asymetryczny rozkład zbrojenia z dwoma prętami na górze i czterema na dole. W przypadku zbrojenia na ścinanie odległość została zmieniona na 0,15 m.

Podpory obliczeniowe i ugięcia

W zakładce Obliczenia podpory i ugięcia można przypisać określone warunki podparcia do zbioru prętów. Podpory obliczeniowe mają wpływ na sprawdzenie (redystrybucja momentu, zaokrąglenie momentu, redukcja siły tnącej) i zbrojenie (długość zakotwienia). Ponadto można tutaj wprowadzić specyfikacje dla analizy ugięcia.

Nową podporę obliczeniową można utworzyć za pomocą symbolu Utworzyć nową długość efektywną (1). Można go następnie przypisać do początku i końca zbioru prętów oraz do węzłów pośrednich (2 i 3). Ponadto w oknie dialogowym można określić kierunek kontroli ugięcia.

Ustawienia dla typu podpory można wprowadzić w oknie dialogowym ' Nowa podpora obliczeniowa '. Dla podpory końcowej na początku zbioru prętów wprowadź szerokość podpory 250 mm i monolityczne połączenie ze ścianą. Szerokość podpory odnosi się do osi podłużnej x pręta. 'Głębokość podpory' d domyślnie wynika z szerokości przekroju pręta. Zdezaktywować suport, dla którego miałyby zastosowanie inne warunki, w celu określenia momentów obliczeniowych i długości zakotwień. Można również określić, czy podpory obliczeniowe mają być również używane jako segmentacja podczas kontroli ugięcia.

W webinarium dla obliczeń podpory w węźle pośrednim i na końcu zbioru prętów wybrano szerokość podpory 450 mm i aktywowano opcję podpory wewnętrznej.

Rozdział nadrzędny