639x
003850
2024-01-09

Specifiche di progetto per la trave

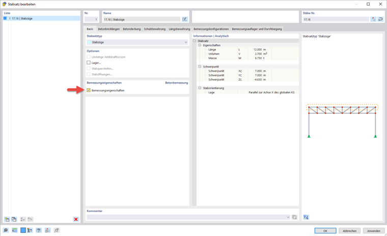
Poiché la trave deve essere progettata nel suo insieme, di seguito viene mostrato come collegare le singole aste per formare un set di aste.

Creazione del set di aste

Informazione

Puoi creare rapidamente un set di aste selezionando le aste pertinenti tramite selezione multipla (per finestra o tenendo premuto il tasto Ctrl). Quindi, selezionare la funzione Crea set di aste nel menu di scelta rapida di una di queste aste.

Dopo aver creato un set di aste per la trave e aver attivato le proprietà di progetto, è possibile definire tutte le specifiche per il progetto sul set di aste.

Le opzioni di input per il copriferro e le configurazioni di progetto sono identiche a quelle per le superfici.

Armatura nell'insieme di aste

Per il set di aste, le specifiche per il taglio e l'armatura longitudinale possono essere fatte separatamente. In particolare, con l'armatura longitudinale, l'armatura su area che corre parallela alla nervatura viene generata direttamente. Se ciò non si desidera, la funzione può essere disattivata utilizzando il simbolo Generazione automatica delle posizioni dell'armatura longitudinale dall'armatura superficiale . Nel webinar è stata scelta una distribuzione asimmetrica dell'armatura con due barre nella parte superiore e quattro barre nella parte inferiore. Per l'armatura a taglio, la distanza è stata modificata in 0,15 m.

Supporti e flessioni di progetto

Nella scheda vincolo esterno e inflessione di progetto, è possibile assegnare condizioni di vincolo esterno specifiche al set di aste. I vincoli esterni di progetto influiscono sulle verifiche (ridistribuzione del momento, arrotondamento del momento, riduzione della forza di taglio) e sull'armatura (lunghezza dell'ancoraggio). Inoltre, qui è possibile inserire le specifiche per l'analisi dell'inflessione.

Un nuovo vincolo esterno di progetto può essere creato utilizzando il simbolo Crea una nuova lunghezza efficace (1). Questo può quindi essere assegnato all'inizio e alla fine del set di aste, nonché ai nodi intermedi (2 e 3). Inoltre, nella finestra di dialogo è possibile specificare la direzione per il controllo dell'inflessione.

Le impostazioni per il tipo di vincolo esterno possono essere effettuate nella finestra di dialogo ' Nuovo vincolo esterno di progetto '. Per il vincolo esterno all'inizio del set di aste, inserire una larghezza del vincolo esterno di 250 mm e un collegamento monolitico alla parete. La larghezza del cuscinetto è correlata all'asse longitudinale x dell'asta. La 'profondità del vincolo esterno' d risulta per impostazione predefinita dalla larghezza della sezione trasversale dell'asta. Disattivare il movimento centrale, per il quale si applicherebbero altre condizioni, al fine di determinare i momenti di progetto e le lunghezze di ancoraggio. È anche possibile specificare se i vincoli esterni di progetto devono essere utilizzati anche come segmentazione per le verifiche di inflessione.

Per il vincolo esterno di progetto nel nodo intermedio e alla fine del set di aste, nel webinar è stata selezionata una larghezza del vincolo esterno di 450 mm ed è stata attivata l'opzione del vincolo esterno interno.

Capitolo principale