639x
003850
09-01-2024

Especificaciones de diseño para la viga

Ya que la viga se va a diseñar como un todo, a continuación se muestra cómo puede conectar las barras individuales para formar un conjunto de barras.

Creación de un conjunto de barras

  1. banner.text@Puede crear rápidamente un conjunto de barras seleccionando las barras relevantes por selección múltiple (por ventana o manteniendo presionada la tecla Ctrl). Luego, seleccione la función Crear conjunto de barras en el menú contextual de una de estas barras.

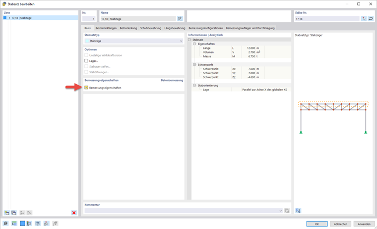
Después de haber creado un conjunto de barras para la viga y haber activado las propiedades de cálculo, puede definir todas las especificaciones para el cálculo en el conjunto de barras.

Las opciones de entrada para el recubrimiento de hormigón y las configuraciones de cálculo son idénticas a las de las superficies.

Armadura en el conjunto de barras

Para el conjunto de barras, las especificaciones para armadura de cortante y longitudinal se pueden realizar por separado. En particular, con la armadura longitudinal, se genera directamente la armadura de área que corre paralela al nervio. Si no se desea, la función se puede desactivar mediante el símbolo Generación automática de posiciones de armaduras longitudinales a partir de armaduras de área . En el seminario web se eligió una distribución asimétrica de la armadura con dos barras en la parte superior y cuatro en la parte inferior. Para la armadura de cortante, la distancia se ha cambiado a 0,15 m.

Apoyos de cálculo y flecha

En la pestaña Diseñar apoyo y flecha, puede asignar condiciones de apoyo específicas al conjunto de barras. Los apoyos de cálculo afectan a las comprobaciones (redistribución de momentos, redondeo de momentos, reducción del esfuerzo cortante) y a la armadura (longitud de anclaje). Además, puede introducir aquí especificaciones para el análisis de flecha.

Se puede crear un nuevo apoyo de cálculo utilizando el símbolo Crear una nueva longitud eficaz (1). Esto se puede asignar al inicio y al final del conjunto de barras, así como a los nudos intermedios (2 y 3). Además, la dirección para la comprobación de la flecha se puede especificar en el cuadro de diálogo.

La configuración para el tipo de soporte se puede realizar en el cuadro de diálogo ' Nuevo soporte de diseño '. Para el apoyo final al inicio del conjunto de barras, introduzca un ancho de apoyo de 250 mm y una conexión monolítica al muro. La anchura del apoyo está relacionada con el eje longitudinal x de la barra. La 'profundidad del apoyo' d resulta de forma predeterminada del ancho de la sección transversal de la barra. Desactive el eje de pedalier, para lo cual se aplicarían otras condiciones, para determinar los momentos de cálculo y las longitudes de anclaje. También es posible especificar si los apoyos de cálculo se deben usar también como segmentación para las comprobaciones de flecha.

Para el apoyo de diseño en el nudo intermedio y al final del conjunto de barras, se seleccionó un ancho de apoyo de 450 mm en el seminario web y se activó la opción de apoyo interior.

Capítulo principal