219x
003853
2024-01-09

Документация в протоколе результатов

Создание протокола результатов

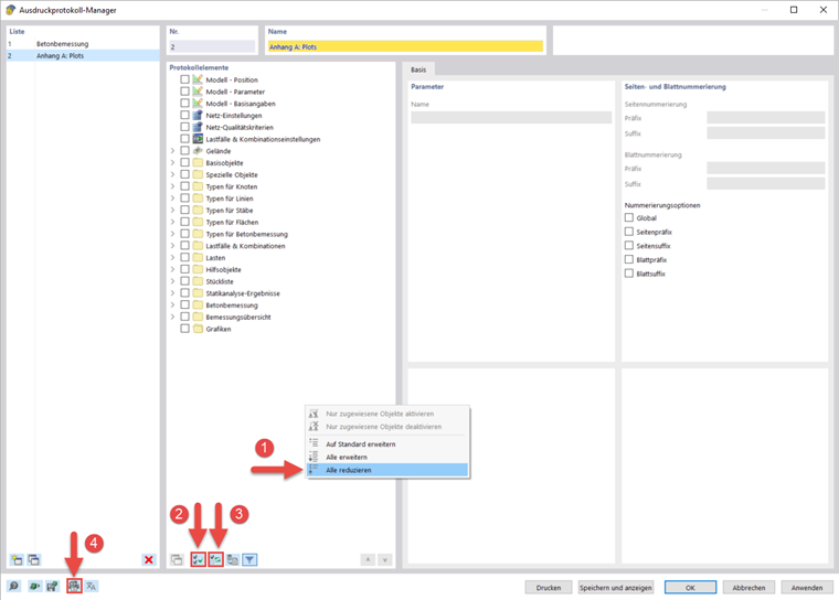
Вы можете создать новый протокол результатов, используя кнопку Новый протокол результатов на панели инструментов. Сначала откроется менеджер распечатки отчетов, в котором вы можете указать, какая информация должна быть включена в отчет. После подтверждения ваших настроек, нажав на «Сохранить и отобразить», отчет о распечатках появится в новом окне, что позволяет вам работать в основной программе и с отчетом о распечатках одновременно.

Вставка графики

Вы можете использовать кнопку Распечатать сразу , чтобы распечатать ранее определенные и текущие ракурсы в отчете о печати, если вы открыли их в основной рабочей области.

Появится диалоговое окно, в котором у вас есть различные возможности для настройки отображения изображения. Среди прочего, вы также можете выбрать область печати в графике, используя стрелку выбора в области «графическое изображение».

Вставленные изображения по умолчанию помещаются в конец отчета о печати, но вы можете легко переместить их в любое место с помощью перетаскивания.

Серийная печать

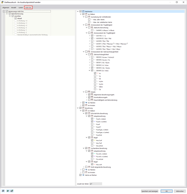
Вы можете использовать текущий вид для массовой печати, чтобы создать графику для нагрузок, внутренних сил и результатов расчета. Для этого активируйте флажок «Множественная печать» в диалоговом окне «Печать графики».

Диалоговое окно включает в себя дополнительные вкладки, которые вы можете использовать для выбора графики, которую хотите создать, аналогично навигатору. Под вариантами выбора вы можете увидеть, сколько изображений вы бы напечатали с помощью предыдущего выбора. В вебинаре мульти-печать использовалась для быстрого и четкого переноса результатов расчета и армирования балки в протокол результатов.

Создание графиков

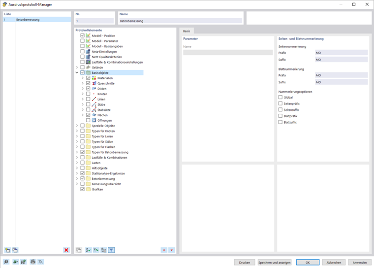
Если вы хотите распечатать отдельные графики в большем формате, вы также можете использовать протокол результатов. Сначала создайте новый протокол результатов и деактивируйте все элементы, нажав Выбрать все формы , а затем Инвертировать выбор .

Затем откройте « Параметры принтера и страницы » и на вкладке «Параметры принтера» выберите принтер, который может печатать на бумаге любого формата, и укажите ориентацию бумаги. Затем вы можете указать формат на вкладке «Параметры страницы». Титульный лист и изображение для предпросмотра можно отключить в настройках титульного листа.

Распечатанный отчет предоставляет вам множество других возможностей для индивидуального управления результатами. Подробные объяснения можно найти в Руководстве по RFEM 6.