639x
003850
09.01.2024

Spécifications de calcul pour la poutre

Étant donné que la poutre doit être calculée comme un tout, la section suivante montre comment connecter les barres individuelles pour former un ensemble de barres.

Création d'un ensemble de barres

Informations

Vous pouvez créer rapidement un ensemble de barres en sélectionnant les barres pertinentes par sélection multiple (par une fenêtre ou en maintenant la touche Ctrl enfoncée). Sélectionnez ensuite la fonction Créer un ensemble de barres dans le menu contextuel de l'une de ces barres.

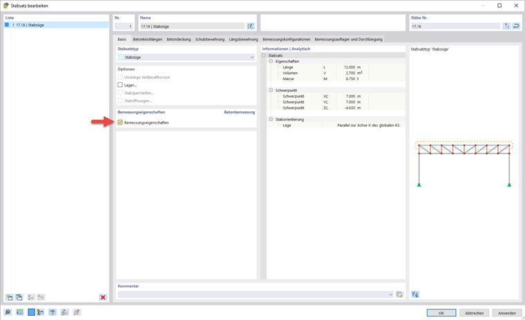
Après avoir créé un ensemble de barres pour la poutre et activé les propriétés de calcul, vous pouvez définir toutes les spécifications pour la vérification sur l'ensemble de barres.

Les options d'entrée pour l'enrobage de béton et les configurations de calcul sont identiques à celles des surfaces.

Armatures dans l'ensemble de barres

Les spécifications des armatures d'effort tranchant et longitudinales peuvent être définies séparément pour l'ensemble de barres. En particulier, avec les armatures longitudinales, les armatures surfaciques parallèles à la nervure sont générées directement. Si cela n'est pas souhaité, la fonction peut être désactivée à l'aide du bouton Génération automatique des positions d'armatures longitudinales à partir des armatures surfaciques . Lors du webinaire, nous avons choisi une répartition asymétrique des armatures avec trois barres en haut et quatre barres en bas. Pour les armatures d'effort tranchant, la distance a été modifiée à 0,15 m.

Flèche et appuis de calcul

Dans l'onglet « Flèche et appuis de calcul », vous pouvez assigner des conditions d'appui spécifiques à l'ensemble de barres. Les appuis de calcul affectent les vérifications (redistribution des moments, réduction des moments, réduction de l'effort tranchant) et les armatures (longueur d'ancrage). Vous pouvez également entrer ici les spécifications pour l'analyse de la flèche.

Un nouvel appui de calcul peut être créé à l'aide du bouton Créer une nouvelle longueur efficace (1). Celui-ci peut ensuite être assigné au début et à la fin de l'ensemble de barres ainsi qu'aux nœuds intermédiaires (2 & 3). De plus, la direction pour l'analyse de la flèche peut être spécifiée dans la boîte de dialogue.

Les paramètres du type d'appui peuvent être définis dans la boîte de dialogue « Nouvel appui de calcul ». Pour l'appui d'extrémité au début de l'ensemble de barres, entrez une largeur d'appui de 250 mm et un assemblage monolithique au voile. La largeur d'appui est liée à l'axe longitudinal x de la barre. La « profondeur de l'appui » d résulte par défaut de la largeur de section de la barre. Désactivez l'appui interne pour lequel d'autres conditions s'appliqueraient afin de déterminer les moments de calcul et les longueurs d'ancrage. Il est également possible de spécifier si les appuis de calcul doivent également être utilisés comme segmentation pour l'analyse de flèche.

Pour l'appui de calcul au nœud intermédiaire et à l'extrémité de l'ensemble de barres, une largeur d'appui de 450 mm a été sélectionnée dans le webinaire et l'option d'appui interne a été activée.

Chapitre parent