Community
    登录到您的帐户

    注册成为 Dlubal 软件公司外部网用户,畅享软件资源,独享个性化数据。

    创建账户
    登录即表示您同意Dlubal 使用和销售条件。请参阅我们的数据保护声明、Cookies 声明。
    0
    网店
    联系我们销售团队
    语言
    • Deutsch
    • English
    • Français
    • Español
    • Português
    • Italiano
    • Česky
    • Polski
    • Pусский
    • 中文(简体)
    • 行业
      • 钢筋混凝土结构
      • 预应力混凝土结构
      • 钢结构
      • 木结构
      • 砌体结构
      • 铝合金和轻型结构
      • 建筑物
      • 工业建筑与设施建设
      • 管道
      • 桥梁结构
      • 吊车与吊车梁
      • 塔架/桅杆
      • 玻璃结构
      • 张拉膜结构
      • 索结构与索网结构
      • 层压板和夹心板结构
      • 临时结构
      • 脚手架与台架结构
      • 海洋工程
      • 筒仓与仓储结构
      • 再生能源结构
      • 光伏支架系统与安装结构
      • 船舶结构
      • 输送技术
      • 钻井技术
      • 游泳池和水上乐园
      • 集装箱建筑
      • 钻孔灌注桩
      • 楼梯结构
      • 发电厂
      • 水工钢结构
      • 机械工程
      • 充气膜结构
      应用领域
      • 结构工程
      • 有限元分析(FEA)
      • 风洞模拟与风荷载生成
      • 应力计算
      • 非线性计算
      • 稳定性分析
      • 非线性屈曲分析
      • 翘曲扭转分析
      • 动力和地震分析
      • 非线性动力分析
      • 静力弹塑性分析(Pushover)
      • 结构找形分析和裁剪设计
      • 钢结构节点
      • 基于 BIM 的设计
      • 冷弯型钢
      • 土与结构的相互作用
      • 幕墙结构
      • 基础和土木工程
      • 施工阶段
      • 防火
      规范
      • 欧洲规范 (EC)
      • 德国规范 (DIN)
      • 英国规范(BS EN, BS)
      • 意大利规范 (NTC)
      • 美国规范
      • 加拿大规范 (CSA)
      • 澳大利亚标准 (AS)
      • 瑞士规范 (SIA)
      • 中国规范 (GB, HK)
      • 印度规范 (IS)
      • 墨西哥规范(RCDF, CFE Sismo 15)
      • 俄罗斯规范 (SP)
      • 南非标准 (SANS)
      • 巴西规范 (NBR)
      在线服务
      • Geo-Zone Tool 顶部菜单图标 雪荷载、风速和地震荷载地图
      • 云计算图标 云计算
      • 结构分析百科图标 结构设计百科
      • 钢和木截面的截面属性图标 钢型材与截面的截面属性
      光伏支架的结构设计

      Dlubal Software 帮助您创建和验证任何太阳能安装系统。在单一环境中高效地处理钢、铝和混凝土结构。

      探索工具
      光伏支架结构 光伏支架结构 | 移动版
      Dlubal API

      Dlubal 的新 API 服务 (gRPC) 为您提供了一个基于 Python 和 C# 的结构分析软件灵活接口,可以直接访问整个 Dlubal 产品系列。

      使用 API 开始
      主菜单横幅 API 的背景 主菜单横幅 API 的背景
    • 图标表示有限元分析软件 RFEM 6。 RFEM 6 满足您所有项目需求的有限元分析软件

      RFEM 6 是模块化程序家族的基础,用于定义板、壁、壳和杆结构以及体积和接触元件的结构、材料和作用。

      更多信息
      模块启动图标 模块
      • 附加分析
      • 动力分析
      • 特殊解决方案
      • 设计
      • 连接
      没有边框的 RSTAB 9 图标 RSTAB 9 标志性杆件软件

      使用RSTAB 9,严谨的结构工程师可以使用一款3D杆件软件,它满足现代工程建设的要求,并反映当前的技术水平。

      更多信息
      模块启动图标 模块
      • 附加分析
      • 动力分析
      • 特殊解决方案
      • 设计
      无边框截面 1 图标 RSECTION 1 用户自定义截面计算

      RSECTION 支持结构工程师,通过计算各种截面的型钢特性,并进行后续应力分析。

      更多信息
      RWIND 3 图标无边框 RWIND 3 数值风洞 CFD 软件

      RWIND 3 是一个数字风洞,用于模拟任意建筑几何形状周围的风流并计算其表面的风荷载。

      更多信息
      API 图标 Dlubal API 通向参数化建模和自动化的大门

      新的Dlubal API服务(gRPC)为您提供了一个基于Python和C#的静力学软件灵活接口,直接访问整个Dlubal产品系列。利用无缝且强大的集成,可理想地应用于您的Dlubal软件中,适用于参数化建模和复杂的优化任务。

      了解 API
      API 文档 API 文档
      • 索引
      • 开始使用
      • 应用
      • 模型对象
      • 订阅与价格
      • 示例
      钢节点有限元分析

      使用CBFEM设计和分析钢连接,符合EN 1993‑1‑8和AISC 360标准,完全集成在RFEM 6中,以加快和提高结构工作的准确性。

      了解更多
      钢连接 钢节点
      Dlubal 社区

      该平台提供一个空间用于技术咨询、结构分析和设计的深入讨论、功能建议以及与Dlubal团队和其他用户的直接互动。

      立即注册
      Dlubal 社区主菜单横幅背景 Dlubal 社区主菜单横幅背景
      停产产品
    • 支持
      • 常见问题 (FAQ)
      • 知识库
      • 产品特点
      • 授权
      • 提问
      • 我们的支持团队
      • 提交期望的功能或想法
      • 许可和授权常见问题解答
      • 报告问题或错误
      • 程序更新
      • 程序问题
      • 公式 | 数学很有趣!
      培训
      • RFEM 初学者
      • RSTAB 初学者
      • 在线培训
      • Dlubal 软件培训课程
      • 定制化培训
      • 视频
      • B 站视频主页
      • Dlubal 软件线上直播公开课
      • 在线课程
      服务
      • 免费支持/服务
      • 外部网 | 我的账户
      • 服务合同
      • 用于荷载计算的在线荷载查询工具
      • 更新和升级
      • 较早版本的软件
      销售
      • 网店
      • 我们的销售团队
      • 联系销售团队
      • 安排在线产品演示
      • 为什么选择 Dlubal 软件
      AI 支持助理
      • 米娅 – 您的全天候 AI 助手
      • 探索您的 AI 私人助手
      免费支持与服务

      需要帮助吗?访问免费的支持选项,包括全天候人工智能协助、电子邮件支持和网络研讨会。

      了解更多
      免费支持与服务 免费支持与服务
      快速找到答案

      找到有关Dlubal软件的常见问题的快速答案。搜索或筛选数百个常见问题以快速解决问题。

      查看常见问题
      常见问题 (FAQ) 常见问题 | 手机版
    • 最新消息
      • 最新资讯
      • 新的产品功能
      • 订阅新闻简报
      • 新一代产品
      • Dlubal 博客
      培训
      • 在线培训
      • 个人培训
      活动
      • 活动汇总
      • 展会/研讨会
      • 网络课堂
      通过网课深入掌握工程技巧

      加入行业领导者,探索结构工程和软件的解决方案。通过我们的现场课程提升您的技能!

      查看下场网课
      3D FEA Software RFEM 6 | First Steps 菜单横幅图片|新闻网络研讨会|移动版
      释放创新力量

      探索旨在提升您的工程工作流程的尖端工具和增强功能。

      探索新功能
      Explore New Features 菜单横幅图片 | 新闻_产品功能 | 移动版本
    • 完整版下载

      您想体验一下 Dlubal 软件的强大功能吗? 机会就摆在眼前! 使用我们的 90 天免费完整版,您可以全面测试我们的所有程序。

      现在开始试用
      Dlubal 免费专区

      在Dlubal免费区域,您可以访问网络研讨会、文章和软件测试机会——所有内容均免费且在一个地方清晰整合。

      更多信息
      示例
      • 下载结构分析模型(完整列表)
      • 提交结构分析模型
      • 入门示例与练习示例
      • 验算示例
      • 图片概览
      文档
      • 在线手册
      • 产品手册
      参考
      • 用户项目
      • 为什么要提交您的客户项目?
      • 如何提交客户项目?
      • 上传客户项目
      免费下载模型

      探索数以千计的现成结构模型。下载、调整并用作模板,以加速设计流程。

      发现模型
      下载结构分析模型 免费下载模型 | 移动版
      Dlubal 自由区

      随时获得专家帮助。享受免费的 AI 协助、电子邮件支持、在线研讨会,以及针对服务合同专业用户的高级服务。

      获取支持
      免费支持与服务 免费支持与服务 | 手机版
    • 在线学习
      • RFEM 6 初学者入门
      • RFEM 6 学生版
      • 使用 RFEM 6 和 Python 进行编程
      • RFEM 6 与 Rhino & Grasshopper
      • RFEM 6 入门教程
      • 使用 RFEM 5 建模
      • 学生结构分析培训视频
      • Dlubal 软件快速教程
      • RFEM 中的最佳提示和技巧
      • Dlubal 在线培训录像
      • Dlubal 网课录像
      学生与学校
      • 免费面向学生的结构分析软件
      • 申请或延长免费学生版
      • 申请教师版
      • 提交毕业论文
      • 为何要提交毕业论文?
      • 使用 Dlubal 结构分析软件完成的毕业论文
      • 为高校优惠提供结构分析软件
      • 索取学校软件套餐
      • 教育版软件培训
      • 申请培训日期
      知识平台
      • RFEM 初学者
      • 视频
      • 用户使用手册
      • 结构分析百科
      • 知识库
      • 常见问题与解答
      信息娱乐
      • 播客
      • 德儒巴博客
      • 结构分析与设计简介
      RFEM 6 初学者入门

      借助 RFEM 6 开始您的第一步,发现您可以多快进行建模和计算。通过附加组件进行自定义,以获得更多可能性。

      开始使用
      3D FEA Software RFEM 6 | First Steps 菜单横幅图片|新闻网络研讨会|移动版
      面向学生的免费结构分析软件

      全球已有数千名学生受益于Dlubal软件。在整个学习过程中,享受免费访问、培训和专家支持。

      免费获取许可证书
      面向学生的免费结构分析软件 面向学生的免费结构分析软件
    • 关于我们
      • 历史与数据
      • 公司理念
      • 为什么选择 Dlubal 软件?
      • 产品比较
      • 质量政策
      • 公司团队
      联系我们
      • 全球办公地点
      • Dlubal 授权代理商
      参考
      • 用户评论
      • 客户项目
      • 案例研究
      • 为什么要提交您的客户项目?
      • 验算示例
      • 您的评论
      • 参与的研究项目
      我们的客户

      我们向您介绍使用 Dlubal 软件实现其项目的客户。了解我们的全球客户如何利用先进的静力和动力分析工具,在建筑和工程领域实施创新解决方案。

      查看客户
      合作共赢

      了解世界各地的顶尖工程师如何信任我们的解决方案,以提升他们的项目。

      查看客户项目
      See Our Customers 菜单横幅图片 | 公司_我们的客户_移动端
      认识专家

      我们的专职工程师随时随地为您提供建模、设计和技术挑战方面的帮助。

      联系支持
      Our Team 菜单横幅图片 | 公司_我们的团队 | Mobile 版本
    • 招贤纳士
      • 职位
      • 团队
      • 员工博客
      • 洞察
      职位
      • 所有职位空缺
      • 产品开发
      • 客户支持
      • 销售
      • 市场营销
      • 软件开发
      • 行政管理
      • 实习生
      • 其他
      团队
      • 产品开发
      • 客户服务
      • 销售
      • 市场营销
      • 软件开发
      • 管理
      为什么选择 Dlubal?
      • 员工福利
      与我们共创未来

      揭示我们的团队如何塑造工程的未来。体验创新、成长和激动人心的挑战。

      Dlubal 职业生涯 菜单横幅图| Dlubal 的职业机会 - 移动端
      寻找理想工作

      加入工程软件的全球领导者,将您的职业生涯提升到新的高度。

      查看职位空缺
      All Open Positions 菜单横幅图片 | 移动端开放职位
    • 网店
    主要产品
    图标表示有限元分析软件 RFEM 6。
    RFEM 6
    没有边框的 RSTAB 9 图标
    RSTAB 9
    RWIND 3 图标无边框
    RWIND 3
    无边框截面 1 图标
    RSECTION
    在线服务
    Geo-Zone Tool 图标
    在线荷载查询工具
    截面属性
    截面属性
    API 图标
    API
    云计算图标
    云计算
    下载模型
    可下载模型
    Dlubal 社区图标
    Dlubal 社区
    知识库文章图标
    知识库
    在线网课
    网课
    登录到您的帐户

    注册成为 Dlubal 软件公司外部网用户,畅享软件资源,独享个性化数据。

    登录 创建账户
    90天免费试用
    登录到您的帐户

    注册成为 Dlubal 软件公司外部网用户,畅享软件资源,独享个性化数据。

    登录 创建账户
    • 产品
    • 早期产品
    • RFEM 5 的附加模块
    • 混凝土结构
    • RF-CONCRETE
    RFEM 快捷图标 RFEM 5 的附加模块 }
    calculator icon
    价格
    RFEM 5 附加模块
    RF-CONCRETE

    RFEM 5 附加模块
    RF-CONCRETE

    使用附加模块 RF-CONCRETE 可以对钢筋混凝土杆件和面进行承载能力极限状态和正常使用极限状态计算。 对矩形和圆形截面可以进行抗火设计。

    该附加模块提供了详细的设计选项,集成的结果图形输出以及清晰的数值结果输出。 还可以进行抗火验算和截面优化选项。

    Banner | RSTAB 8 的附加模块

    钢筋混凝土杆件与面的设计

    总数: 5
    RF-CONCRETE Surfaces地板设计(©Rohmer)
    • 3D 查看器
    • 3D Viewer | Babylon
    • 虚拟现实
    • 基本
    • 附加模块RF-CONCRETE 5
    • 混凝土结构
      • Eurocode 2

    RF-CONCRETE | 产品特性

    • 自动从 RFEM 导入内力
    • 承载能力极限状态和正常使用极限状态设计
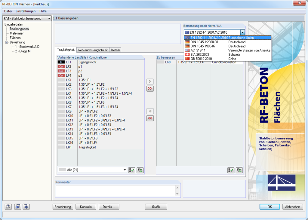
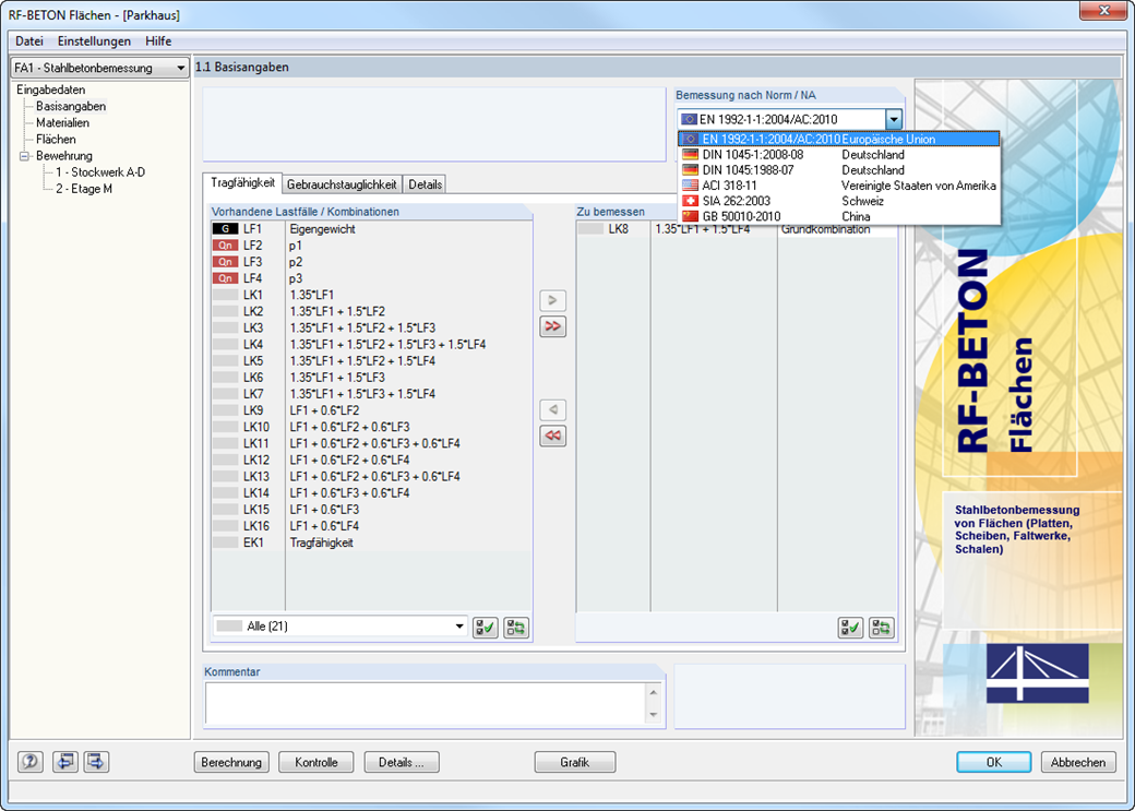
    • 使用 RFEM 的模块扩展 EC2 可以按照 EN 1992-1-1:2004(欧洲规范 2)和以下国家附录对钢筋混凝土杆件进行设计:
      • DE | 国旗 DIN EN 1992-1-1/NA/A1:2015-12(德国)
      • 奥地利 | 国旗 ÖNORM B 1992-1-1:2018-01(奥地利)
      • 比利时国旗 NBN EN 1992-1-1 ANB:2010(比利时)
      • 保加利亚 | 国旗 BDS EN 1992-1-1:2005/NA:2011(保加利亚)
      • 丹麦国旗 EN 1992-1-1 DK NA:2013(丹麦)
      • 法国国旗 NF EN 1992-1-1/NA:2016-03(法国)
      • 芬兰国旗 SFS EN 1992-1-1/NA:2007-10(芬兰)
      • 意大利国旗 UNI EN 1992-1-1/NA:2007-07(意大利)
      • 拉脱维亚国旗 LVS EN 1992-1-1:2005/NA:2014(拉脱维亚)
      • 立陶宛国旗 LST EN 1992-1-1:2005/NA:2011(立陶宛)
      • 马来西亚国旗 MS EN 1992-1-1:2010(马来西亚)
      • 荷兰国旗 NEN-EN 1992-1-1+C2:2011/NB:2016(荷兰)
      • 挪威国旗 NS EN 1992-1 -1:2004-NA:2008(挪威)
      • 波兰国旗 PN EN 1992-1-1/NA:2010(波兰)
      • 葡萄牙国旗 NP EN 1992-1-1/NA:2010-02(葡萄牙)
      • 罗马尼亚国旗 SR EN 1992-1-1:2004/NA:2008(罗马尼亚)
      • 瑞典国旗 SS EN 1992-1-1/NA:2008(瑞典)
      • 新加坡国旗 SS EN 1992-1-1/NA:2008-06(新加坡)
      • 斯洛伐克国旗 STN EN 1992-1-1/NA:2008-06(斯洛伐克)
      • 斯洛文尼亚国旗 SIST EN 1992-1-1:2005/A101:2006(斯洛文尼亚)
      • 西班牙国旗 UNE EN 1992-1-1/NA:2013(西班牙)
      • CS | 国旗 CSN EN 1992-1-1/NA:2016-05(捷克)
      • 中文-GB | 国旗 BS EN 1992-1-1:2004/NA:2005(英国)
      • 白俄罗斯国旗 TKP EN 1992-1-1:2009(白俄罗斯)
      • 塞浦路斯国旗 CYS EN 1992-1-1:2004/NA:2009(塞浦路斯)
    • 除了上面列出的国家附录 (NA) 外,用户还可以自定义国家附录,在自定义附录里可以设置自己的极限值和参数。
    • 可根据需要详细设置计算选项
    • 快速、清晰的结果输出,便于核查计算步骤
    • RFEM 中集成了图形结果输出功能;例如需要的钢筋
    • 表格中清楚显示计算结果,并在结构模型中显示结果图形
    • 结果完整集成在 RFEM 计算书中
    RF-BETON Flächen - 1.1 Basisangaben
    • 基本
    • 附加模块RF-CONCRETE 5
    • 混凝土结构
      • Eurocode 2

    RF-CONCRETE Members 的特性

    • 计算纵向、剪切和抗扭钢筋
    • 显示最小配筋和受压配筋
    • 计算中性轴高度、混凝土和钢筋的应变
    • 截面设计验算杆件的绕两个轴的受弯
    • 楔形杆件设计
    • 在状态 II 下计算变形示例按照 EN 1992-1-1, 7.4.3
    • 考虑受拉刚化效应
    • 考虑徐变和收缩
    • 详细列出设计失败的原因
    • 列出所有设计位置的计算细节,便于配筋计算时的可追踪性
    • 截面优化选项
    • 三维渲染显示混凝土配筋截面
    • 完整的钢结构明细表的输出
    • 按照规范 EN 1992-1-2 对矩形和圆形截面进行抗火验算
    • 该模块的可选扩展模块 RF-CONCRETE Members 可以对结构框架的承载能力极限状态和正常使用极限状态进行非线性计算。 该扩展模块可以通过非线性计算或对 3D 框架结构进行非线性分析,来计算不稳定结构构件。 更多信息请参阅附加模块 RF-CONCRETE NL 的产品描述。
    RF-BETON Stäbe - 1.1 Basisangaben
    • 基本
    • 附加模块RF-CONCRETE 5
    • 混凝土结构
      • Eurocode 2

    RF-CONCRETE Surfaces 的特性

    • 承载能力极限状态下自由定义两个或三个钢筋层
    • 向量显示内力的主应力方向,可以根据作用调整第三层钢筋的方向
    • 避免受压或受剪配筋的设计替代方案
    • 面设计作为深梁(膜结构理论)
    • 可以为上部和下部钢筋定义基本钢筋
    • 正常使用极限状态设计的设计配筋值的定义
    • 所选栅格的点中的结果输出
    • 选择扩展“非线性模块”。 在 RF-CONCRETE Deflect 中按照规范按照规范折减刚度,或者在 RF-CONCRETE NL 中通过一般非线性计算通过迭代计算刚度折减。
    • 柱子边缘弯矩设计
    • 详细列出设计失败的原因
    • 列出所有设计位置的计算细节,便于配筋计算时的可追踪性
    • 将纵向钢筋的等值线导出为 DXF 文件,然后在 CAD 程序中配筋图时使用
    RF-CONCRETE Surfaces - 详图设置
    • 建模 | 结构
    • 附加模块RF-CONCRETE 5
    • 混凝土结构
      • Eurocode 2

    RF-CONCRETE | 输入

    为了便于数据输入,RFEM 中面、杆件、多杆件、材料、面的厚度和截面都已经预先设置好。 可以以图形方式选择对象。 使用该软件可以访问全球的材料库和截面库。 荷载工况、荷载组合和结果组合可以在不同的设计工况中进行组合。 在分段窗口中可以输入用于钢筋混凝土设计的所有配筋几何尺寸和规范指定的配筋。 两个 RF-CONCRETE 模块中的几何形状条目不同。

    • 例如在附加模块 RF-CONCRETE Members 中, 在进行混凝土构件的抗火设计时,用户必须定义抗火等级、与火有关的材料以及截面在火中的侧面。
    • 在附加模块 RF-CONCRETE Surfaces中例如需要指定混凝土保护层、钢筋方向、最小和最大钢筋面积、基本配筋或者设计的纵向钢筋。作为钢筋直径。

    面或杆件可以概括在特殊的“钢筋组”中,每个钢筋组由不同的设计参数定义。 这样可以有效地计算具有不同边界条件或更改的截面的替代设计。

    RF-BETON Flächen - Grafische Ergebnisausgabe am Gesamtmodell
    • 3D 查看器
    • 3D Viewer | Babylon
    • 虚拟现实
    停车场
    • 3D 查看器
    • 3D Viewer | Babylon
    • 虚拟现实
    承载力u。 正常使用极限状态SLS
    • 3D 查看器
    • 3D Viewer | Babylon
    • 虚拟现实
    停车场
    • 3D 查看器
    • 3D Viewer | Babylon
    • 虚拟现实
    • 结果输出
    • 附加模块RF-CONCRETE 5
    • 混凝土结构
      • Eurocode 2

    RF-CONCRETE | 结果

    计算完成后,在模块中会出现表格,列出所需钢筋面积和正常使用极限状态设计的结果。 所有中间值都包含在其中。

    RF-CONCRETE Members的结果显示为每根杆件的结果图。 纵向和剪切钢筋的配筋方案(包括草图)都按照现行规定进行记录。 可以编辑配筋方案,并且可以调整例如杆件数量和锚固。 更改将自动更新。 包括钢筋在内的混凝土截面可以在 3D 渲染中显示。 这样,程序为创建包括钢筋明细表在内的配筋图提供了最佳的文档选择。

    模块 RF-CONCRETE Surfaces的计算结果可以通过等值线、等值面或数值的形式显示。 纵向钢筋的显示可以按照需要的钢筋、需要的附加钢筋、现有的基本或附加钢筋以及现有的总钢筋进行分类。 纵向钢筋的等值线可以作为 DXF 文件导出,作为进一步在 CAD 程序中使用的配筋图的基础。

    • 邀请参与线上产品演示,展示高级软件功能
      预约在线产品演示

      预约在线产品演示,亲身体验德儒巴软件!

    • 宣传横幅,邀请免费注册 90 天试用 Dlubal 软件产品
      免费试用90天完整版

      了解 Dlubal 软件最高效的方式,就是亲自试用体验!

    • 联系我们的销售团队,获取专家支持和先进的软件解决方案。
      联系我们的销售团队

      我们随时为您服务!

    网店

    配置你的个人软件包,并在网上了解所有的价格!

    • RFEM 5 软件家族
    • RSTAB 8 软件家族
    网上商店

    计算价格

    1,340.00 USD
    +0.00 USD
    RF-CONCRETE
    总金额 1,340.00 USD

    RFEM 5 入门指南

    如果您是第一次接触 RFEM,或只是偶尔使用我们的软件,这里为您准备了简单易懂的操作指引和实用技巧,帮助您顺利上手并快速熟悉我们的软件。

    更多信息
    使用 RFEM 5 的第一步 使用 RFEM 5 的第一步

    下载结构分析模型(完整列表)

    如果您正在寻找模型来练习或作为项目灵感,那么您来对地方了。 我们提供了 RFEM、RSTAB 或 RWIND 文件等结构分析模型的下载。

    所有模型
    用于精确工程分析的可下载技术模型模板 用于精确工程分析的可下载技术模型模板

    执行钢筋混凝土结构设计规范

    混凝土设计规范

    欧盟 | 旗帜 EN 1992-1-1:2004 + A1:2014(欧洲规范 2)
    ZH | 国旗 ACI 318-14(美国规范)
    ZH | 国旗 ACI 318-19(美国规范)
    加拿大 | 国旗 CSA A23.3-19(加拿大规范)
    俄罗斯 | 国旗 SP 63.13330:2018(俄罗斯规范)

    EN 1992-1-1 附录

    DE | 国旗 DIN EN 1992-1-1/NA/A1:2015-12(德国)
    奥地利 | 国旗 ÖNORM B 1992-1-1:2018-01(奥地利)
    瑞士 | 国旗 SN EN 1992-1-1/NA:2014-05(瑞士)
    欧盟 | 旗帜 CEN EN 1992-1-1/2014-11(欧盟)
    CS | 国旗 CSN EN 1992-1-1/NA:2016-05(捷克)
    克罗地亚国旗 HRN EN 1992-1-1/NA:2015-10(克罗地亚)
    卢森堡国旗 ILNAS EN 1992-1-1/NA:2020-03(卢森堡)
    冰岛国旗 IST EN 1992-1-1/NA:2014-04(冰岛)
    挪威国旗 NS EN 1992-1-1: 2004-NA: 2008(挪威)
    爱沙尼亚国旗 EVS EN 1992-1-1/NA:2021-04(爱沙尼亚)
    白俄罗斯国旗 TKP EN 1992-1-1/NA:2009-12(白俄罗斯)
    爱尔兰国旗 是 I. 1992-1-1/NA:2020-07 (Irland)
    北马其顿 MKC EN 1992-1-1/NA:2010-01(北马其顿)
    保加利亚 | 国旗 BDS EN 1992-1-1:2005/NA:2011(保加利亚)
    中文-GB | 国旗 BS EN 1992-1-1:2004/NA:2005(英国)
    塞浦路斯国旗 CYS EN 1992-1-1:2004/NA:2009(塞浦路斯)
    丹麦国旗 EN 1992-1-1 DK NA:2017-06(丹麦)
    丹麦国旗 EN 1992-1-1 DK NA:2021-05(丹麦)
    立陶宛国旗 LST EN 1992-1-1:2005/NA:2019-06(立陶宛)
    拉脱维亚国旗 LVS EN 1992-1-1:2005/NA:2016-07(拉脱维亚)
    拉脱维亚国旗 LVS EN 1992-1-1:2005/NA:2020-09(拉脱维亚)
    马来西亚国旗 MS EN 1992-1-1:2010(马来西亚)
    匈牙利国旗 MSZ EN 1992-1-1:2004/A1:2016(匈牙利)
    比利时国旗 NBN EN 1992-1-1 ANB:2010(比利时)
    法国国旗 NF EN 1992-1-1/NA:2016-03(法国)
    葡萄牙国旗 NP EN 1992-1-1/NA:2010-02(葡萄牙)
    斯洛文尼亚国旗 SIST EN 1992-1-1:2005/A101:2006(斯洛文尼亚)
    罗马尼亚国旗 SR EN 1992-1-1:2004/NA:2008(罗马尼亚)
    新加坡国旗 SS EN 1992-1-1/NA:2008-06(新加坡)
    瑞典国旗 SS EN 1992-1-1/NA:2014-12(瑞典)
    瑞典国旗 SS EN 1992-1-1 BFS 2019(瑞典)
    斯洛伐克国旗 STN EN 1992-1-1/NA:2008-06(斯洛伐克)
    荷兰国旗 NEN-EN 1992-1-1+C2:2011/NB:2016(荷兰)
    波兰国旗 PN EN 1992-1-1/NA:2010-09(波兰)
    波兰国旗 PN EN 1992-1-1/NA:2018-11(波兰)
    芬兰国旗 SFS EN 1992-1-1/NA:2015-01(芬兰)
    西班牙国旗 UNE EN 1992-1-1/NA:2013(西班牙)
    意大利国旗 UNI EN 1992-1-1/NA:2007-07(意大利)
    结构分析与设计软件
    Dlubal Software (Shanghai) Co., Ltd.

    Building C, No. 555, Dongchuan Road
    Minhang District
    200240 上海
    中国

    (+86)18389356559 [email protected]
    Dlubal Software GmbH

    Am Zellweg 2
    93464 Tiefenbach
    德国

    +49 9673 9203-0 [email protected]
    解决方案
    • 钢筋混凝土结构
    • 钢结构
    • 木结构
    • 钢结构节点
    产品
    • RFEM 6
    • RSTAB 9
    • RSECTION 1
    • RWIND 3
    支持
    • 常见问题 (FAQ)
    • 提问
    • 用于荷载计算的在线荷载查询工具
    • 联系销售团队
    新闻
    • 订阅新闻简报
    • 最新资讯
    • 活动汇总
    • 在线培训
    资源
    • 下载完整版试用
    • 上传客户项目
    • 客户项目
    • 在线手册
    加入Dlubal
    Dlubal 社区 YouTube 脸书 Xing Pinterest TikTok Instagram 微信公众号 哔哩哔哩
    © 2001-2026 Dlubal Software GmbH | 版权所有
    法律声明
    关于我们
    网站地图
    语言
    • Deutsch
    • English
    • Français
    • Español
    • Português
    • Italiano
    • Česky
    • Polski
    • Pусский
    • 中文(简体)