Community
    Bei Ihrem Konto anmelden

    Registrieren Sie sich für das Dlubal-Extranet, um die Software optimal zu nutzen und exklusiven Zugang zu Ihren persönlichen Daten zu erhalten.

    Konto erstellen
    Mit der Anmeldung erklären Sie sich mit den Nutzungs- und Kaufbestimmungen von Dlubal einverstanden. Bitte beachten Sie unsere Datenschutzerklärung und unseren Cookie-Hinweis.
    0
    Webshop
    Vertriebsteam kontaktieren
    Sprache
    • Deutsch
    • English
    • Français
    • Español
    • Português
    • Italiano
    • Česky
    • Polski
    • Pусский
    • 中文(简体)
    • Branchen
      • Stahlbetonbau
      • Spannbetonbau
      • Stahlbau
      • Holzbau
      • Mauerwerksbau
      • Aluminium- und Leichtbau
      • Gebäude
      • Industriebauten und Anlagenbau
      • Rohrleitungen
      • Brückenbau
      • Krane und Kranbahnen
      • Türme und Masten
      • Glasbau
      • Membranbau und Textilbau
      • Seil- und Seilnetzstrukturen
      • Laminat- und Sandwichtragwerke
      • Fliegende Bauten
      • Gerüst- und Regalbau
      • Offshore-Strukturen
      • Silos und Speicherbehälter
      • Erneuerbare-Energien-Anlagen
      • Solaranlagen & Montagesysteme
      • Schiffbau und Schwimmkörper
      • Fördertechnik
      • Bohrtechnik
      • Schwimmbäder, Spaßbäder und Freibäder
      • Containerbau
      • Bohrpfahlgründungen
      • Treppenkonstruktionen
      • Kraftwerksanlagen
      • Stahlwasserbau
      • Maschinenbau
      • Pneumatische Tragwerke
      Anwendungsbereiche
      • Tragwerksplanung
      • Finite-Elemente-Berechnungen (FEM)
      • Windsimulation & Windlastgenerierung
      • Spannungsberechnungen
      • Nichtlineare Berechnungen
      • Stabilitätsanalysen
      • Nichtlineare Beulanalysen
      • Wölbkrafttorsionsanalysen
      • Dynamische und seismische Analysen
      • Nichtlineare Dynamik
      • Pushover-Analysen
      • Formfindung und Zuschnitt
      • Stahlanschlüsse
      • BIM-orientierte Planung
      • Kaltgeformte Profile
      • Boden-Bauwerk-Interaktion
      • Fassadenstatik
      • Fundamente und Grundbau
      • Bauzustände
      • Brandschutz
      Normen
      • Eurocodes (EC)
      • Deutsche Normen (DIN)
      • Britische Normen (BS EN, BS)
      • Italienische Normen (NTC)
      • US-Normen
      • Kanadische Normen (CSA)
      • Australische Normen (AS)
      • Schweizer Normen (SIA)
      • Chinesische Normen (GB, HK)
      • Indische Normen (IS)
      • Mexikanische Normen (RCDF, CFE Sismo 15)
      • Russische Normen (SP)
      • Südafrikanische Normen (SANS)
      • Brasilianische Normen (NBR)
      Online-Dienste
      • Symbol für das Geo-Zonen-Tool im oberen Menü Schneelastzonen, Windzonen und Erdbebenzonen
      • Symbol für Cloud-Berechnung Cloud-Berechnungen
      • Symbol für Statik-Wiki Statik-Wiki
      • Symbol für Querschnittswerte von Stahl- und Holzprofilen Querschnittswerte von Stahlprofilen und Querschnitten
      Tragwerksplanung für Solaranlagen

      Dlubal Software unterstützt Sie bei der Erstellung und Überprüfung beliebiger Solar-Montagesysteme. Arbeiten Sie effizient mit Stahl-, Aluminium- und Betonkonstruktionen in einer einzigen Umgebung.

      Tools erkunden
      Solaranlagen Solaranlagen | Mobile Version
      Dlubal API

      Der neue Dlubal API-Dienst (gRPC) bietet Ihnen eine flexible Schnittstelle zur Statiksoftware auf Basis von Python und C# mit direktem Zugriff auf die gesamte Dlubal-Produktpalette.

      Einstieg mit API
      Hintergrund für die Hauptmenü-Banner-API Hintergrund für die Hauptmenü-Banner-API
    • Symbol für RFEM 6, eine Softwareanwendung zur Finite-Elemente-Analyse. RFEM 6 Die einzige FEA-Software, die Sie für Ihre Projekte brauchen

      RFEM 6 bildet die Basis der modularen Programmfamilie und dient zur Definition von Strukturen, Materialien und Einwirkungen für Platten-, Scheiben-, Schalen- und Stabtragwerke sowie für Volumen- und Kontaktelemente.

      Weitere Infos
      Add-On-Schaltersymbol Add-Ons
      • Zusätzliche Analysen
      • Dynamische Analysen
      • Sonderlösungen
      • Bemessung
      • Anschlüsse
      RSTAB 9-Symbol ohne Ränder RSTAB 9 Das ikonische Stabwerksprogramm

      Mit RSTAB 9 steht dem anspruchsvollen Tragwerksplaner eine 3D-Stabwerkssoftware zur Verfügung, die den Anforderungen im modernen Ingenieurbau gerecht wird und die den aktuellen Stand der Technik widerspiegelt.

      Weitere Infos
      Add-On-Schaltersymbol Add-Ons
      • Zusätzliche Analysen
      • Dynamische Analysen
      • Sonderlösungen
      • Bemessung
      RSECTION 1-Symbol ohne Ränder RSECTION 1 Benutzerdefinierte Querschnittsberechnungen

      RSECTION unterstützt Tragwerksplaner, indem es Profilkennwerte für unterschiedlichste Querschnitte ermittelt und eine anschließende Spannungsanalyse ermöglicht.

      Weitere Infos
      RWIND 3-Symbol ohne Ränder RWIND 3 CFD-Software für digitale Windkanäle

      RWIND 3 ist ein digitaler Windkanal zur Simulation von Windströmungen um beliebige Gebäudegeometrien und zur Berechnung der Windlasten auf deren Oberflächen.

      Weitere Infos
      API-Symbol Dlubal API Ihr Tor zur parametrischen Modellierung und Automatisierung

      Der neue Dlubal API-Service (gRPC) bietet Ihnen eine flexible Schnittstelle zur Statiksoftware auf Basis von Python und C#, mit direktem Zugriff auf die gesamte Dlubal-Produktpalette. Profitieren Sie von einer nahtlosen und leistungsstarken Integration in Ihre Dlubal-Software – ideal für parametrische Modellierung und komplexe Optimierungsaufgaben.

      API entdecken
      API-Dokumentation API Dokumentation
      • Index
      • Erste Schritte
      • Anwendungen
      • Modellobjekte
      • Abos & Preise
      • Beispiele
      FEM für Stahlverbindungen

      Entwerfen und analysieren Sie Stahlverbindungen mit CBFEM gemäß EN 1993-1-8 und AISC 360, vollständig integriert in RFEM 6 für schnellere und genauere Arbeitsabläufe in der Tragwerksplanung.

      Mehr erfahren
      Stahlverbindungen Stahlverbindungen
      Geo-Zonen-Tool

      Der Dlubal-Online-Dienst stellt Zonenpläne für die schnelle Ermittlung von Schneelasten, Windgeschwindigkeiten und seismischen Daten bereit.

      Lastzonen prüfen
      Geo-Zonen-Tool mit visueller Darstellung von Schnee-, Wind- und Erdbebenkarten mit Illustrationen für Umweltlastbewertungen. Illustration von Schnee-, Wind- und seismischen Geo-Zonen-Karten in einer mobilen Version, die verschiedene Regionen und Daten zeigt.
      Überholte Produkte
    • Support
      • Häufig gestellte Fragen (FAQs)
      • Knowledge Base
      • Produkt-Features
      • Lizenzierung
      • Individuelle Frage stellen
      • Unser Team für den Support
      • Gewünschte Funktion oder Idee einreichen
      • Problemlösungen zur Lizenzierung & Autorisierung
      • Problem oder Fehler melden
      • Programmaktualisierungen
      • Programmprobleme
      • Formeln | Mathematik macht Spaß!
      Schulungen
      • Erste Schritte mit RFEM
      • Erste Schritte mit RSTAB
      • Online Schulungen
      • Ausbildung in Dlubal
      • Individualschulungen
      • Videos
      • E-Learning-Videos
      • Webinare - online informieren und lernen
      • Online Kurse
      Service
      • Kostenloser Support / Service
      • Extranet | Mein Konto
      • Projektsupport
      • Servicevertrag
      • Geo-Zonen-Tool für Lastermittlung
      • Updates und Upgrades
      • Ältere Programmversionen
      Verkauf
      • Webshop
      • Unser Team für den Verkauf
      • Vertriebsteam kontaktieren
      • Online-Produktdemo vereinbaren
      • Warum Dlubal software
      KI Support Assistentin
      • Mia – Ihre KI-Assistentin rund um die Uhr
      • Entdecken Sie Ihre persönliche KI-Assistentin
      Kostenloser Support und Service

      Brauchen Sie Hilfe? Nutzen Sie unsere kostenlosen Support-Optionen, darunter KI-Unterstützung rund um die Uhr, E-Mail-Support und Webinare.

      Mehr erfahren
      Kostenloser Support und Service Kostenloser Support und Service
      Schnell Antworten finden

      Finden Sie schnelle Antworten auf häufig gestellte Fragen zu Dlubal Software. Durchsuchen oder filtern Sie Hunderte von FAQs, um Probleme im Handumdrehen zu lösen.

      FAQ anzeigen
      Häufig gestellte Fragen (FAQ) FAQ | Mobile Version
    • Neuigkeiten
      • Aktuelle Nachrichten
      • Neue Produkt-Features
      • Newsletter abonnieren
      • Neue Programme
      • Dlubal Blog
      Schulungen
      • Online-Schulungen
      • Individualschulungen
      Events
      • Veranstaltungsübersicht
      • Messen/Seminare
      • Webinare
      Meistern Sie das Ingenieurwesen mit Webinaren

      Schließen Sie sich Branchenführern an und entdecken Sie Lösungen im Bereich Tragwerksplanung und Software. Erweitern Sie Ihre Kenntnisse mit unseren Live-Veranstaltungen!

      Nächste Webinare anzeigen
      3D FEA Software RFEM 6 | First Steps Banner-Bild in Menü | News-Webinare | Mobile Version
      Entfesseln Sie die Kraft der Innovation

      Entdecken Sie innovative Tools und Verbesserungen, die Ihren technischen Arbeitsablauf optimieren.

      Neue Features entdecken
      Neue Features entdecken Menü-Bannerbild | News_ProductFeatures | Mobile Version
    • Vollversion herunterladen

      Möchtest du die Leistungsfähigkeit der Dlubal Software Programme ausprobieren? Du hast die Möglichkeit! Mit der kostenlosen 90-Tage-Vollversion kannst du alle unsere Programme vollständig testen.

      Jetzt Testversion starten
      Dlubal Gratisbereich

      Im Dlubal-Gratisbereich erhältst du Zugang zu Webinaren, Artikeln und Testmöglichkeiten der Software – alles kostenfrei und übersichtlich an einem Ort vereint.

      Weitere Infos
      Beispiele
      • Statikmodelle zum Herunterladen
      • Statikmodell einreichen
      • Einführungs- und Übungsbeispiele
      • Verifikationsbeispiele
      • Bilderübersicht
      Dokumente
      • Online-Handbücher
      • Handbücher
      • Prospekte, Broschüren und Zertifikate
      Referenzen
      • Kundenprojekte
      • Warum Kundenprojekt einreichen?
      • Wie Kundenprojekt einreichen?
      • Kundenprojekt einreichen
      Kostenlose Modelle zum Download

      Entdecken Sie Tausende gebrauchsfertige Strukturmodelle. Um Ihren Bemessungsprozess zu beschleunigen, können Sie diese herunterladen, anpassen und als Vorlagen verwenden.

      Modelle entdecken
      Statikmodelle zum Herunterladen Kostenlose Modelle zum Download - Mobile Version
      Kostenfreie Zone von Dlubal Software

      Sie können sich jederzeit fachkundig helfen lassen. Als Benutzer von Service Contract Pro profitieren Sie von kostenloser KI-Unterstützung, E-Mail-Support, Live-Webinaren und Premium-Diensten.

      Support erhalten
      Kostenloser Support & Service Kostenloser Support & Service | Mobile Version
    • E-Learning
      • RFEM 6 für Einsteiger
      • RFEM 6 für Studenten
      • Programmieren mit RFEM 6 und Python
      • RFEM 6 mit Rhino & Grasshopper
      • RFEM 5 für Einsteiger
      • Modellieren mit RFEM 5
      • Statik-Lernvideos für Studenten
      • Schnelle Tutorials für die Dlubal-Programme
      • Die besten Tipps und Tricks in RFEM
      • Aufzeichnungnen zu Dlubal-Online-Schulungen
      • Aufgezeichnete Dlubal-Webinare
      Studenten und Schulen
      • Statiksoftware für Studenten kostenlos
      • Kostenlose Studentenversion anfordern bzw. verlängern
      • Antrag auf kostenlose Version für Lehrkräfte
      • Abschlussarbeit einreichen
      • Warum Abschlussarbeit einreichen?
      • Abschlussarbeiten mit Dlubal-Statiksoftware
      • Statiksoftware für Hochschulen kostenlos
      • Schulpaket anfordern
      • Gratis-Einführungsschulung für Hochschulen
      • Schulungstermin anfordern
      Knowledge Platform
      • Erste Schritte mit RFEM
      • Videos
      • Online-Handbücher
      • Statik-Wiki
      • Knowledge Base
      • Häufig gestellte Fragen (FAQs)
      Infotainment
      • Podcast
      • Dlubal Blog
      • Einführung in die Tragwerksplanung
      Erste Schritte mit RFEM 6

      Machen Sie Ihre ersten Schritte mit RFEM 6 und entdecken Sie, wie schnell Sie Modelle erstellen und Berechnungen durchführen können. Passen Sie das Programm mit Add-Ons an, um noch mehr Funktionen zu nutzen.

      Erste Schritte
      3D FEA Software RFEM 6 | First Steps Banner-Bild in Menü | News-Webinare | Mobile Version
      Statiksoftware für Studenten gratis

      Tausende Studenten weltweit profitieren bereits von Dlubal Software. Genießen Sie während Ihres gesamten Studiums kostenlosen Zugang, Schulungen und kompetenten Support.

      Kostenlose Lizenz erhalten
      Statiksoftware für Studenten gratis Statiksoftware für Studenten gratis
    • Über uns
      • Historie und Zahlen
      • Firmenphilosophie
      • Warum Dlubal Software?
      • Produktvergleich
      • Qualitätspolitik
      • Unser Team
      Kontakt
      • Dlubal-Standorte weltweit
      • Autorisierte Dlubal-Reseller
      Referenzen
      • Kundenrezensionen
      • Kundenprojekte
      • Erfolgsgeschichten
      • Warum Kundenprojekt einreichen?
      • Verifikationsbeispiele
      • Ihre Rezension
      • Beteiligung an Forschungsprojekten
      Unsere Kunden

      Wir präsentieren unsere Kunden, die ihre Projekte mit Dlubal Software realisieren. Erfahren Sie, wie unsere Kunden weltweit innovative Lösungen im Bauwesen und Ingenieurwesen mithilfe fortschrittlicher Werkzeuge für statische und dynamische Analysen umsetzen.

      Unsere Kunden ansehen
      Gemeinsam Erfolg schaffen

      Entdecken Sie, wie führende Ingenieure weltweit auf unsere Lösungen vertrauen, um ihre Projekte gemeinsam mit uns voranzubringen.

      Unsere Kunden
      Unsere Kunden Menü-Bannerbild | Company_OurCustomers_Mobile
      Treffen Sie die Experten

      Unsere engagierten Ingenieure stehen Ihnen jederzeit und überall bei der Modellierung, Bemessung und bei technischen Herausforderungen zur Seite.

      Mit dem Support in Verbindung treten
      Unser Team Menü-Bannerbild | Unternehmen_Über-uns | Mobile Version
    • Karriere
      • Jobs
      • Teams
      • Mitarbeiter-Blog
      • Einblicke
      Jobs
      • Alle Offene Stellen
      • Produktentwicklung
      • Kundensupport
      • Vertrieb
      • Marketing
      • Softwareentwicklung
      • Administration
      • Praktikanten
      • Andere
      Teams
      • Produktentwicklung
      • Kundenservice
      • Vertrieb
      • Marketing
      • Softwareentwicklung
      • Administration
      Warum zu Dlubal?
      • Unternehmenskultur
      • Mitarbeitervorteile
      Gestalten Sie Ihre Zukunft mit uns

      Entdecken Sie, wie unser Team die Zukunft des Ingenieurwesens gestaltet. Erleben Sie Innovation, Wachstum und spannende Herausforderungen.

      Karriere bei Dlubal Menü-Bannerbild | Karriere bei Dlubal - Mobilversion
      Finden Sie Ihren Traumjob

      Werden Sie Teil eines weltweit führenden Anbieters von Ingenieursoftware und bringen Sie Ihre Karriere auf ein neues Niveau.

      Offene Stellen entdecken
      Alle offenen Stellen Menü-Bannerbild | Offene Stellen - Mobilversion
    • Webshop
    Hauptprodukte
    Symbol für RFEM 6, eine Softwareanwendung zur Finite-Elemente-Analyse.
    RFEM 6
    RSTAB 9-Symbol ohne Ränder
    RSTAB 9
    RWIND 3-Symbol ohne Ränder
    RWIND 3
    RSECTION 1-Symbol ohne Ränder
    RSECTION
    Online-Dienste
    Symbol für Geo-Zonen-Tool
    Geo-Zonen-Tool
    Querschnittswerte
    Querschnittswerte
    API-Symbol
    API
    Symbol für Cloud-Berechnung
    Cloud-Berechnung
    Herunterladbare Modelle
    Herunterladbare Modelle
    Symbol für Dlubal Community
    Dlubal Community
    Symbol für Knowledge Base-Artikel
    Knowledge Base
    Online-Webinare
    Webinare
    Bei Ihrem Konto anmelden

    Registrieren Sie sich für das Dlubal-Extranet, um die Software optimal zu nutzen und exklusiven Zugang zu Ihren persönlichen Daten zu erhalten.

    Anmelden Konto erstellen
    90 Tage kostenlos testen
    Bei Ihrem Konto anmelden

    Registrieren Sie sich für das Dlubal-Extranet, um die Software optimal zu nutzen und exklusiven Zugang zu Ihren persönlichen Daten zu erhalten.

    Anmelden Konto erstellen
    • Produkte
    • Ältere Produkte
    • Zusatzmodule für RFEM 5
    • Stahlbetonbau
    • RF-BETON
    Desktop-Symbol für RFEM Zusatzmodul für RFEM 5 }
    calculator icon
    Preise
    RFEM 5-Zusatzmodul
    RF-BETON

    RFEM 5-Zusatzmodul
    RF-BETON

    Im Zusatzmodul RF-BETON werden die erforderlichen Tragfähigkeits- und Gebrauchstauglichkeitsnachweise von Stahlbetonstäben und -flächen geführt. Für Rechteck- und Kreisquerschnitte ist zudem der Brandschutznachweis möglich.

    Das Zusatzmodul bietet detaillierte Bemessungsoptionen, eine integrierte grafische Ausgabe der Ergebnisse und eine übersichtliche numerische Ergebnisausgabe. Zusätzliche Funktionen umfassen Brandschutznachweise und die Möglichkeit zur Querschnittsoptimierung.

    Banner | Zusatzmodule für Verbindungen in RSTAB 8

    Stahlbetonbemessung von Stäben und Flächen

    Gesamtanzahl: 5
    Deckenbemessung mit dem Zusatzmodul RF-BETON Flächen (© Rohmer)
    • 3D-Viewer
    • 3D Viewer | Babylon
    • Virtuelle Realität
    • Allgemeines
    • RF-BETON 5
    • Stahlbetonbau
      • Eurocode 2

    RF-BETON | Leistungsmerkmale

    • Automatische Übernahme der Schnittgrößen aus RFEM
    • Führen der Nachweise in den Grenzzuständen der Tragfähigkeit und der Gebrauchstauglichkeit
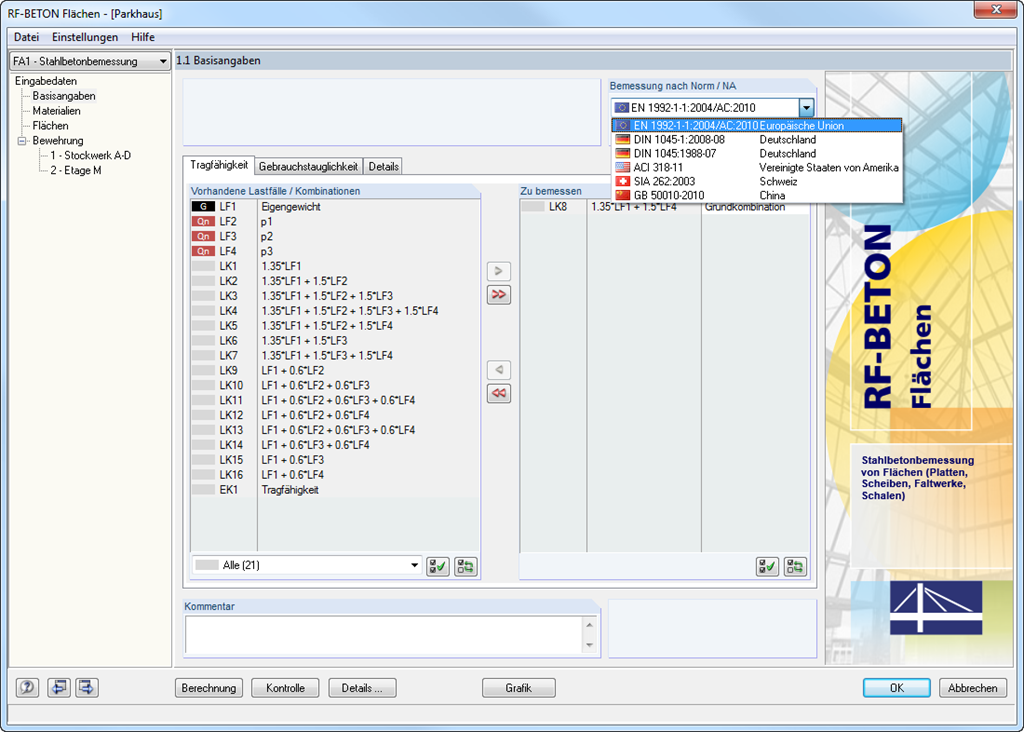
    • In Verbindung mit der Erweiterung EC2 für RFEM kann die Stahlbetonbemessung gemäß EN 1992-1-1:2004 (Eurocode 2) sowie nachfolgend aufgeführter Nationaler Anhänge durchgeführt werden:
      • DE | Fahne DIN EN 1992-1-1/NA/A1:2015-12 (Deutschland)
      • Österreich | Flagge ÖNORM B 1992-1-1:2018-01 (Österreich)
      • Flagge von Belgien  NBN EN 1992-1-1 ANB:2010 (Belgien)
      • Bulgarien | Flagge BDS EN 1992-1-1:2005/NA:2011 (Bulgarien)
      • Flagge von Dänemark EN 1992-1-1 DK NA:2013 (Dänemark)
      • Flagge von Frankreich  NF EN 1992-1-1/NA:2016-03 (Frankreich)
      • Flagge von Finnland  SFS EN 1992-1-1/NA:2007-10 (Finnland)
      • Flagge von Italien  UNI EN 1992-1-1/NA:2007-07 (Italien)
      • Flagge von Lettland  LVS EN 1992-1-1:2005/NA:2014 (Lettland)
      • Flagge von Litauen  LST EN 1992-1-1:2005/NA:2011 (Litauen)
      • Flagge von Malaysia MS EN 1992-1-1:2010 (Malaysia)
      • Flagge von den Niederlanden NEN-EN 1992-1-1+C2:2011/NB:2016 (Niederlande)
      • Flagge von Norwegen  NS EN 1992-1 -1:2004-NA:2008 (Norwegen)
      • Flagge von Polen  PN EN 1992-1-1/NA:2010 (Polen)
      • Flagge von Portugal NP EN 1992-1-1/NA:2010-02 (Portugal)
      • Flagge von Rumänien  SR EN 1992-1-1:2004/NA:2008 (Rumänien)
      • Flagge von Schweden SS EN 1992-1-1/NA:2008 (Schweden)
      • Flagge von Singapur SS EN 1992-1-1/NA:2008-06 (Singapur)
      • Flagge von Slowakei  STN EN 1992-1-1/NA:2008-06 (Slowakei)
      • Flagge von Slowenien  SIST EN 1992-1-1:2005/A101:2006 (Slowenien)
      • Flagge von Spanien  UNE EN 1992-1-1/NA:2013 (Spanien)
      • CS | Fahne CSN EN 1992-1-1/NA:2016-05 (Tschechien)
      • EN-GB | Fahne BS EN 1992-1-1:2004/NA:2005 (Vereinigtes Königreich)
      • Flagge von Weißrussland  TKP EN 1992-1-1:2009 (Weißrussland)
      • Flagge von Zypern  CYS EN 1992-1-1:2004/NA:2009 (Zypern)
    • Zusätzlich zu den oben aufgeführten Nationalen Anhängen (NA) können auch benutzerdefinierte NA mit eigenen Grenzwerten und Parametern definiert werden.
    • Flexibilität durch detaillierte Einstellmöglichkeiten für Berechnungsgrundlagen und Berechnungsumfang
    • Schnelle und übersichtliche Ergebnisausgabe für einen sofortigen Überblick über den Verlauf der Nachweise nach der Bemessung
    • In RFEM integrierte grafische Ausgabe der Ergebnisse, z. B. erforderliche Bewehrung
    • Übersichtliche numerische Ergebnisausgabe in Masken und die Möglichkeit diese grafisch in der Struktur darzustellen
    • Vollständige Integration der Ausgabe in das RFEM-Ausdruckprotokoll
    RF-BETON Flächen - 1.1 Basisangaben
    • Allgemeines
    • RF-BETON 5
    • Stahlbetonbau
      • Eurocode 2

    Leistungsmerkmale von RF-BETON Stäbe

    • Ermittlung von Längs-, Schub- und Torsionsbewehrung
    • Ausweisung von Mindest- und Druckbewehrung
    • Bestimmung von Druckzonenhöhe, Rand- und Stahldehnungen
    • Bemessung von 2-achsig biegebeanspruchten Stabquerschnitten
    • Bemessung von Voutenstäben
    • Bestimmung der Verformung im Zustand II, z.B. nach EN 1992-1-1, 7.4.3
    • Berücksichtigung von Tension Stiffening
    • Berücksichtigung von Kriechen und Schwinden
    • Präzise Aufschlüsselung von Unbemessbarkeitsursachen
    • Bemessungsdetails für alle Nachweisstellen zur klaren Nachvollziehbarkeit der Bewehrungsermittlung
    • Möglichkeiten zur Querschnittsoptimierung
    • Visualisierung des Betonquerschnitts mit Bewehrung im 3D-Rendering
    • Ausgabe einer kompletten Stahlliste
    • Brandschutznachweis für Rechteck- und Kreisquerschnitte nach dem vereinfachten Verfahren (Zonenverfahren) gemäß EN 1992-1-2
    • Das RFEM-Zusatzmodul RF-BETON Stäbe ist optional um die nichtlineare Berechnung für den Grenzzustand der Tragfähigkeit und Gebrauchstauglichkeit erweiterbar. Mit dieser Erweiterung ist u. a. der Nachweis von stabilitätsgefährdeten Bauteilen mittels einer nichtlinearen Berechnung oder eine nichtlineare Verformungsberechnung von 3D-Stabwerken möglich. Nähere Informationen finden sie unter der Produktbeschreibung von RF-BETON NL.
    RF-BETON Stäbe - 1.1 Basisangaben
    • Allgemeines
    • RF-BETON 5
    • Stahlbetonbau
      • Eurocode 2

    Leistungsmerkmale von RF-BETON Flächen

    • Frei ansetzbare Zwei- oder Dreibahnenbewehrung im Grenzzustand der Tragfähigkeit
    • Durch vektorielle Darstellung der Hauptspannungsrichtungen der Schnittgrößen besteht die Möglichkeit, die Ausrichtung der dritten Bewehrungsbahn optimal an die Beanspruchung anzupassen
    • Bemessungsvarianten zur Vermeidung von Biegedruckbewehrung oder von Schubbewehrung
    • Bemessung von Flächen als wandartige Träger (Scheibentheorie)
    • Möglichkeit zur Definition von Grundbewehrungen für obere und untere Bewehrungslage
    • Definition der vorhandenen Bewehrung für den Nachweis der Gebrauchstauglichkeit
    • Ergebnisausgabe in Punkten eines beliebig wählbaren Rasters
    • Optionale Erweiterung des Moduls mit einer nichtlinearen Verformungsberechnung. Diese ist zum einen durch eine normenkonforme Abminderung der Steifigkeit durch die Modulerweiterung RF-BETON Deflect oder durch eine allgemeine nichtlineare Berechnung, in dem die Steifigkeitsreduzierung durch einen iterativen Prozess ermittelt wird, mit RF-BETON NL möglich.
    • Bemessung mit Stützen-Anschnittmomenten
    • Präzise Aufschlüsselung von Unbemessbarkeitsursachen
    • Bemessungsdetails für alle Nachweisstellen zur klaren Nachvollziehbarkeit der Bewehrungsermittlung
    • Die Isolinien für die Längsbewehrung lassen sich als DXF-Datei exportieren und in CAD-Anwendungen als Grundlage für Bewehrungspläne verwenden
    RF-BETON Flächen - Detaileinstellungen
    • Modellierung | Struktur
    • RF-BETON 5
    • Stahlbetonbau
      • Eurocode 2

    RF-BETON | Eingabe

    Für die erleichterte Dateneingabe sind die in RFEM definierten Flächen, Stäbe, Stabsätze, Materialien, Flächendicken und Profile voreingestellt. An vielen Stellen im Programm kann die [Pick]-Funktion zur grafischen Auswahl genutzt werden. Es besteht zudem Zugriff auf die globalen Material- und Querschnittsbibliotheken. Lastfälle, Last- und Ergebniskombinationen lassen sich beliebig in verschiedenen Bemessungsfällen zusammenstellen. In einer mehrteiligen Maske erfolgen abschließend die geometrischen und normenspezifischen Bewehrungsvorgaben zur Stahlbetonbemessung. Die geometrischen Eingaben unterscheiden sich dabei in den einzelnen Modulen.

    • Im Modul RF-BETON Stäbe sind z. B. die Vorgaben für eine Staffelung der Bewehrungsstäbe, Anzahl der Lagen, Schnittigkeit der Bügel und Verankerungsart zu tätigen. Beim Führen eines Brandschutznachweises für Stahlbetonstäbe werden die Brandschutzklasse, die brandspezifischen Materialkennwerte sowie die brandbeanspruchten Querschnittsseiten definiert.
    • Im Modul RF-BETON Flächen sind beispielsweise Betondeckung, Bewehrungsrichtung, Mindest- und Maximalbewehrung, anzusetzende Grundbewehrung bzw. vorhandene Längsbewehrung und Stabdurchmesser vorzugeben.

    Flächen bzw. Stäbe lassen sich in sogenannte "Bewehrungssätzen" mit jeweils unterschiedlichen Bemessungsparametern gruppieren. Auf diese Weise lassen sich beispielsweise rasch Bemessungsalternativen mit einer anderen Randbedingungen oder geänderten Querschnitten berechnen.

    RF-BETON Flächen - Grafische Ergebnisausgabe am Gesamtmodell
    • 3D-Viewer
    • 3D Viewer | Babylon
    • Virtuelle Realität
    Parkfläche
    • 3D-Viewer
    • 3D Viewer | Babylon
    • Virtuelle Realität
    Tragfähigkeit u. Gebrauchstauglichkeit
    • 3D-Viewer
    • 3D Viewer | Babylon
    • Virtuelle Realität
    Parkhaus
    • 3D-Viewer
    • 3D Viewer | Babylon
    • Virtuelle Realität
    • Ergebnisse
    • RF-BETON 5
    • Stahlbetonbau
      • Eurocode 2

    RF-BETON | Ergebnisse

    Nach der Bemessung wird die erforderliche Bewehrung und die Ergebnisse des Gebrauchstauglichkeitsnachweises in übersichtlichen Ausgabetabellen aufgelistet. Sämtliche Zwischenwerte sind nachvollziehbar mit angegeben.

    Die Ergebnisse von RF-BETON Stäbe können als Ergebnisverläufe amjeweiligen Stab angezeigt werden. Die Bewehrungsvorschläge für Längs-und Bügelbewehrung werden mitsamt Skizze praxisgerecht dokumentiert. Dabei ist es möglich, die vorgeschlagene Bewehrung zu editieren und z. B. die Anzahl der Stäbe und die Verankerung anzupassen. Die Änderungen werden automatisch aktualisiert. Der Betonquerschnitt mit Bewehrunglässt sich anschaulich im 3D-Rendering visualisieren. Man erhält aufdiese Weise eine optimale Dokumentationsmöglichkeit für die Erstellungvon Bewehrungsplänen einschließlich Stahlliste.

    Die Ergebnisse von RF-BETON Flächen können als Isolinien, Isoflächen oder Zahlenwerte grafisch ausgegeben werden. Die Anzeige der Längsbewehrung kann dabei gegliedert nach erforderlicher Bewehrung, erforderlicher Zusatzbewehrung, vorhandener Grundbewehrung bzw. Zusatzbewehrung und vorhandener Gesamtbewehrung erfolgen. Die Isolinien für die Längsbewehrung lassen sich als DXF-Datei exportieren und in CAD-Anwendungen als Grundlage für Bewehrungspläne verwenden.

    • Einladung zu einer Online-Demonstration des Produkts mit Fokus auf die erweiterten Softwarefunktionen
      Online-Produktdemo vereinbaren

      Erleben Sie Dlubal live und vereinbaren Sie eine Online-Produktdemo!

    • Werbebanner mit der Aufforderung, sich für einen kostenlosen 90-Tage-Test der Produkte von Dlubal Software anzumelden.
      Vollversion 90 Tage lang kostenfrei testen

      Der effektivste Weg, Dlubal-Software kennenzulernen, ist, sie selbst auszuprobieren.

    • Wenden Sie sich an unser Vertriebsteam, um fachkundige Unterstützung für fortgeschrittene Softwarelösungen zu erhalten.
      Vertriebsteam kontaktieren

      Wir sind für Sie da!

    Webshop

    Konfigurieren Sie Ihr individuelles Programmpaket und erfahren Sie alle Preise online!

    • RFEM 5-Familie
    • RSTAB 8-Familie
    Gehen Sie zum Webshop

    Berechnen Sie Ihren Preis

    1.340,00 USD
    RF-BETON
    Gesamtbetrag 1.340,00 USD

    Erste Schritte mit RFEM 5

    Hier finden die Anwender, die noch nicht bzw. nicht oft mit RFEM gearbeitet haben, Hinweise und Tipps, die den Einstieg in unsere Programme erleichtern.

    Mehr Informationen
    Erste Schritte mit RFEM 5 Erste Schritte mit RFEM 5

    Statikmodelle zum Herunterladen

    Wenn Sie Modelle zum Üben oder als Inspiration für Ihre Projekte suchen, sind Sie hier richtig. Wir bieten Ihnen eine Vielzahl an Statikmodellen zum Herunterladen, bspw. RFEM-, RSTAB- oder RWIND-Dateien.

    Alle Modelle
    Herunterladbare technische Modellvorlagen für präzise Ingenieuranalysen. Herunterladbare technische Modellvorlagen für präzise Ingenieuranalysen.

    Implementierte Normen für die Stahlbetonbemessung

    Normen für die Betonbemessung

    Europäische Union | Flagge EN 1992-1-1:2004 + A1:2014 (Eurocode 2)
    EN-US | Fahne ACI 318-14 (US-Norm)
    EN-US | Fahne ACI 318-19 (US-Norm)
    Kanada | Flagge CSA A23.3-19 (kanadische Norm)
    Russland | Flagge SP 63.13330:2018 (russische Norm)

    Anhänge für EN 1992-1-1

    DE | Fahne DIN EN 1992-1-1/NA/A1:2015-12 (Deutschland)
    Österreich | Flagge ÖNORM B 1992-1-1:2018-01 (Österreich)
    Schweiz | Flagge SN EN 1992-1-1/NA:2014-05 (Schweiz)
    Europäische Union | Flagge CEN EN 1992-1-1/2014-11 (Europäische Union)
    CS | Fahne CSN EN 1992-1-1/NA:2016-05 (Tschechien)
    Flagge von Kroatien  HRN EN 1992-1-1/NA:2015-10 (Kroatien)
    Flagge von Luxemburg  ILNAS EN 1992-1-1/NA:2020-03 (Luxemburg)
    Flagge von Island IST EN 1992-1-1/NA:2014-04 (Island)
    Flagge von Norwegen  NS EN 1992-1-1:2004-NA:2008 (Norwegen)
    Flagge von Estland EVS EN 1992-1-1/NA:2021-04 (Estland)
    Flagge von Weißrussland  TKP EN 1992-1-1/NA:2009-12 (Belarus)
    Flagge von Irland  I.S. EN 1992-1-1/NA:2020-07 (Irland)
    Nordmazedonien MKC EN 1992-1-1/NA:2010-01 (Nordmazedonien)
    Bulgarien | Flagge BDS EN 1992-1-1:2005/NA:2011 (Bulgarien)
    EN-GB | Fahne BS EN 1992-1-1:2004/NA:2005 (Vereinigtes Königreich)
    Flagge von Zypern  CYS EN 1992-1-1:2004/NA:2009 (Zypern)
    Flagge von Dänemark EN 1992-1-1 DK NA:2017-06 (Dänemark)
    Flagge von Dänemark EN 1992-1-1 DK NA:2021-05 (Dänemark)
    Flagge von Litauen  LST EN 1992-1-1:2005/NA:2019-06 (Litauen)
    Flagge von Lettland  LVS EN 1992-1-1:2005/NA:2016-07 (Lettland)
    Flagge von Lettland  LVS EN 1992-1-1:2005/NA:2020-09 (Lettland)
    Flagge von Malaysia MS EN 1992-1-1:2010 (Malaysia)
    Flagge von Ungarn  MSZ EN 1992-1-1:2004/A1:2016 (Ungarn)
    Flagge von Belgien  NBN EN 1992-1-1 ANB:2010 (Belgien)
    Flagge von Frankreich  NF EN 1992-1-1/NA:2016-03 (Frankreich)
    Flagge von Portugal NP EN 1992-1-1/NA:2010-02 (Portugal)
    Flagge von Slowenien  SIST EN 1992-1-1:2005/A101:2006 (Slowenien)
    Flagge von Rumänien  SR EN 1992-1-1:2004/NA:2008 (Rumänien)
    Flagge von Singapur SS EN 1992-1-1/NA:2008-06 (Singapur)
    Flagge von Schweden SS EN 1992-1-1/NA:2014-12 (Schweden)
    Flagge von Schweden SS EN 1992-1-1 BFS 2019 (Schweden)
    Flagge von Slowakei  STN EN 1992-1-1/NA:2008-06 (Slowakei)
    Flagge von den Niederlanden NEN-EN 1992-1-1+C2:2011/NB:2016 (Niederlande)
    Flagge von Polen  PN EN 1992-1-1/NA:2010-09 (Polen)
    Flagge von Polen  PN EN 1992-1-1/NA:2018-11 (Polen)
    Flagge von Finnland  SFS EN 1992-1-1/NA:2015-01 (Finnland)
    Flagge von Spanien  UNE EN 1992-1-1/NA:2013 (Spanien)
    Flagge von Italien  UNI EN 1992-1-1/NA:2007-07 (Italien)
    Statik-Software für Statiker und Tragwerksplaner
    Dlubal Software GmbH

    Am Zellweg 2
    93464 Tiefenbach
    Deutschland

    Dlubal-Standorte
    Kontakt
    +49 9673 9203-0 [email protected]
    Lösungen
    • Stahlbetonbau
    • Stahlbau
    • Holzbau
    • Stahlanschlüsse
    Produkte
    • RFEM 6
    • RSTAB 9
    • RSECTION 1
    • RWIND 3
    Support
    • Häufig gestellte Fragen (FAQs)
    • Individuelle Frage stellen
    • Schneelastzonen, Windzonen und Erdbebenzonen
    • Vertriebsteam kontaktieren
    News
    • Newsletter abonnieren
    • Aktuelle Nachrichten
    • Veranstaltungsübersicht
    • Online-Schulungen
    Ressourcen
    • Vollversion zum Testen herunterladen
    • Kundenprojekt einreichen
    • Kundenprojekte
    • Online-Handbücher
    Werde auch Du Teil des Dlubal-Teams
    Dlubal Community YouTube Facebook Twitter LinkedIn Pinterest TikTok Instagram
    © 2001-2026 Dlubal Software GmbH | Alle Rechte vorbehalten
    Rechtliche Hinweise
    Über uns
    Sitemap
    Sprache
    • Deutsch
    • English
    • Français
    • Español
    • Português
    • Italiano
    • Česky
    • Polski
    • Pусский
    • 中文(简体)