- Solutions
- Implemented Structural Design Standards
- Canadian Standards (CSA)
Canadian Standards (CSA)
Standards and codes are important. Where do you plan your project and what do you have to pay attention to? When it comes to international standards, the Dlubal programs are reliable companions for customers from all over the world. You will find numerous standards integrated in RFEM and RSTAB, whereby the corresponding add-ons allow you to design steel, reinforced concrete, and timber structures. Here you will find an overview of the standards available in the programs for the respective countries.
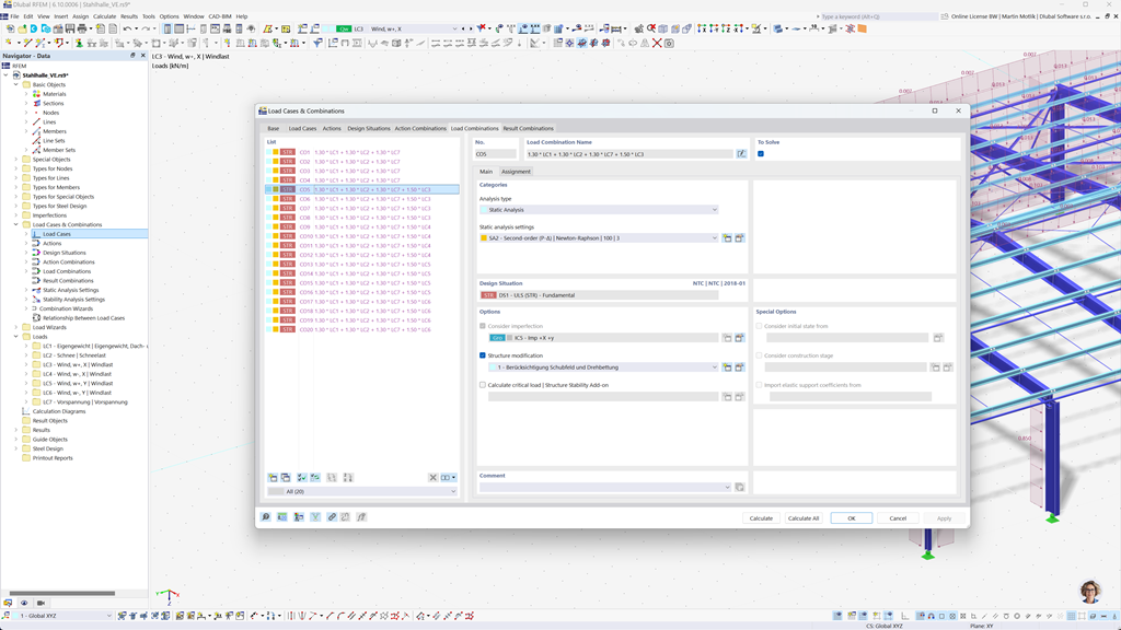
Automatic Generation of Combinations in RFEM 6 and RSTAB 9
If you design structures in Canada, Dlubal structural analysis programs provide you with comprehensive support. Using RFEM 6 and RSTAB 9, you can create load and result combinations fully automatically according to the Canadian standards CAN/CSA and NBC (National Building Code of Canada).
These powerful programs help you efficiently implement the complex requirements of Canadian building regulations and perform calculations quickly and without errors. Benefit from a user-friendly, standards-compliant solution that makes your work easier and guarantees maximum accuracy.
Design of Reinforced Concrete Nembers and Surfaces According to CSA A23.3
Building reinforced concrete structures in compliance with standards is no challenge with Dlubal software. The Canadian standard CSA A23.3 is available for precise concrete design in RFEM 6 and RSTAB 9. With this powerful solution, you can ensure that your reinforced concrete structures meet the highest Canadian standards.
The programs allow for comprehensive analysis and design for both members and surfaces, taking into account all relevant loads and requirements. This allows you to design your projects efficiently and according to standards without compromising safety and accuracy.
Steel Design According to CSA S16 or CSA S136
The Steel Design add-on for RFEM 6 / RSTAB 9 provides you with a comprehensive solution for the design of steel members in the ultimate limit state and serviceability limit state. It is based on the Canadian standard CSA S16 and allows for the precise design of your steel structures according to standards. In addition, you can also design cold-formed steel sections according to the Canadian standard CSA S136 and consider the seismic requirements of CSA S16 for earthquake-prone regions.
This powerful software helps you ensure that your steel structural projects meet the highest Canadian safety requirements while ensuring efficient and reliable execution.
Aluminum Design According to CSA S157-17 (R2022)
Designing aluminum structures in compliance with standards is no challenge with Dlubal software. The Canadian standard CSA S157-17 (R2022) is available for precise aluminum design in RFEM 6. With this powerful solution, you can ensure that your aluminum structures meet the highest Canadian standards.
The programs allow for comprehensive analysis and complete design of custom cross-sections, including local buckling checks. You can efficiently perform shear design of flat webs with web stiffeners, while safely taking web crippling into account.
Timber Design According to CSA O86
Do you work with timber in your structural projects? The Timber Design add-on for RFEM 6 / RSTAB 9 provides you with a comprehensive solution for designing timber members. It performs all necessary design checks in the areas of structural safety, stability, serviceability, and fire resistance according to the Canadian standard CSA O86.
This powerful software helps you to design your timber structures efficiently and safely by taking into account the relevant Canadian standards and ensuring precise calculations.
Seismic Design According to NBC
With these add-ons, you are always on the safe side, even in the event of an earthquake. The Modal Analysis add-on for RFEM 6 / RSTAB 9 allows for the precise determination of natural frequencies and mode shapes of your structures and thus analyzes the dynamic behavior of your buildings.
In the Response Spectrum Analysis add-on for RFEM 6 / RSTAB 9, you can perform detailed seismic analyses using the multimodal response spectrum analysis method. Among other things, the Canadian standard NBC (National Building Code of Canada) is fully integrated, allowing you to design your projects according to standards and ensure safe design for seismic loads.
Design of Multilayer Surfaces (such as Laminate, CLT) According to CSA O86
Using the Multilayer Surfaces (such as Laminate, CLT) add-on, you can precisely define complex multilayer surface structures, such as cross-laminated timber (CLT). Once you have defined the structures, you can perform the design directly in the Timber Design add-on, which takes into account the Canadian standard CSA O86.
This powerful solution enables standard-compliant calculations and ensures the stability and safety of your multi-layer timber structures. This allows you to plan your projects efficiently and in accordance with the highest Canadian standards.