- Lösungen
- Implementierte Statik-Normen
- Kanadische Normen (CSA)
Kanadische Normen (CSA)
Regeln und Normen sind wichtig. Wo planen Sie Ihr Projekt und worauf müssen Sie achten? Bei internationalen Normen sind die Dlubal-Programme verlässliche Begleiter für Kunden aus aller Welt. Zahlreiche Normen finden Sie in RFEM und RSTAB integriert, wobei Ihnen entsprechende Add-Ons die Bemessung von Stahl-, Stahlbeton- und Holzkonstruktionen ermöglichen. Hier erhalten Sie eine Übersicht, welche Normen in den Programmen für die jeweiligen Länder verfügbar sind.
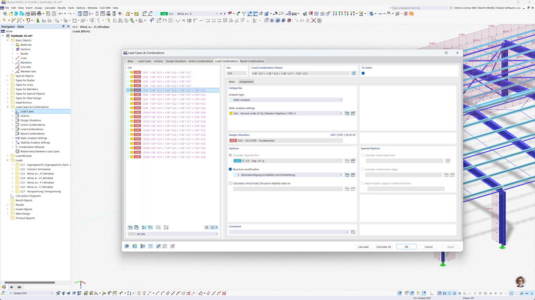
Automatische Bildung von Kombinationen in RFEM 6 und RSTAB 9
Wenn Sie Bauwerke in Kanada planen, bieten Ihnen die Dlubal-Statikprogramme eine umfassende Unterstützung. Mit RFEM 6 und RSTAB 9 können Sie die Last- und Ergebniskombinationen völlig automatisiert gemäß den kanadischen Normen CAN/CSA sowie NBC (National Building Code of Canada) erstellen.
Diese leistungsstarken Programme helfen Ihnen, die komplexen Anforderungen der kanadischen Bauvorschriften effizient umzusetzen und die Berechnungen schnell und fehlerfrei durchzuführen. Profitieren Sie von einer benutzerfreundlichen, normgerechten Lösung, die Ihnen die Arbeit erleichtert und gleichzeitig höchste Genauigkeit garantiert.
Bemessung von Stäben und Flächen aus Stahlbeton nach CSA A23.3
Das normgerechte Bauen von Stahlbetonbauwerken stellt mit den Dlubal-Programmen keine Herausforderung dar. Für die präzise Betonbemessung in RFEM 6 und RSTAB 9 steht Ihnen die kanadische Norm CSA A23.3 zur Verfügung. Mit dieser leistungsstarken Lösung können Sie sicherstellen, dass Ihre Stahlbetonstrukturen den höchsten kanadischen Standards entsprechen.
Die Programme ermöglichen Ihnen eine umfassende Analyse und Bemessung sowohl für Stäbe als auch für Flächen, wobei alle relevanten Lasten und Anforderungen berücksichtigt werden. So können Sie Ihre Projekte effizient und normgerecht planen, ohne Kompromisse bei der Sicherheit und Genauigkeit einzugehen.
Stahlbemessung nach CSA S16 oder CSA S136
Das Add-On Stahlbemessung für RFEM 6 / RSTAB 9 bietet Ihnen eine umfassende Lösung für die Nachweise im Grenzzustand der Tragfähigkeit und Gebrauchstauglichkeit von Stahlstäben. Es basiert auf der kanadischen Norm CSA S16 und ermöglicht eine präzise und normgerechte Bemessung Ihrer Stahlkonstruktionen. Darüber hinaus können Sie auch kaltgeformte Stahlprofile gemäß der kanadischen Norm CSA S136 bemessen sowie die seismischen Anforderungen der CSA S16 für erdbebengefährdete Regionen berücksichtigen.
Diese leistungsstarke Software hilft Ihnen, sicherzustellen, dass Ihre Stahlbauprojekte den höchsten kanadischen Sicherheitsanforderungen entsprechen und gleichzeitig eine effiziente, zuverlässige Ausführung gewährleisten.
Aluminiumbemessung nach CSA S157-17 (R2022)
Mit der Software von Dlubal ist die normgerechte Bemessung von Aluminiumkonstruktionen kein Problem mehr. In RFEM 6 steht mit der kanadischen Norm CSA S157-17 (R2022) eine Lösung für eine präzise Aluminiumbemessung zur Verfügung. Mit dieser leistungsstarken Lösung stellen Sie sicher, dass Ihre Aluminiumkonstruktionen den höchsten kanadischen Standards entsprechen.
Die Programme ermöglichen eine umfassende Analyse und vollständige Bemessung von benutzerdefinierten Querschnitten einschließlich der Nachweise für lokale Beulgefahren. Zudem können Sie die Schubbemessung von flachen Stegen mit Stegrippen effizient durchführen und dabei die Stegverformung zuverlässig berücksichtigen.
Holzbemessung nach CSA O86
Arbeiten Sie mit Holz in Ihren Bauprojekten? Das Add-On Holzbemessung für RFEM 6 / RSTAB 9 bietet Ihnen eine umfassende Lösung für die Bemessung von Holzstäben. Es führt alle erforderlichen Nachweise im Bereich Tragsicherheit, Stabilität, Gebrauchstauglichkeit und Brandschutz nach der kanadischen Norm CSA O86 durch.
Diese leistungsstarke Software hilft Ihnen dabei, Ihre Holzstrukturen effizient und sicher zu planen, indem sie die relevanten kanadischen Standards berücksichtigt und eine präzise Berechnung gewährleistet.
Erdbebenbemessung nach NBC
Mit diesen Add-Ons sind Sie auch bei Erdbeben immer auf der sicheren Seite. Das Add-On Modalanalyse für RFEM 6 / RSTAB 9 ermöglicht es Ihnen, die Eigenfrequenzen und Modenformen Ihrer Strukturen präzise zu bestimmen und so das dynamische Verhalten Ihrer Bauwerke zu analysieren.
Im Add-On Antwortspektrenverfahren für RFEM 6 / RSTAB 9 können Sie mithilfe des Multimodalen Antwortspektrenverfahrens detaillierte Erdbebenanalysen durchführen. Dabei ist unter anderem die kanadische Norm NBC (National Building Code of Canada) vollständig integriert, sodass Sie Ihre Projekte normgerecht und sicher für seismische Belastungen dimensionieren können.
Bemessung von mehrschichtigen Flächen (z. B. Laminat, BSP) nach CSA O86
Mit dem Add-On Mehrschichtige Flächen (z. B. Laminat, BSP) haben Sie die Möglichkeit, komplexe mehrlagige Flächenkonstruktionen wie Brettsperrholz (BSP) präzise zu definieren. Nach der Definition der Strukturen können Sie die Bemessung direkt im Add-On „Holzbemessung“ durchführen, wobei die kanadische Norm CSA O86 berücksichtigt wird.
Diese leistungsstarke Lösung ermöglicht eine normgerechte Berechnung und sichert die Stabilität und Sicherheit Ihrer mehrschichtigen Holzaufbauten. So können Sie Ihre Projekte effizient und nach den höchsten kanadischen Standards planen.