- Řešení
- Implementované normy pro statické výpočty
- Kanadské normy (CSA)
Kanadské normy (CSA)
Pravidla a normy jsou důležité. Kde plánujete svůj projekt a na co si dát pozor? Pokud jde o mezinárodní normy, programy Dlubal jsou spolehlivými společníky pro zákazníky z celého světa. V programech RFEM a RSTAB je integrováno mnoho norem, v nichž lze pomocí příslušných addonů posuzovat ocelové, železobetonové a dřevěné konstrukce. Zde najdete přehled norem, které jsou k dispozici v programech pro jednotlivé země.
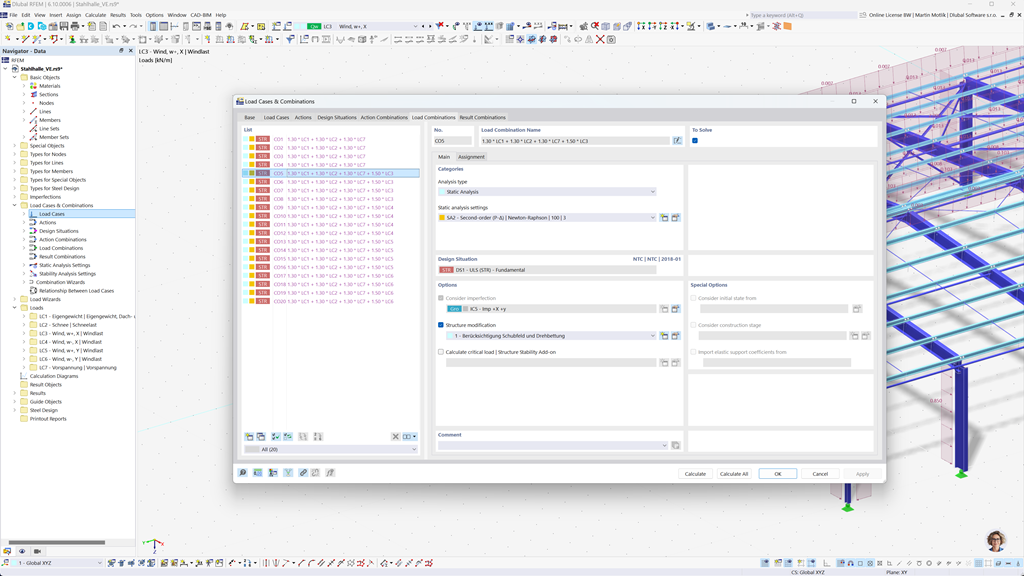
Automatické generování kombinací v programech RFEM 6 a RSTAB 9
Pokud plánujete stavby v Kanadě, nabízejí vám statické programy Dlubal komplexní podporu. S RFEM 6 a RSTAB 9 můžete zcela automaticky vytvářet kombinace zatížení a výsledků podle kanadských norem CAN/CSA a NBC (National Building Code of Canada).
Tyto výkonné programy vám pomohou efektivně splnit složité požadavky kanadských stavebních předpisů a provádět výpočty rychle a bez chyb. Využijte uživatelsky přívětivé, normové řešení, které vám usnadní práci a zároveň zaručuje nejvyšší přesnost.
Návrh železobetonových prutů a ploch podle CSA A23.3
S programem Dlubal není výstavba železobetonových konstrukcí v souladu s normami žádným problémem. Kanadská norma CSA A23.3 je k dispozici pro přesný "posouzení betonových konstrukcí" v programech RFEM 6 a RSTAB 9. S tímto výkonným řešením můžete zajistit, že vaše železobetonové konstrukce splňují nejvyšší kanadské normy.
Programy umožňují komplexní analýzu a návrh jak prutů, tak ploch, přičemž zohledňují všechna relevantní zatížení a požadavky. To vám umožní navrhovat vaše projekty efektivně a v souladu s normami, aniž byste museli slevovat z bezpečnosti a přesnosti.
Posouzení ocelových konstrukcí podle CSA S16 nebo CSA S136
Addon Posouzení ocelových konstrukcí pro RFEM 6 / RSTAB 9 vám nabízí komplexní řešení pro posouzení mezního stavu únosnosti a použitelnosti ocelových prutů. Je založen na kanadské normě CSA S16 a umožňuje přesné posouzení vašich ocelových konstrukcí v souladu s normami.
Kromě toho můžete také navrhovat profily tvarované za studena podle kanadské normy CSA S136 a zohlednit Požadavky na seizmicitu normy CSA S16 pro oblasti ohrožené zemětřesením.
Tento výkonný software vám pomůže zajistit, aby vaše projekty ocelových konstrukcí splňovaly nejvyšší kanadské bezpečnostní požadavky a zároveň zajistily efektivní a spolehlivou realizaci.
Posouzení hliníkových konstrukcí podle CSA S157-17 (R2022)
Posouzení hliníkových konstrukcí v souladu s normami není se softwarem Dlubal žádným problémem. Kanadská norma CSA S157-17 (R2022) je k dispozici pro přesný návrh hliníkových konstrukcí v programu RFEM 6. S tímto výkonným řešením můžete zajistit, že vaše hliníkové konstrukce splňují nejvyšší kanadské normy.
Programy umožňují komplexní analýzu a kompletní posouzení vlastních průřezů, včetně lokálního posouzení na vzpěr. Můžete efektivně provádět posouzení smyku plochých stěn s výztuhami, přičemž bezpečně zohledníte borcení stojiny.
Posouzení dřevěných konstrukcí podle CSA O86
Pracujete ve svých konstrukčních projektech se dřevem? Addon Posouzení dřevěných konstrukcí pro RFEM 6 / RSTAB 9 vám poskytne komplexní řešení pro posouzení dřevěných konstrukcí. Provádí všechny potřebné posudky v oblasti statické bezpečnosti, stability, použitelnosti a požární odolnosti podle kanadské normy CSA O86.
Tento výkonný software vám pomůže při posouzení dřevěných konstrukcí účinně a bezpečně, protože zohledňuje příslušné kanadské normy a zajišťuje přesné výpočty.
Posouzení seizmicity podle NBC
Díky těmto addonům jste vždy na bezpečné straně, a to i v případě zemětřesení. Addon Modální analýza pro program RFEM 6 / RSTAB 9 umožňuje přesně určit vlastní frekvence a tvary módů vašich konstrukcí a analyzovat tak dynamické chování vašich budov.
V addonu Analýza spektra odezvy pro RFEM 6 / RSTAB 9 můžete provádět podrobné seismické analýzy pomocí metody multimodální analýzy spektra odezvy. Mimo jiné je plně integrována kanadská norma NBC (National Building Code of Canada), která vám umožní navrhovat vaše projekty v souladu s normami a zajistit bezpečný návrh na seizmické zatížení.
Posouzení vícevrtstvých ploch (např. laminát, CLT) podle CSA O86
S pomocí addonu Vícevrstvé plochy (např. laminát, CLT) máte možnost přesně definovat komplexní vícevrstvé plošné konstrukce jako například křížem lepené dřevo (CLT). Po definici konstrukcí můžete provést posouzení přímo v addonu Posouzení dřevěných konstrukcí, kde je zohledněna kanadská norma CSA O86.
Toto výkonné řešení umožňuje výpočet v souladu s normami a zajišťuje stabilitu a bezpečnost vašich vícevrstvých dřevěných konstrukcí. Díky tomu můžete své projekty plánovat efektivně a podle nejvyšších kanadských standardů.