- Rozwiązania
- Zaimplementowane normy
- Normy kanadyjskie (CSA)
Normy kanadyjskie (CSA)
Zasady i normy są ważne. Gdzie planujesz swój projekt i na co musisz zwrócić uwagę? W przypadku norm międzynarodowych programy Dlubal są niezawodnymi partnerami dla klientów z całego świata. Wiele norm jest zintegrowanych w RFEM i RSTAB, a odpowiednie rozszerzenia umożliwiają Ci projektowanie konstrukcji stalowych, żelbetowych i drewnianych. Tutaj znajdziesz przegląd norm dostępnych w programach, dla poszczególnych krajów.
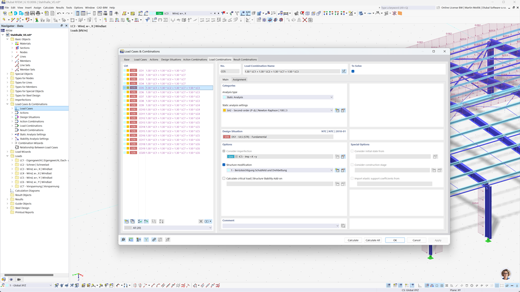
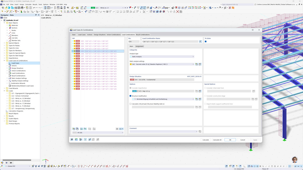
Automatyczne tworzenie kombinacji w programie RFEM 6 i RSTAB 9
Jeśli planujesz budowle w Kanadzie, programy statyczne Dlubal oferują Ci wszechstronne wsparcie. Za pomocą RFEM 6 i RSTAB 9 możesz tworzyć kombinacje obciążeń i wyników całkowicie automatycznie zgodnie z kanadyjskimi normami CAN/CSA oraz NBC (National Building Code of Canada).
Te zaawansowane programy pomagają skutecznie realizować złożone wymagania kanadyjskich przepisów budowlanych oraz szybko i bezbłędnie przeprowadzać obliczenia. Skorzystaj z przyjaznego użytkownikowi, zgodnego z normami rozwiązania, które ułatwia pracę i jednocześnie gwarantuje najwyższą dokładność.
Projektowanie prętów i powierzchni wykonanych z betonu zbrojonego zgodnie z normą #nobr#CSA A23.3#/nobr
Normatywne budowanie konstrukcji żelbetowych nie stanowi wyzwania z programami Dlubal. Do precyzyjnego wymiarowania betonu w RFEM 6 i RSTAB 9 dostępna jest kanadyjska norma CSA A23.3. Dzięki temu wydajnemu rozwiązaniu możesz upewnić się, że Twoje konstrukcje żelbetowe spełniają najwyższe kanadyjskie standardy.
Programy umożliwiają kompleksową analizę i wymiarowanie zarówno prętów, jak i powierzchni, uwzględniając wszystkie istotne obciążenia i wymagania. Dzięki temu możesz efektywnie i zgodnie z normami planować swoje projekty, nie rezygnując z bezpieczeństwa i dokładności.
Projektowanie konstrukcji stalowych według CSA S16 lub CSA S136
Dodatek Stalowe wymiarowanie dla RFEM 6 / RSTAB 9 oferuje kompleksowe rozwiązanie do dowodzenia w granicznym stanie nośności i użyteczności dla prętów stalowych. Opiera się na kanadyjskiej normie CSA S16 i umożliwia precyzyjne oraz zgodne z normami wymiarowanie konstrukcji stalowych. Ponadto, możliwe jest również wymiarowanie zimnogiętych profili stalowych zgodnych z kanadyjską normą CSA S136, a także uwzględnienie sejsmicznych wymagań normy CSA S16 dla regionów zagrożonych trzęsieniami ziemi.
To potężne oprogramowanie pomaga upewnić się, że Twoje projekty stalowe spełniają najwyższe kanadyjskie wymagania bezpieczeństwa, jednocześnie zapewniając efektywną i niezawodną realizację.
Projektowanie konstrukcji aluminiowych według CSA S157-17 (R2022)
Projektowanie konstrukcji aluminiowych zgodnie ze standardami nie stanowi wyzwania z oprogramowaniem Dlubal. Kanadyjski standard CSA S157-17 (R2022) jest dostępny dla precyzyjnego projektowania aluminium w RFEM 6. Dzięki temu potężnemu rozwiązaniu możesz zapewnić, że Twoje konstrukcje aluminiowe spełniają najwyższe kanadyjskie standardy.
Programy umożliwiają kompleksową analizę i pełne projektowanie niestandardowych przekrojów, w tym sprawdzanie wyboczenia lokalnego. Możesz efektywnie przeprowadzać projektowanie na ścinanie płaskich środników z usztywnieniami środnika, biorąc jednocześnie pod uwagę miejscowe zgniatanie środnika.
Projektowanie konstrukcji drewnianych zgodnie z CSA O86
Czy pracujesz z drewnem w swoich projektach budowlanych? Dodatek Holzbemessung dla RFEM 6 / RSTAB 9 oferuje kompleksowe rozwiązanie do obliczania drewnianych prętów. Przeprowadza wszystkie niezbędne analizy w zakresie nośności, stabilności, użytkowalności i ochrony przeciwpożarowej zgodnie z kanadyjską normą CSA O86.
To wydajne oprogramowanie pomaga skutecznie i bezpiecznie planować konstrukcje drewniane, uwzględniając odpowiednie kanadyjskie normy i zapewniając precyzyjne obliczenia.
Projektowanie na trzęsienia ziemi zgodnie z Normami NBC
Dzięki tym dodatkom zawsze masz pewność, nawet podczas trzęsień ziemi. Dodatek Modalanalyse dla RFEM 6 / RSTAB 9 umożliwia precyzyjne określenie częstotliwości własnych i kształtów modów Twoich struktur, co pozwala na analizę dynamicznego zachowania Twoich konstrukcji.
W dodatku Antwortspektrenverfahren dla RFEM 6 / RSTAB 9 możesz przeprowadzać szczegółowe analizy sejsmiczne za pomocą wielomodalnej metody odpowiedzi spektralnej. Zintegrowana jest między innymi kanadyjska norma NBC (National Building Code of Canada), co pozwala na wymiarowanie projektów zgodnie z normą i zapewnia bezpieczeństwo względem obciążeń sejsmicznych.
Projektowanie powierzchni wielowarstwowych (np. laminatów, CLT) zgodnie z CSA O86
Za pomocą dodatku Powierzchnie wielowarstwowe (np. laminat, CLT) masz możliwość precyzyjnego definiowania złożonych konstrukcji o wielu warstwach, takich jak drewno klejone krzyżowo (CLT). Po zdefiniowaniu struktur możesz przeprowadzić obliczenia bezpośrednio w dodatku „Obliczenia drewna”, uwzględniając kanadyjską normę CSA O86.
To potężne rozwiązanie umożliwia zgodne z normami obliczenia, zapewniając stabilność i bezpieczeństwo Twoich wielowarstwowych konstrukcji drewnianych. Dzięki temu możesz efektywnie planować swoje projekty według najwyższych kanadyjskich standardów.