- Solutions
- Normes de calcul des structures implémentées
- Normes canadiennes (CSA)
Normes canadiennes (CSA)
Les règles et normes sont importantes. Où planifiez-vous votre projet et à quoi devez-vous faire attention ? Avec les normes internationales, les logiciels Dlubal sont des compagnons fiables pour les clients du monde entier. De nombreuses normes sont intégrées dans RFEM et RSTAB, et des modules complémentaires correspondants vous permettent de dimensionner des structures en acier, en béton armé et en bois. Vous trouverez ici un aperçu des normes disponibles dans les logiciels pour les différents pays.
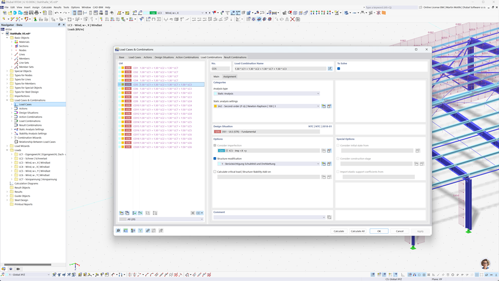
Création automatique de combinaisons dans RFEM 6 et RSTAB 9
Si vous planifiez des structures au Canada, les programmes de calcul de Dlubal vous offrent un soutien complet. Avec RFEM 6 et RSTAB 9, vous pouvez créer les combinaisons de charges et de résultats de manière entièrement automatisée conformément aux normes canadiennes CAN/CSA ainsi qu'au NBC (Code national du bâtiment du Canada).
Ces programmes puissants vous aident à mettre en œuvre efficacement les exigences complexes des règlements de construction canadiens et à effectuer les calculs rapidement et sans erreur. Profitez d'une solution conviviale et conforme aux normes qui vous facilite le travail tout en garantissant la plus haute précision.
Vérification de barres et de surfaces en béton armé selon la CSA A23.3
La construction conforme aux normes des structures en béton armé ne pose aucun défi avec les programmes Dlubal. Pour le calcul précis du béton dans RFEM 6 et RSTAB 9, la norme canadienne CSA A23.3 est à votre disposition. Avec cette solution puissante, vous pouvez vous assurer que vos structures en béton armé respectent les normes canadiennes les plus élevées.
Les programmes vous permettent une analyse et un dimensionnement exhaustifs, à la fois pour les barres et les surfaces, en tenant compte de toutes les charges et exigences pertinentes. Ainsi, vous pouvez planifier vos projets de manière efficace et conforme aux normes, sans compromettre la sécurité et la précision.
Vérification de l’acier selon CSA S16 ou CSA S136
L'add-on Conception acier pour RFEM 6 / RSTAB 9 vous offre une solution complète pour les vérifications à l'état limite ultime et de service des barres en acier. Il est basé sur la norme canadienne CSA S16 et permet un dimensionnement précis et conforme aux normes de vos constructions en acier. De plus, vous pouvez dimensionner des profils en acier formés à froid selon la norme canadienne CSA S136 et prendre en compte les exigences sismiques de la CSA S16 pour les zones sujettes aux tremblements de terre.
Ce logiciel puissant vous aide à vous assurer que vos projets de construction en acier répondent aux plus hautes exigences de sécurité canadiennes tout en garantissant une exécution efficace et fiable.
Vérification de l’aluminium selon la CSA S157:17 (R2022)
Concevoir des structures en aluminium conformes aux normes n'est pas un défi avec les logiciels Dlubal. La norme canadienne CSA S157-17 (R2022) est disponible pour un calcul précis de l'aluminium dans RFEM 6. Avec cette solution puissante, vous pouvez vous assurer que vos structures en aluminium répondent aux normes canadiennes les plus élevées.
Les programmes permettent une analyse complète et un calcul exhaustif des sections transversales personnalisées, y compris les vérifications de flambement local. Vous pouvez effectuer efficacement le calcul au cisaillement des âmes plates avec raidisseurs d'âme, tout en tenant compte en toute sécurité du matage de l'âme.
Vérification du bois selon la CSA O86
Travaillez-vous avec du bois dans vos projets de construction ? Le module complémentaire Dimensionnement bois pour RFEM 6 / RSTAB 9 vous offre une solution complète pour le dimensionnement des barres en bois. Il effectue toutes les vérifications nécessaires dans les domaines de la sécurité structurelle, de la stabilité, de l'aptitude au service et de la protection incendie selon la norme canadienne CSA O86.
Ce logiciel puissant vous aide à planifier vos structures en bois de manière efficace et sécuritaire, en tenant compte des normes canadiennes pertinentes et en garantissant un calcul précis.
Analyse sismique selon le CNB
Avec ces add-ons, vous êtes toujours du côté sûr même lors de tremblements de terre. L'add-on Analyse modale pour RFEM 6 / RSTAB 9 vous permet de déterminer les fréquences propres et les formes modales de vos structures avec précision, afin d'analyser le comportement dynamique de vos ouvrages.
Dans l'add-on Méthode des spectres de réponse pour RFEM 6 / RSTAB 9, vous pouvez effectuer des analyses sismiques détaillées grâce à la méthode des spectres de réponse multimodale. La norme canadienne NBC (Code national du bâtiment du Canada) est entièrement intégrée, vous permettant ainsi de dimensionner vos projets conformément aux normes et en toute sécurité face aux charges sismiques.
Vérification de surfaces multicouches (par exemple stratifié, CLT) selon la CSA O86
Avec l'add-on Surfaces multicouches (par exemple, stratifié, CLT), vous avez la possibilité de définir précisément des constructions de surfaces complexes en plusieurs couches, comme le bois lamellé-croisé (CLT). Après la définition des structures, vous pouvez effectuer le dimensionnement directement dans l'add-on « Dimensionnement bois », en tenant compte de la norme canadienne CSA O86.
Cette solution puissante permet un calcul conforme à la norme et assure la stabilité et la sécurité de vos structures en bois multicouches. Ainsi, vous pouvez planifier vos projets efficacement et selon les plus hauts standards canadiens.