- Soluzioni
- Norme tecniche per le costruzioni implementate
- Norma canadese (CSA)
Norme canadesi CSA
Norme e codici sono importanti. Dove pianificate il vostro progetto e a cosa dovete prestare attenzione? Quando si tratta di norme internazionali, i programmi Dlubal sono compagni affidabili per i clienti di tutto il mondo. Troverete numerose norme integrate in RFEM e RSTAB, e i relativi componenti aggiuntivi vi permetteranno di progettare strutture in acciaio, cemento armato e legno. Qui troverete una panoramica delle norme disponibili nei programmi per i rispettivi paesi.
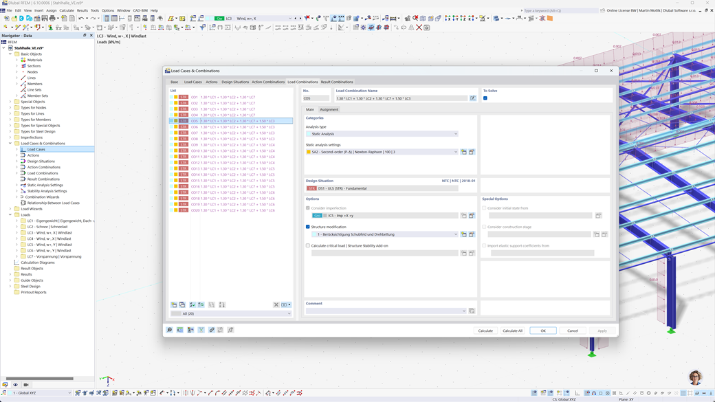
Creazione automatica di combinazioni in RFEM 6 e RSTAB 9
Se prevedi strutture in Canada, i programmi di calcolo strutturale di Dlubal ti offrono un supporto completo. Con RFEM 6 e RSTAB 9 puoi creare combinazioni di carico e risultati in modo completamente automatizzato secondo le norme canadesi CAN/CSA e NBC (National Building Code of Canada).
Questi potenti programmi ti aiutano a implementare in modo efficiente i complessi requisiti delle normative edilizie canadesi e a eseguire i calcoli rapidamente e senza errori. Approfitta di una soluzione user-friendly e conforme alle normative che facilita il tuo lavoro garantendo al contempo la massima precisione.
Verifica di travi e superfici in calcestruzzo armato secondo la norma CSA A23.3
La costruzione conforme alle norme di strutture in cemento armato non rappresenta una sfida con i programmi Dlubal. Per il dimensionamento del calcestruzzo preciso in RFEM 6 e RSTAB 9 è disponibile la norma canadese CSA A23.3. Con questa soluzione potente, puoi garantire che le tue strutture in cemento armato rispettino i più elevati standard canadesi.
I programmi permettono un'analisi e un dimensionamento completi sia per aste che per superfici, tenendo conto di tutti i carichi e requisiti rilevanti. In questo modo, è possibile pianificare i progetti in modo efficiente e conforme alle norme, senza compromessi sulla sicurezza e sull'accuratezza.
Verifica acciaio secondo CSA S16 o CSA S136
L'Add-On Stahlbemessung per RFEM 6 / RSTAB 9 offre una soluzione completa per le verifiche allo stato limite ultimo e di esercizio delle aste in acciaio. Si basa sulla norma canadese CSA S16 e consente un dimensionamento preciso e conforme agli standard delle vostre strutture in acciaio. Inoltre, è possibile anche dimensionare profili in acciaio formati a freddo secondo la norma canadese CSA S136 e considerare i requisiti sismici della CSA S16 per le regioni a rischio sismico.
Questo potente software vi aiuta a garantire che i vostri progetti in acciaio rispettino i più elevati requisiti di sicurezza canadesi, assicurando al contempo un'esecuzione efficiente e affidabile.
Verifica alluminio secondo CSA S157-17 (R2022)
Progettare strutture in alluminio in conformità con le norme non è una sfida con il software Dlubal. Lo standard canadese CSA S157-17 (R2022) è disponibile per la progettazione precisa di alluminio in RFEM 6. Con questa potente soluzione, puoi assicurarti che le tue strutture in alluminio rispettino i più elevati standard canadesi.
I programmi consentono un'analisi completa e una progettazione completa di sezioni trasversali personalizzate, inclusi i controlli di instabilità locale. Puoi eseguire in modo efficiente la progettazione al taglio di anime piatte con irrigidimenti, tenendo conto in sicurezza della crippling delle anime.
Verifica legno secondo CSA O86
Lavorate con il legno nei vostri progetti di costruzione? L'add-on Progettazione del legno per RFEM 6 / RSTAB 9 vi offre una soluzione completa per la progettazione di aste in legno. Esegue tutte le verifiche necessarie nei settori della sicurezza strutturale, stabilità, servizio e protezione antincendio secondo la norma canadese CSA O86.
Questo potente software vi aiuta a pianificare le vostre strutture in legno in modo efficiente e sicuro, considerando gli standard canadesi rilevanti e garantendo un calcolo preciso.
Progettazione sismica secondo NBC
Con questi componenti aggiuntivi, sei sempre al sicuro anche in caso di terremoti. Il componente aggiuntivo Analisi modale per RFEM 6 / RSTAB 9 ti consente di determinare con precisione le frequenze proprie e le forme modali delle tue strutture e quindi analizzare il comportamento dinamico dei tuoi edifici.
Nel componente aggiuntivo Metodo degli spettri di risposta per RFEM 6 / RSTAB 9, puoi eseguire analisi dettagliate dei terremoti utilizzando il metodo multimodale degli spettri di risposta. Tra le altre cose, la norma canadese NBC (National Building Code of Canada) è completamente integrata, permettendoti di dimensionare i tuoi progetti in conformità alle normative e in modo sicuro per i carichi sismici.
Progettazione di superfici multistrato (ad es.: stratificato incrociato CLT) secondo la CSA O86
Con il componente aggiuntivo Superfici multistrato (ad es. laminato, BSP), avete la possibilità di definire con precisione costruzioni di superfici stratificate complesse come il legno lamellare a strati incrociati (BSP). Dopo la definizione delle strutture, potete effettuare il dimensionamento direttamente nel componente aggiuntivo "Dimensionamento del legno", tenendo conto della norma canadese CSA O86.
Questa soluzione potente consente un calcolo conforme alle norme e garantisce la stabilità e la sicurezza delle vostre costruzioni in legno multistrato. In questo modo, potete pianificare i vostri progetti in modo efficiente e secondo i più alti standard canadesi.