- Soluciones
- Normas de cálculo de estructuras implementadas
- Normas canadienses (CSA)
Normas canadienses (CSA)
Las reglas y normas son importantes. ¿Dónde planea su proyecto y en qué debe fijarse? Con normas internacionales, los programas de Dlubal son compañeros confiables para clientes de todo el mundo. Numerosas normas están integradas en RFEM y RSTAB, ofreciendo complementos adecuados que permiten el dimensionamiento de estructuras de acero, hormigón (concreto) armado y madera. Aquí encontrará una visión general de qué normas están disponibles en los programas para los respectivos países.
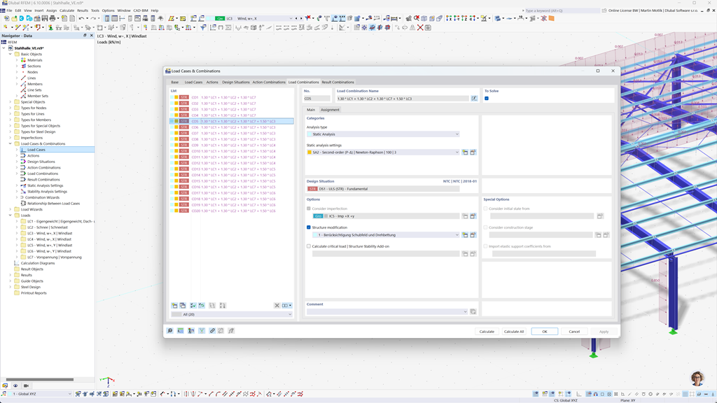
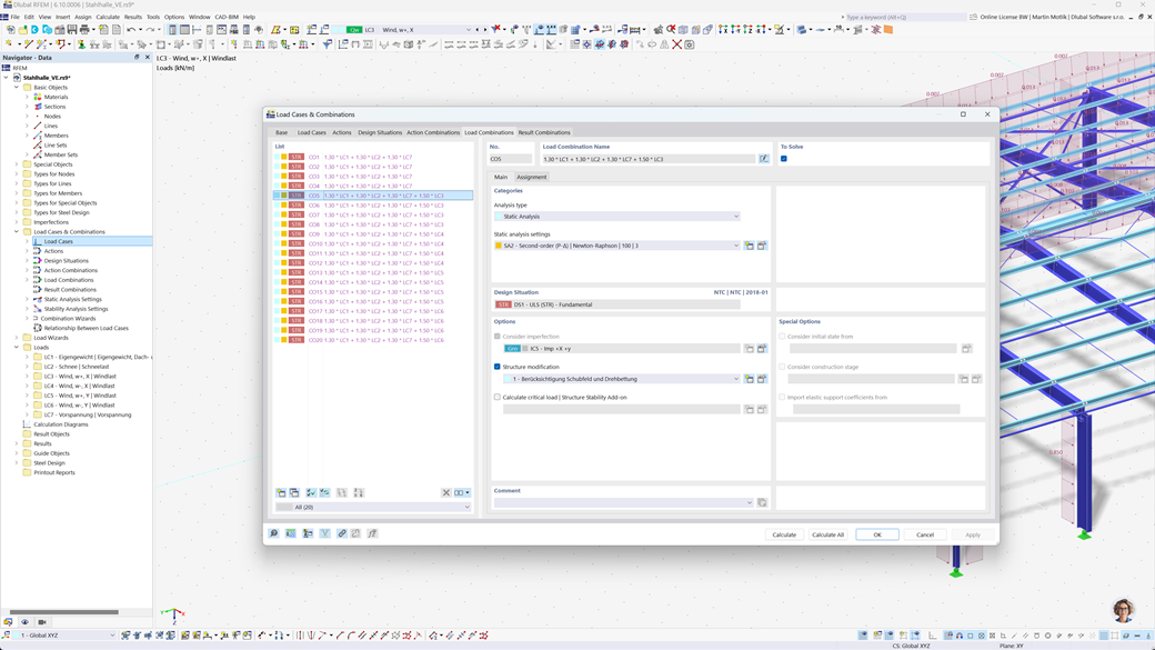
Generación automática de combinaciones en RFEM 6 y RSTAB 9
Si planea estructuras en Canadá, los programas de cálculo estructural de Dlubal le ofrecen un amplio apoyo. Con RFEM 6 y RSTAB 9, puede crear combinaciones de carga y resultados de manera completamente automatizada de acuerdo con las normas canadienses CAN/CSA y NBC (Código Nacional de Edificación de Canadá).
Estos potentes programas le ayudan a implementar de manera eficiente los complejos requisitos de las normativas de construcción canadienses y a realizar los cálculos de manera rápida y sin errores. Benefíciese de una solución fácil de usar que cumple con las normas, que le facilita el trabajo y garantiza la máxima precisión.
Cálculo de barras y superficies de hormigón armado según la CSA A23.3
La construcción conforme a las normas de estructuras de hormigón armado no supone un reto con los programas de Dlubal. Para el preciso dimensionamiento del hormigón en RFEM 6 y RSTAB 9, dispone de la norma canadiense CSA A23.3. Con esta solución potente, puede asegurarse de que sus estructuras de hormigón armado cumplen con los más altos estándares canadienses.
Los programas le permiten realizar un análisis y dimensionamiento exhaustivos tanto para barras como para superficies, teniendo en cuenta todas las cargas y requisitos relevantes. Así, puede planificar sus proyectos de manera eficiente y conforme a las normas, sin comprometer la seguridad y precisión.
Cálculo de acero según CSA S16 o CSA S136
El complemento Dimensionamiento de Acero para RFEM 6 / RSTAB 9 le ofrece una solución integral para la verificación en el estado límite de resistencia y servicio de barras de acero. Se basa en la norma canadiense CSA S16 y permite un dimensionamiento preciso y conforme a la norma de sus estructuras de acero. Además, también puede dimensionar perfiles de acero conformados en frío según la norma canadiense CSA S136, así como tener en cuenta los requisitos sísmicos de la CSA S16 para regiones propensas a terremotos.
Este software potente le ayuda a garantizar que sus proyectos de construcción de acero cumplan con los más altos estándares de seguridad canadienses mientras asegura una ejecución eficiente y fiable.
Cálculo de aluminio según la CSA S157-17 (R2022)
Diseñar estructuras de aluminio en cumplimiento con los estándares no es un desafío con el software de Dlubal. El estándar canadiense CSA S157-17 (R2022) está disponible para el diseño preciso de aluminio en RFEM 6. Con esta poderosa solución, puedes asegurar que tus estructuras de aluminio cumplan con los más altos estándares canadienses.
Los programas permiten un análisis exhaustivo y un completo diseño de secciones transversales personalizadas, incluyendo verificaciones de pandeo local. Puedes realizar de manera eficiente el diseño de corte de almas planas con refuerzos para el alma, teniendo en cuenta de forma segura el aplastamiento del alma.
Cálculo de madera según CSA O86
¿Trabaja con madera en sus proyectos de construcción? El complemento Diseño de madera para RFEM 6 / RSTAB 9 le ofrece una solución integral para el diseño de barras de madera. Realiza todas las verificaciones necesarias en términos de seguridad estructural, estabilidad, usabilidad y protección contra incendios según la norma canadiense CSA O86.
Este potente software le ayuda a planificar sus estructuras de madera de manera eficiente y segura, al tener en cuenta los estándares canadienses relevantes y asegurar un cálculo preciso.
Análisis sísmico según NBC
Con estos complementos, siempre está seguro incluso durante terremotos. El complemento Análisis Modal para RFEM 6 / RSTAB 9 le permite determinar con precisión las frecuencias naturales y las formas modales de sus estructuras, y así analizar el comportamiento dinámico de sus obras.
En el complemento Método del Espectro de Respuesta para RFEM 6 / RSTAB 9, puede realizar análisis sísmicos detallados utilizando el método de espectro de respuesta multimodal. Entre otros, se integra completamente el estándar canadiense NBC (Código Nacional de Construcción de Canadá), para que pueda dimensionar sus proyectos de manera normativa y segura para cargas sísmicas.
Cálculo de superficies multicapa (por ejemplo, laminadas, XLAM) según CSA O86
Con el complemento Superficies multicapa (por ejemplo, laminado, CLT), tiene la posibilidad de definir de manera precisa construcciones de superficies complejas de múltiples capas como el panel contralaminado (CLT). Después de definir las estructuras, puede realizar el dimensionamiento directamente en el complemento "Dimensionado de madera", teniendo en cuenta la norma canadiense CSA O86.
Esta solución poderosa permite un cálculo conforme a las normas y garantiza la estabilidad y seguridad de sus construcciones de madera multicapa. Así, puede planificar sus proyectos de manera eficiente y siguiendo los más altos estándares canadienses.