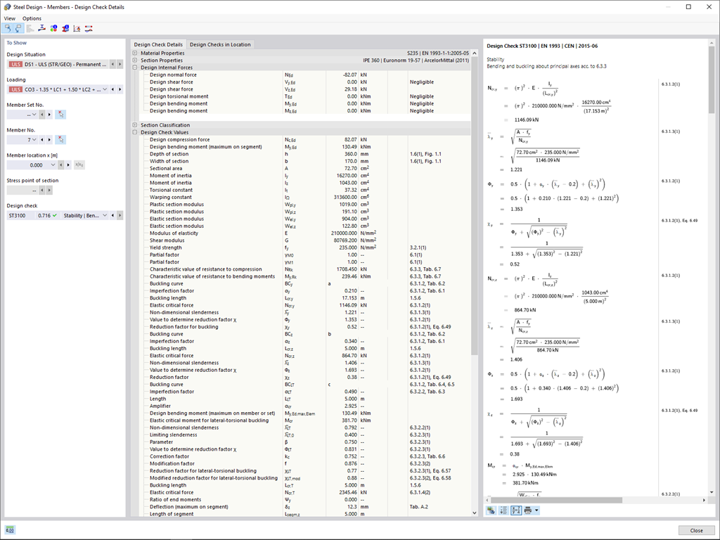
使用 Dlubal 软件,无论您的项目是钢筋混凝土结构、钢结构、木结构、铝合金结构行业还是其他行业,都可以轻松掌握其准确度。 程序会清楚地显示在设计中使用的设计验算公式(包括对所使用的规范中公式的引用)。 这些公式也可以包含在计算书中。
转到说明视频
;
使用 Dlubal 软件,无论您的项目是钢筋混凝土结构、钢结构、木结构、铝合金结构行业还是其他行业,都可以轻松掌握其准确度。 程序会清楚地显示在设计中使用的设计验算公式(包括对所使用的规范中公式的引用)。 这些公式也可以包含在计算书中。
转到说明视频