3431x
002186
2021-09-21

Output delle formule di verifica

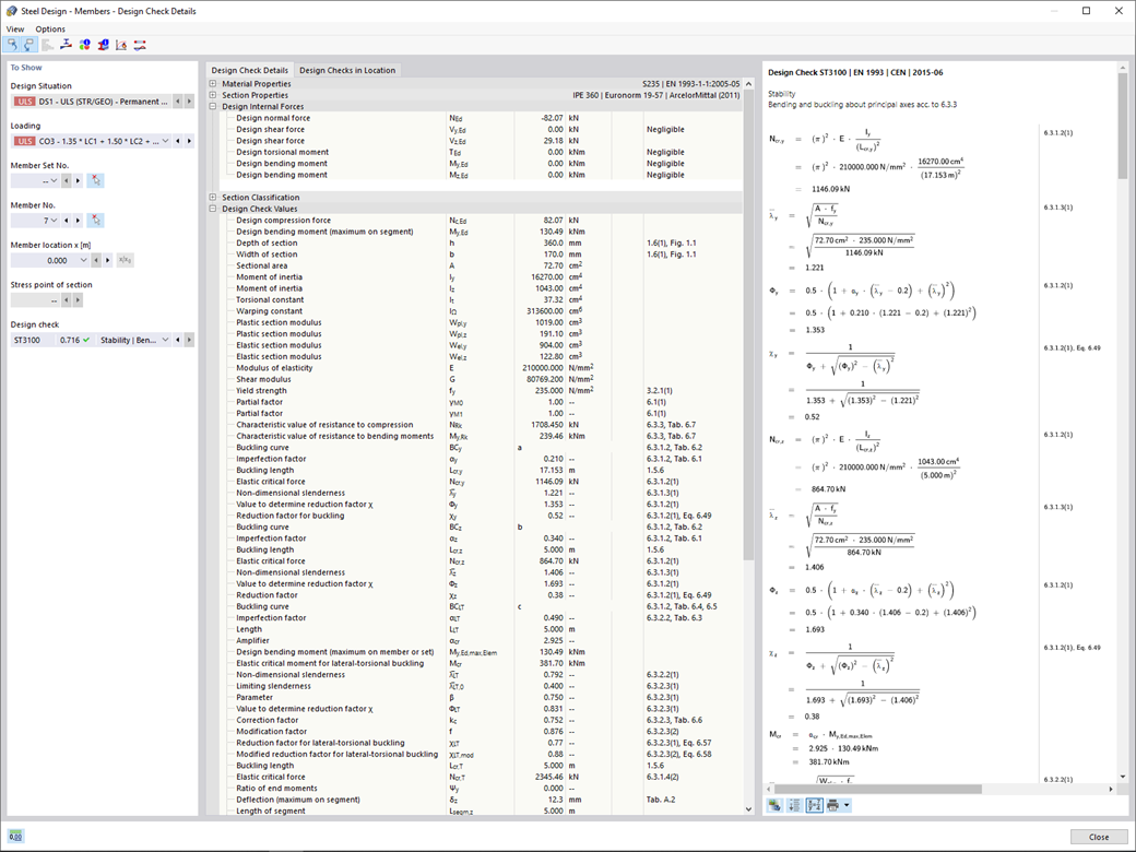
Con Dlubal Software, hai sempre una panoramica, indipendentemente dal fatto che i tuoi progetti provengano dal settore del cemento armato, dell'acciaio, del legno, dell'alluminio o di altri settori. Il programma visualizza chiaramente le formule di verifica utilizzate nel progetto (incluso un riferimento all'equazione utilizzata dalla norma). Queste formule di progetto possono anche essere incluse nella relazione di calcolo.

Vai al video esplicativo


;