3415x
002186
21. September 2021

Ausgabe Nachweisformeln

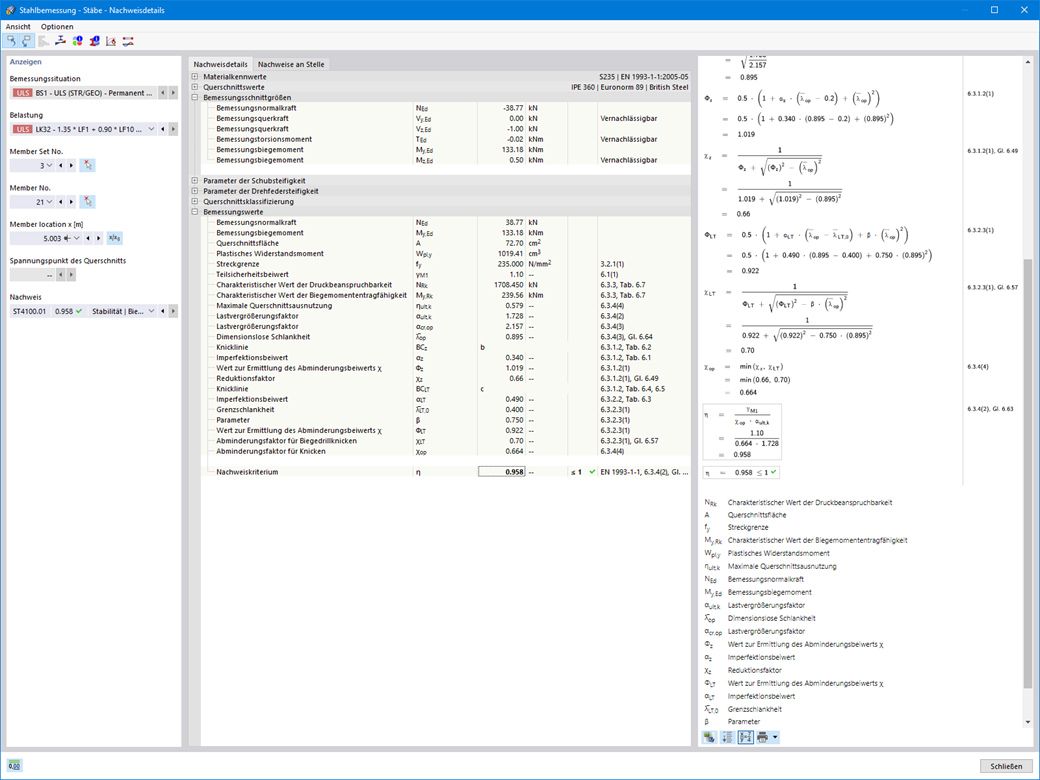
Mit Dlubal Software behalten Sie immer den Überblick, egal ob sich Ihre Projekte in der Branche Stahlbeton, Stahl, Holz, Aluminium usw. bewegen. Bei Ihrer Bemessung verwendete Nachweisformeln (inklusive Hinweis auf verwendete Gleichung aus der Norm) gibt das Programm detailliert und übersichtlich aus. Auch im Ausdrucksprotokoll können Sie sich diese Nachweisformeln ausgeben lassen.

Zum Erklärvideo


;