1984x
001748
19-02-2024

Configuraciones de barras y superficies para análisis de tensión-deformación

Este artículo muestra cómo gestionar los datos de entrada para configuraciones de diseño de miembros y superficies en el complemento de Análisis de Tensiones-Deformaciones.

El complemento de Análisis de Tensiones-Deformaciones está disponible para activación en los Datos Base del modelo (Imagen 1). Una vez que active el complemento, el navegador, las tablas y los cuadros de diálogo se amplían con nuevas entradas que están totalmente integradas en la interfaz de usuario de RFEM/RSTAB.

Este artículo mostrará un ejemplo práctico de cómo gestionar los datos de entrada para configuraciones de barra y superficie y realizar el análisis de tensiones-deformaciones en RFEM 6. El análisis de tensiones-deformaciones se realizará para un segmento de un techo de estadio hecho de membranas, como se muestra en la Imagen 2. De este modo, puede comprobar si sus elementos (que fueron modelados en el programa con anterioridad) cumplen con los requisitos de diseño o si sus propiedades deben ser revisadas (por ejemplo, en cuanto a sección transversal, material, espesor, etc.).

Como ya se mencionó, los objetos de la categoría Análisis de Tensiones-Deformaciones están disponibles tanto en el navegador como en la tabla para definir los datos de entrada para el diseño. Por lo tanto, puede verificar los objetos a diseñar, así como sus materiales y secciones transversales. Dependiendo del objeto seleccionado, se pueden definir configuraciones específicas en las que puede especificar valores límite y otras opciones de diseño.

Dado que este modelo consiste en barras y superficies, las tablas específicas para cada uno de estos tipos de objetos están disponibles en las configuraciones del análisis de tensiones-deformaciones. Las configuraciones se pueden acceder a través del icono "Abrir cuadro de diálogo de edición" (Imagen 3), donde puede crear diferentes tipos para cada configuración de diseño y asignar la configuración adecuada a cada objeto.

Primero, puede crear una nueva configuración de barra basada en los valores predeterminados del estándar de diseño seleccionado. Para hacerlo, puede usar el botón "Nuevo" ubicado debajo de la lista, que muestra todas las configuraciones de este estado límite disponibles en el modelo. Dado que aún no se ha definido ninguna configuración, esta lista está vacía (Imagen 4).

Puede comenzar a definir la configuración de diseño en la pestaña "Principal" del cuadro de diálogo seleccionando las tensiones a calcular y especificando las tensiones límite para compararlas. Por ejemplo, puede elegir entre limitar la tensión normal, de corte o equivalente, así como especificar una tensión límite definida por el usuario. En este ejemplo, se seleccionará la tensión equivalente de von Mises para el cálculo, y puede ver la fórmula asociada en la parte derecha del cuadro de diálogo.

Otras opciones relevantes para el diseño se pueden encontrar en la pestaña "Opciones Especiales" mostrada en la Imagen 5. Por lo tanto, puede modificar la ponderación de las tensiones normales y de corte en la tensión equivalente de von Mises especificando los factores kσx, y kτ, respectivamente.

Si se aplican cargas transversales al cordón superior de las vigas, también es posible considerar las cargas transversales actuantes excéntricamente mediante un método simplificado para secciones en I con el cual el momento flector Mz se aplica completamente al ala superior para cada sección en I laminada o paramétrica simétrica del caso de diseño.

Una vez que se define la configuración, puede asignarla a los objetos respectivos a través del botón "Seleccionar Individualmente" en el cuadro de diálogo en la parte superior derecha, o directamente en la tabla de entrada del cálculo de tensiones-deformaciones para la configuración correspondiente (Imagen 6). Además, puede crear múltiples configuraciones y asignarlas a diferentes objetos.

Las especificaciones dentro de una configuración se aplican a todos los objetos a los que se asigna esta configuración. Si no se asigna una configuración a un objeto a diseñar, no se realizan diseños para este objeto.

Las configuraciones de diseño también se incluyen en el Cuadro de Diálogo de Edición de los miembros individuales, como se muestra en la Imagen 7. La asignación se puede hacer en la pestaña Configuraciones de Diseño del cuadro de diálogo, donde puede seleccionar una configuración existente de la lista, usar el botón "Nuevo" para crear una nueva configuración, o usar el botón "Selección Múltiple" para seleccionar gráficamente otro objeto del cual se importa la configuración respectiva. El menú de edición de la configuración seleccionada se puede abrir a través del botón "Editar".

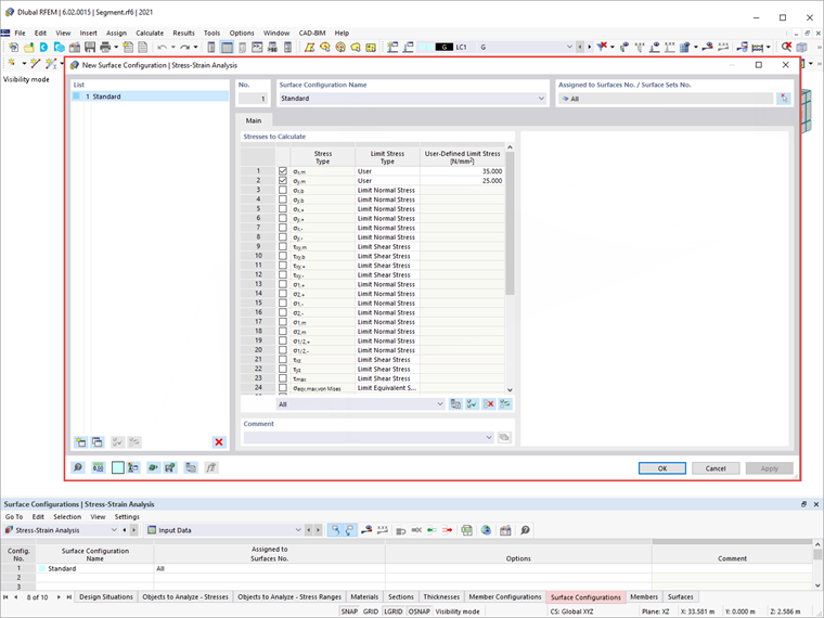
De la misma manera, puede definir configuraciones de superficie a través de la tabla de Análisis de Tensiones-Deformaciones o el cuadro de diálogo de edición de las superficies específicas. Puede seleccionar las tensiones a calcular y especificar las tensiones límite como se muestra en la Imagen 8. Para especificar una tensión límite definida por el usuario, seleccione el tipo de tensión límite "Usuario". Esto activa la "Tensión Límite Definida por el Usuario", donde puede definir los valores de interés.

Otras configuraciones para el análisis de tensiones-deformaciones se definirán en próximos artículos de la Base de Conocimiento. Sin embargo, si realiza el análisis con las configuraciones de barra y superficie definidas anteriormente, obtendrá los resultados como se muestra en la Imagen 9.

Los resultados están disponibles tanto en forma gráfica como tabular. Puede seleccionar los resultados específicos que desea mostrar en el navegador de Resultados, mientras que los resultados detallados para miembros y superficies se pueden encontrar en la tabla de Análisis de Tensiones-Deformaciones. De esta manera, puede verificar si los elementos cumplen con las verificaciones de diseño o si necesitan ser editados en términos de sección transversal, material, espesor, etc.


Autor

La Sra. Kirova es responsable de la creación de artículos técnicos y proporciona soporte técnico a los clientes de Dlubal.

Enlaces


;