1984x
001748
19.2.2024

Konfigurace prutů a ploch pro analýzu napětí-přetvoření

Tento článek ukazuje, jak spravovat vstupní data pro konfigurace členů a návrh ploch v addonu Analýza napětí-přetvoření.

Addon Analýza napětí-přetvoření je k dispozici pro aktivaci v základních údajích o modelu (obrázek 1). Po aktivaci addonu se navigátor, tabulky a dialogová okna rozšíří o nové položky, které jsou plně integrovány do uživatelského rozhraní RFEM/RSTAB.

Tento článek ukazuje praktický příklad, jak spravovat vstupní data pro konfigurace prutů a ploch a provádět analýzu napětí-přetvoření v programu RFEM 6. Analýza napětí-přetvoření bude provedena pro segment střechy stadionu z membrán, který je zobrazen na obrázku 2. Tímto způsobem můžete zkontrolovat, zda jeho prvky (které byly předem namodelovány v programu) splňují návrhové požadavky, nebo zda je nutné revidovat jejich vlastnosti (například průřez, materiál, tloušťku atd.).

Jak již bylo zmíněno, objekty kategorie Analýza napětí a deformace jsou k dispozici jak v navigátoru, tak v tabulce pro definování vstupních dat pro návrh. Můžete tedy zkontrolovat objekty, které mají být navrženy, stejně jako jejich materiály a průřezy. V závislosti na vybraném objektu lze také definovat konkrétní konfigurace, ve kterých můžete zadat mezní hodnoty a další možnosti návrhu.

Vzhledem k tomu, že tento model sestává z prvků a ploch, jsou v nastavení analýzy napětí a deformace k dispozici specifické tabulky pro každý z těchto typů objektů. Nastavení konfigurace je přístupné přes ikonu „Otevřít dialogové okno pro úpravy“ (obrázek 3), kde můžete vytvořit různé typy pro každou návrhovou konfiguraci a přiřadit každému objektu příslušnou konfiguraci.

Nejprve můžete vytvořit novou konfiguraci prutů na základě standardních hodnot vybrané návrhové normy. K tomu můžete použít tlačítko „Nový“ umístěné pod seznamem, který zobrazuje všechny konfigurace tohoto mezního stavu dostupné v modelu. Jelikož zatím nebyla definována žádná konfigurace, je tento seznam prázdný (obrázek 4).

Definování návrhové konfigurace můžete zahájit na záložce „Základní údaje“ dialogového okna výběrem napětí, která mají být vypočítána, a zadáním mezních napětí pro porovnání. Můžete si například vybrat mezi omezením normálního, smykového nebo srovnávacího napětí a také zadat uživatelsky definované mezní napětí. V tomto příkladu bude pro výpočet vybráno srovnávací von Misesovo napětí a související vzorec uvidíte v pravé části dialogového okna.

Další možnosti relevantní pro návrh najdete na záložce „Special Options“ (Speciální možnosti) zobrazené na obrázku 5. Můžete tedy upravit váhu normálního a napětí ve smyku v srovnávacím napětí von Misesa zadáním faktorů kσx a kτ.

Pokud jsou na horní pás nosníků působí příčná zatížení, je také možné zohlednit excentricky působící příčná zatížení zjednodušenou metodou pro I-profily, u nichž je ohybový moment Mz zcela působící na horní pásnice pro každý válcovaný nebo parametrický symetrický I-profil návrhového případu.

Jakmile je konfigurace definována, můžete ji přiřadit příslušným objektům pomocí tlačítka „Vybrat jednotlivě“ v dialogovém okně v pravém horním rohu nebo přímo ve vstupní tabulce výpočtu napětí-přetvoření pro odpovídající konfiguraci (obrázek 6). Dále můžete vytvořit více konfigurací a přiřadit je k různým objektům.

Specifikace v rámci konfigurace se vztahují na všechny objekty, kterým je tato konfigurace přiřazena. Pokud není objektu, který má být navržen, přiřazena žádná konfigurace, nejsou pro tento objekt prováděny žádné návrhy.

Návrhové konfigurace jsou také zahrnuty v dialogovém okně Upravit jednotlivých prvků, jak je znázorněno na obrázku 7. Přiřazení lze provést na záložce Návrhové konfigurace v dialogovém okně, kde můžete vybrat existující konfiguraci ze seznamu, pomocí tlačítka „Nový“ vytvořit novou konfiguraci nebo pomocí tlačítka „Vícenásobný výběr“ graficky vybrat jiný objekt, ze kterého se příslušná konfigurace importuje. Nabídku úprav vybrané konfigurace lze otevřít pomocí tlačítka „Upravit“.

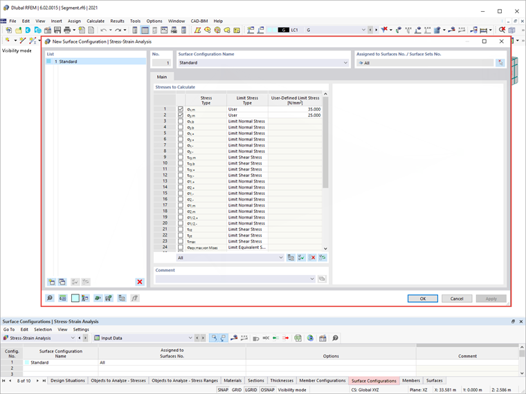
Stejným způsobem můžete definovat konfigurace povrchů pomocí tabulky Analýza napětí-přetvoření nebo dialogového okna pro úpravy konkrétních povrchů. Můžete vybrat napětí, která se mají vypočítat, a zadat mezní napětí, jak je znázorněno na obrázku 8. Chcete-li zadat uživatelsky definované mezní napětí, vyberte typ mezního napětí „User“. Tím se aktivuje „User-Defined Limit Stress“ (Uživatelsky definované mezní napětí), kde můžete definovat požadované hodnoty.

Další nastavení pro analýzu napětí-přetvoření budou definována v dalších článcích databáze znalostí. Pokud však provedete analýzu s výše definovanými konfiguracemi prutů a povrchů, získáte výsledky, jak je znázorněno na obrázku 9.

Výsledky jsou k dispozici v grafické i tabulkové podobě. V navigátoru výsledků můžete vybrat konkrétní výsledky, které se mají zobrazit, zatímco podrobné výsledky pro prvky a plochy najdete v tabulce Analýza napětí a deformace. Tímto způsobem můžete zkontrolovat, zda prvky splňují posudek, nebo zda je třeba je upravit z hlediska průřezu, materiálu, tloušťky atd.


Autor

Ing. Kirova je ve společnosti Dlubal zodpovědná za tvorbu odborných článků a poskytuje technickou podporu zákazníkům.

Odkazy


;