Community
    Iniciar sessão na sua conta

    Registe-se no extranet da Dlubal para aproveitar ao máximo o software e ter acesso exclusivo aos seus dados pessoais.

    Criar conta
    Ao iniciar sessão, concorda com as Condições de utilização e venda da Dlubal. Consulte a nossa Nota de privacidade, a nossa Nota sobre cookies.
    0
    Loja online
    Contatar Equipe de Vendas
    Idioma
    • Deutsch
    • English
    • Français
    • Español
    • Português
    • Italiano
    • Česky
    • Polski
    • Pусский
    • 中文(简体)
    • Áreas
      • Estruturas de betão armado
      • Estruturas de betão pré-esforçado
      • Estruturas de aço
      • Estruturas de madeira
      • Estruturas de alvenaria
      • Estruturas de alumínio e construção leve
      • Edifícios
      • Estruturas industriais
      • Condutas
      • Construção de pontes
      • Gruas e pontes rolantes
      • Torres e mastros
      • Estruturas de vidro
      • Estruturas de membrana tracionada
      • Estruturas de cabos tracionados
      • Estruturas laminadas e sanduíche
      • Estruturas temporárias
      • Estruturas de andaimes e prateleiras
      • Estruturas offshore
      • Silos e tanques de armazenamento
      • Estruturas de energias renováveis
      • Estruturas solares e sistemas de montagem
      • Construção naval e corpos flutuantes
      • Tecnologia de transporte
      • Estruturas e mastros de perfuração
      • Piscinas e parques aquáticos
      • Estruturas de contentores
      • Estacas escavadas por broca
      • Estruturas de escadas
      • Centrais elétricas
      • Estruturas hidráulicas em aço
      • Engenharia mecânica
      • Estruturas pneumáticas
      Áreas de aplicação
      • Planeamento estrutural
      • Cálculos de elementos finitos (MEF)
      • Simulação de vento e geração de cargas de vento
      • Análise de tensões
      • Cálculos não lineares
      • Análise de estabilidade
      • Análise de encurvadura não linear
      • Análises de torção com empenamento
      • Análise dinâmica e sísmica
      • Dinâmica não linear
      • Análise pushover
      • Form-finding e padrões de corte
      • Ligações de aço
      • Planeamento orientado por BIM
      • Secções formadas a frio
      • Interação solo-estrutura
      • Cálculo de fachadas
      • Fundações e geotecnia
      • Fases de construção
      • Resistência ao fogo
      Normas
      • Eurocódigos (EC)
      • Normas alemãs (DIN)
      • Normas britânicas (BS EN, BS)
      • Normas italianas (NTC)
      • Normas dos EUA
      • Normas canadianas (CSA)
      • Normas australianas (AS)
      • Normas suíças (SIA)
      • Normas chinesas (GB, HK)
      • Normas indianas (IS)
      • Normas mexicanas (RCDF, CFE Sismo 15)
      • Normas russas (SP)
      • Normas sul-africanas (SANS)
      • Normas brasileiras (NBR)
      Serviços online
      • Ícone do menu superior da ferramenta Geo-Zone Mapas de sobrecarga de neve, velocidade do vento e carga sísmica
      • Ícone de cálculo na nuvem Cálculos na nuvem
      • Ícone de Wiki de análise estrutural Wiki de análise estrutural
      • Ícone de propriedades da secção de aço e madeira Propriedades de secções transversais de perfis de aço e secções transversais
      Dimensionamento estrutural para sistemas fotovoltaicos

      A Dlubal Software ajuda você a criar e verificar qualquer sistema de montagem solar. Trabalhe de forma eficiente com estruturas de aço, alumínio e concreto em um único ambiente.

      Explorar ferramentas
      Estruturas solares Estruturas solares | Versão móvel
      API Dlubal

      O novo serviço de API da Dlubal (gRPC) oferece uma interface flexível para o software de análise estrutural baseada em Python e C#, com acesso direto a toda a gama de produtos Dlubal.

      Iniciar com API
      Fundo para o banner do menu principal da API Fundo para o banner do menu principal da API
    • Ícone a representar o RFEM 6, uma aplicação de software de análise de elementos finitos. RFEM 6 O único software de análise de elementos finitos de que precisa para os seus projetos

      O RFEM é a base de uma família de programas composta por módulos e serve para definir estruturas, materiais e cargas para sistemas estruturais constituídos por lajes, paredes, cascas e barras, bem como sólidos e elementos de contacto.

      Mais informação
      Ícone de alternância de módulo Módulos
      • Análises adicionais
      • Análises dinâmicas
      • Soluções especiais
      • Dimensionamento
      • Ligações
      Ícone de RSTAB 9 sem limites RSTAB 9 O programa de estruturas de barras icónico

      O RSTAB 9 é um programa de cálculo de estruturas de barras 3D que reflete o estado atual da tecnologia e ajuda os engenheiros de estruturas a cumprir os requisitos da engenharia civil moderna.

      Mais informação
      Ícone de alternância de módulo Módulos
      • Análises adicionais
      • Análises dinâmicas
      • Soluções especiais
      • Dimensionamento
      Ícone de RSECTION 1 sem limites RSECTION 1 Cálculos de secções transversais personalizados

      O RSECTION apoia engenheiros de estruturas ao determinar as propriedades de secções transversais para uma ampla variedade de secções transversais e permite uma análise de tensões subsequente.

      Mais informação
      Ícone de RWIND 3 sem limites RWIND 3 Software CFD para túneis de vento digitais

      O RWIND 3 é um túnel de vento digital para simulação de fluxos de vento em torno de quaisquer geometrias de edifícios e para cálculo das cargas de vento nas suas superfícies.

      Mais informação
      Ícone da API API Dlubal A sua porta de entrada para modelação paramétrica e automação

      O novo serviço API Dlubal (gRPC) oferece uma interface flexível para o software de cálculo estrutural com base em Python e C#, com acesso direto a toda a gama de produtos Dlubal. Beneficie de uma integração perfeita e poderosa no seu software Dlubal – ideal para modelação paramétrica e tarefas complexas de otimização.

      Descobrir a API
      Documentação da API Documentação da API
      • Índice
      • Primeiros passos
      • Aplicações
      • Objetos de modelo
      • Assinaturas e preços
      • Exemplos
      AEF para ligações de aço

      Projete e analise conexões de aço utilizando CBFEM, de acordo com EN 1993‑1‑8 e AISC 360, totalmente integrado no RFEM 6 para fluxos de trabalho estruturais mais rápidos e precisos.

      Saber mais
      Ligações de aço Ligações de aço
      Ferramenta de Zona Geo

      O serviço online da Dlubal fornece mapas de zonas para a determinação rápida de cargas de neve, velocidades do vento e dados sísmicos.

      Verificar zonas de carga
      Ferramenta de visualização de zona geográfica exibindo mapas de neve, vento e sísmicos com ilustrações para avaliações de cargas ambientais. Ilustração de mapas de zonas geográficas de neve, vento e sismo numa versão móvel, mostrando várias regiões e dados.
      Produtos desatualizados
    • Apoio
      • Perguntas mais frequentes (FAQ)
      • Base de dados de conhecimento
      • Funções do programa
      • Licenciamento
      • Fazer uma pergunta
      • A nossa equipa de apoio
      • Enviar proposta de função desejada ou ideia
      • Resolução de problemas para licenciamento e autorização
      • Reportar problema ou erro do programa
      • Atualizações dos programas
      • Problemas com o programa
      • Fórmulas | A matemática é divertida!
      Formação
      • Primeiros passos com o RFEM
      • Primeiros passos com o RSTAB
      • Formação online
      • Formação na Dlubal
      • Formação individual
      • Vídeos
      • Vídeos de e-learning
      • Seminários web
      • Cursos online
      Serviço
      • Apoio/serviço gratuito
      • Extranet | A minha conta
      • Contrato de serviço
      • Ferramenta Geo-Zone para a determinação de carga
      • Atualizações e novas versões
      • Versões anteriores dos programas
      Vendas
      • Loja online
      • A nossa equipa de vendas
      • Contactar equipa de vendas
      • Agendar demonstração online de produto
      • Porquê a Dlubal Software?
      Assistente de apoio baseada em IA
      • Mia – A sua assistente de IA a toda a hora
      • Descubra a sua assistente de IA pessoal
      Apoio e serviço gratuitos

      Precisa de ajuda? Acesse as opções de suporte gratuitas, incluindo assistência de IA 24/7, suporte por e-mail e webinars.

      Saiba mais
      Apoio técnico gratuito e serviço Suporte técnico gratuito e serviço
      Encontre respostas rapidamente

      Encontre respostas rápidas para perguntas comuns sobre o software Dlubal. Pesquise ou filtre centenas de FAQ para resolver problemas rapidamente.

      Ver FAQ
      Perguntas mais frequentes FAQ | Versão móvel
    • Novidades
      • Notícias atuais
      • Novas funções do produto
      • Subscrever a newsletter
      • Novos programas
      • Dlubal Blog
      Fromações
      • Formações online
      • Formação individual
      Eventos
      • Vista geral de eventos
      • Feiras e seminários
      • Seminários web
      Mestrado em Engenharia com seminários web

      Junte-se aos líderes do setor e explore soluções em engenharia estrutural e software. Aprimore suas habilidades com nossas sessões ao vivo!

      Ver próximos seminários web
      3D FEA Software RFEM 6 | First Steps Imagem de banner de menu | Seminários web de notícias | Versão móvel
      Descubra o poder da inovação

      Descubra ferramentas de ponta e aprimoramentos projetados para impulsionar seu fluxo de trabalho em engenharia.

      Explorar novas funções
      Explore New Features Imagem de menu de faixa | News_ProductFeatures | Versão móvel
    • Download de versão completa

      Gostaria de experimentar as capacidades dos programas da Dlubal Software? Esta é a sua oportunidade! Com a versão completa gratuita de 90 dias, pode testar exaustivamente todos os nossos programas.

      Iniciar versão de teste agora
      Área gratuita da Dlubal

      No espaço gratuito da Dlubal, tem acesso a seminário web, artigos e oportunidades de teste do software – tudo gratuito e organizado num único lugar.

      Mais informação
      Exemplos
      • Modelos estruturais gratuitos para download
      • Submeter modelo estrutural
      • Exemplos introdutórios e tutoriais
      • Exemplos de verificação
      • Vista geral de imagens
      Documentos
      • Manuais online
      • Manuais
      • Folhetos, brochuras e certificados
      Referências
      • Projetos de clientes
      • Porquê enviar o seu projeto de cliente?
      • Como enviar um projeto de cliente?
      • Enviar projeto
      Modelos grátis para download

      Explore milhares de modelos estruturais prontos para uso. Baixe, adapte e use-os como templates para acelerar seu processo de design.

      Descobrir modelos
      Modelos de análise estrutural para download Modelos gratuitos para download | Versão móvel
      Espaço gratuito da Dlubal

      Obtenha ajuda especializada sempre que precisar. Aproveite a assistência gratuita de IA, suporte por e-mail, webinars ao vivo e serviços premium para utilizadores do Contrato de Serviço Pro.

      Obter suporte
      Apoio técnico e serviço gratuitos Suporte técnico e serviço gratuitos | Versão para dispositivos móveis
    • E-learning
      • RFEM 6 para iniciantes
      • RFEM 6 para estudantes
      • Programação com RFEM 6 e Python
      • RFEM 6 com Rhino e Grasshopper
      • RFEM 5 para iniciantes
      • Modelar com o RFEM 5
      • Vídeos de aprendizagem de cálculo estrutural para estudantes
      • Vídeos tutoriais curtos para os programas Dlubal
      • As melhores dicas e sugestões no RFEM
      • Formações online gravadas da Dlubal
      • Seminários web gravados da Dlubal
      Estudantes e estabelecimentos de ensino
      • Software de cálculo estrutural gratuito para estudantes
      • Pedir ou prolongar versão de estudante gratuita
      • Solicitar versão gratuita para professores
      • Submeter tese de final de curso
      • Porquê enviar-nos a sua tese de final de curso?
      • Teses de final de curso com software de análise estrutural Dlubal
      • Software de cálculo estrutural gratuito para estabelecimentos de ensino superior
      • Solicitar pacote de estabelecimento de ensino
      • Formação introdutória gratuita para estabelecimentos de ensino superior
      • Solicitar data para formação
      Plataforma de conhecimento
      • Primeiros passos com o RFEM
      • Vídeos
      • Manuais online
      • Wiki de cálculo estrutural
      • Base de dados de conhecimento
      • Perguntas mais frequentes (FAQ)
      Informação e entretenimento
      • Podcast
      • Dlubal Blog
      • Introdução ao planeamento estrutural
      Primeiros passos com o RFEM 6

      Dê seus primeiros passos com o RFEM 6 e descubra como você pode modelar e calcular rapidamente. Personalize com complementos para ainda mais possibilidades.

      Primeiros passos
      3D FEA Software RFEM 6 | First Steps Imagem de banner de menu | Seminários web de notícias | Versão móvel
      Software de análise estrutural gratuito para estudantes

      Milhares de estudantes em todo o mundo já se beneficiam do Dlubal Software. Aproveite o acesso gratuito, treinamento e suporte especializado durante os seus estudos.

      Obter licença gratuita
      Software de análise estrutural gratuito para estudantes Software de análise estrutural gratuito para estudantes
    • Sobre nós
      • História e factos
      • Filosofia da empresa
      • Porquê a Dlubal Software?
      • Comparação de produtos
      • Política de qualidade
      • A nossa equipa
      Contacto
      • Escritórios da Dlubal no mundo
      • Revendedor autorizado da Dlubal
      Referências
      • Comentários de utilizadores
      • Projetos de clientes
      • Estudos de caso
      • Porquê enviar o seu projeto?
      • Exemplos de verificação
      • O seu comentário
      • Participação em projetos de investigação
      Os nossos clientes

      Apresentamos clientes que realizaram os seus projetos com o software da Dlubal. Saiba como clientes nossos de todo o mundo implementaram soluções inovadoras na construção e engenharia utilizando ferramentas avançadas para análises estruturais e dinâmicas.

      Conheça os nossos clientes
      Construir o sucesso em conjunto

      Descubra como engenheiros líderes ao redor do mundo confiam em nossas soluções para elevar seus projetos conosco.

      Veja os nossos clientes
      See Our Customers Imagem de faixa de menu | Company_OurCustomers_Mobile
      Conheça os especialistas

      Nossos engenheiros dedicados estão aqui para ajudá-lo com modelagem, design e desafios técnicos—em qualquer momento, em qualquer lugar.

      Ligar ao suporte
      Our Team Imagem de faixa de menu | Empresa_NossaEquipe | Versão móvel
    • Carreira
      • Empregos
      • Equipas
      • Blogue de colaboradores
      • Informação
      Empregos
      • Todas as ofertas de emprego
      • Desenvolvimento de produtos
      • Apoio ao cliente
      • Vendas
      • Marketing
      • Desenvolvimento de software
      • Administração
      • Estagiários
      • Outros
      Equipas
      • Desenvolvimento de produtos
      • Apoio ao cliente
      • Vendas
      • Marketing
      • Desenvolvimento de software
      • Administração
      Porquê escolher a Dlubal?
      • Cultura empresarial
      • Vantagens para colaboradores
      Construa o seu futuro connosco

      Revele como a nossa equipe molda o futuro da engenharia. Experimente inovação, crescimento e desafios emocionantes.

      Carreira na Dlubal Imagem de banner do menu | Carreira na Dlubal Móvel
      Encontre o seu trabalho de sonho

      Junte-se a um líder global em software de engenharia e leve sua carreira a novos patamares.

      Explore vagas em aberto
      All Open Positions Imagem de faixa de menu | Posições abertas móveis
    • Loja online
    Produtos principais
    Ícone a representar o RFEM 6, uma aplicação de software de análise de elementos finitos.
    RFEM 6
    Ícone de RSTAB 9 sem limites
    RSTAB 9
    Ícone de RWIND 3 sem limites
    RWIND 3
    Ícone de RSECTION 1 sem limites
    RSECTION
    Serviços online
    Ícone da ferramenta Geo-Zone Tool
    Ferramenta de geolocalização
    Propriedades de secção
    Propriedades da secção transversal
    Ícone da API
    API
    Ícone Cálculo em nuvem
    Cálculo na nuvem
    Modelos para download
    Modelos disponíveis para download
    Ícone da comunidade Dlubal
    Comunidade Dlubal
    Ícone de artigos da base de dados de conhecimento
    Base de dados de conhecimento
    Seminários web online
    Seminários web
    Iniciar sessão na sua conta

    Registe-se no extranet da Dlubal para aproveitar ao máximo o software e ter acesso exclusivo aos seus dados pessoais.

    Iniciar sessão Criar conta
    Teste gratuito de 90 dias
    Iniciar sessão na sua conta

    Registe-se no extranet da Dlubal para aproveitar ao máximo o software e ter acesso exclusivo aos seus dados pessoais.

    Iniciar sessão Criar conta
    • Produtos
    • Análise de elementos finitos (AEF)
    • Módulos para o RFEM 6
    • Soluções especiais
    • Modelo de edifício para o RFEM 6
    Ícone do RFEM 6 com tamanho de 32 píxeis utilizado para banners de cabeçalho, simbolizando a marca do software. Módulo para o RFEM 6
    Manuais online
    • Manuais online RFEM 6 | Módulo Modelo do edifício | Vista geral
    • Tutorial para o RFEM 6
    • RFEM 6 / RSTAB 9 | Primeiros passos
    Apresentar preços

    Modelo de edifício para o RFEM 6

    O suplemento Building Model permite que você defina andares para o seu edifício. Você também pode ajustar os andares de várias maneiras posteriormente – exatamente da forma que precisar. Você pode realizar cálculos de rigidez, projetar paredes de cisalhamento, analisar pisos como estruturas 2D separadas, determinar parâmetros-chave para análise dinâmica e muito mais.

    Um ícone de transferência verde destacado contra um fundo escuro oferece uma indicação visual para iniciar transferências. Descarregar versão de teste gratuita de 90 dias Contactar equipa de vendas
    Vista detalhada de um modelo estrutural de edifício utilizando as funcionalidades avançadas dos módulos para melhorar a eficiência do dimensionamento. Vista detalhada de um modelo estrutural de edifício utilizando as funcionalidades avançadas dos módulos para melhorar a eficiência do dimensionamento.
    • Vista geral
    • Funções
    • Aba de reforço e parede de corte
    • Análise sísmica
    • Exemplos
    Ícone a representar o RFEM 6, uma aplicação de software de análise de elementos finitos.

    Modelação de edifícios eficiente com o RFEM 6

    Com este módulo, reduz o seu modelo do edifício aos elementos estaticamente relevantes. Desta forma, obtém uma representação precisa e clara da estrutura portante – ideal para cálculos eficientes e resultados claros.

    O Modelo de edifício é um módulo fundamental, ideal para edifícios de vários andares. Com funções como a divisão em lajes e o dimensionamento de paredes (2D/3D), a gestão simplificada de objetos (lajes, paredes, pilares etc.) e o manuseio intuitivo, o Modelo de edifício oferece suporte abrangente para uma modelação de estruturas eficiente e precisa.

    Em combinação com o módulo Análise de fases de construção (CSA), o processo de construção das estruturas pode ser considerado.

    Esta ferramenta permite o processamento rápido de dados de construção e a implementação simples de alterações no modelo – desde planos de construção simples até construções complexas.

    • Requisitos de hardware e sistema
    A imagem mostra um modelo de um edifício de vários andares em betão demonstrando os resultados dos esforços nas paredes de corte.
    Vídeo: Modelo de edifício para edifícios de vários andares | RFEM 6 da Dlubal Software
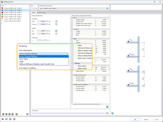
    Ilustração mostrando diferentes tipos de diafragmas de pavimento — rígido, semi-rígido e flexível — atribuídos de forma independente a cada piso.
    Ilustração dos Tipos de Diafragmas de Piso
    Exploração da distribuição de cargas e otimização de dimensionamento em modelos de edifícios utilizando o módulo Modelo de edifício no RFEM 6.
    • Visualizador 3D
    • Visualizador 3D | Babylon
    • Realidade virtual
    Comparison of the Concrete Structure Model Without Load Distribution (Left) and with Load Distribution (Right)
    Visualização dos coeficientes de sensibilidade resultantes de uma análise de espectro de resposta no RFEM 6 para fins de análise estrutural.
    Análise de Visualização do Coeficiente de Sensibilidade do Espectro de Resposta
    A imagem mostra um modelo de um edifício de vários andares em betão demonstrando os resultados dos esforços nas paredes de corte. Vídeo: Modelo de edifício para edifícios de vários andares | RFEM 6 da Dlubal Software
    Ilustração mostrando diferentes tipos de diafragmas de pavimento — rígido, semi-rígido e flexível — atribuídos de forma independente a cada piso. Ilustração dos Tipos de Diafragmas de Piso
    Exploração da distribuição de cargas e otimização de dimensionamento em modelos de edifícios utilizando o módulo Modelo de edifício no RFEM 6. Comparison of the Concrete Structure Model Without Load Distribution (Left) and with Load Distribution (Right)
    Visualização dos coeficientes de sensibilidade resultantes de uma análise de espectro de resposta no RFEM 6 para fins de análise estrutural. Análise de Visualização do Coeficiente de Sensibilidade do Espectro de Resposta
    Vídeo: Modelo de edifício para edifícios de vários andares | RFEM 6 da Dlubal Software
    Principais benefícios do módulo Modelo do edifício
    Ferramentas úteis para modelação de vários andares disponíveis (pilar, parede, viga, piso, etc.)
    Vários tipos de diafragma disponíveis (diafragma rígido, diafragma semirrígido, flexível)
    Dimensionamento de lajes e paredes com módulos como Dimensionamento de betão, Dimensionamento de madeira, etc.
    Análise independente de sistemas 3D laterais (paredes) e de sistemas de gravidade 2D (pavimentos)
    Dimensionamento de parede de corte (incluindo análise de estabilidade) e saída gráfica das forças da parede de corte
    Deslocamentos entre pisos, Centro de rigidez e Saída de resultados de corte de piso
    Saída tabular de coeficientes de sensibilidade de piso
    Consideração e visualização de massas de piso

    Casos de utilização

    O complemento Building Model organiza seu modelo 3D em andares definidos, simplificando a análise de estruturas de vários níveis. Ele simplifica automaticamente a distribuição de cargas e lida com configurações de rigidez específicas, permitindo uma avaliação sísmica precisa e verificações de estabilidade global com base no comportamento realista do edifício.

    Gráfico mostrando um modelo 3D de edifício, ilustrando elementos complexos de planeamento estrutural para fins promocionais. Gráfico mostrando um modelo 3D de edifício, ilustrando elementos complexos de planeamento estrutural para fins promocionais.
    Modelação versátil de diafragmas

    Atribua diafragmas rígidos, semi-rígidos ou flexíveis a cada pavimento de forma independente. Controle a rigidez no plano e fora do plano para modelar com precisão comportamentos complexos de pisos sem o esforço de cálculo desnecessário.

    Rigidez lateral e caminho de carga

    Calcule a estabilidade lateral e a rigidez de forma eficiente. Garanta que as forças horizontais do vento ou terremotos sejam diretamente absorvidas por paredes de cisalhamento, quadros de momento ou contraventamentos, dependendo do seu modelo de pavimento.

    Estabilidade e controlo de deslocamento

    Verifique a estabilidade global com verificações automáticas para cisalhamento de andares, deslocamentos e coeficientes de sensibilidade. Avalie instantaneamente a deriva entre andares para garantir que a estrutura atenda aos limites de serviço.

    Dimensionamento de parede de corte

    Identifique automaticamente o centro de massa e rigidez para cada pavimento. Detecte irregularidades de torção cedo e otimize os layouts das paredes de cisalhamento para resistir de forma segura às forças do vento e sísmicas.

    Funções principais
    Modelo RFEM 6 de um edifício de CLT de seis andares em Modena, Itália, destacando resultados de uma análise modal.
    Estabilidade e otimização de edifícios

    Após calcular uma análise sísmica, são gerados resultados em tabela para cada nível de piso, incluindo centro de massa, centro de rigidez, corte do piso e deslocamentos do piso. Isso permite uma avaliação precisa da resposta da estrutura a essas cargas sísmicas aplicadas. Informações adicionais de resultados, como coeficientes de sensibilidade e deslocamento relativo entre pisos, indicam se é necessária uma otimização adicional da estrutura para garantir os requisitos de estabilidade.

    O módulo Modelo de edifício no RFEM 6 oferece resultados para a distribuição de carga em paredes e pilares, auxiliando na otimização estrutural.
    Análise lateral e gravitacional

    Ao usar diafragmas rígidos ou semirrígidos com o add-on Building Model, a análise lateral em 3D (paredes) é realizada de forma independente da análise de gravidade em 2D (pisos). O add-on identifica automaticamente o centro de massa e, no caso de diafragmas rígidos, o centro de rigidez para cada pavimento. Ele também determina parâmetros-chave como resposta torsional, comportamento de deslocamento e as forças atuando em cada parede de cisalhamento.

    Ilustração de diferentes tipos de diafragma de piso: rígido, semirrígido e flexível, cada um podendo ser atribuído independentemente aos pisos do edifício.
    Diafragmas de piso

    Os diafragmas podem ser atribuídos a cada pavimento de forma independente. Os tipos de diafragma incluem rígido, semi-rígido ou flexível. Além disso, também está disponível uma atribuição de "sem diafragma". Ao utilizar os tipos de diafragma oferecidos, a rigidez pertinente no plano e fora do plano será utilizada para os cálculos de edificações laterais e de gravidade. A modelagem de diafragmas oferece flexibilidade ao modelar sistemas estruturais complexos sem causar esforço de cálculo desnecessário.

    Mostrar todas as funções

    Projeto com módulo Edificio para RFEM 6

    Um projeto do mundo real que demonstra a modelagem eficiente e a análise de estruturas complexas de múltiplos andares usando o add-on Building Model no RFEM 6.

    Edifício de laboratório em Garching, perto de Munique

    O complemento Building Model desempenhou um papel crucial na análise desta impressionante estrutura de madeira. Permitiu que os engenheiros da Lignaconsult gerissem eficientemente as definições de pisos e verificassem a estabilidade das superfícies CLT multicamadas durante a fase de construção.

    Ver projeto de cliente
    Modelo digital mostrando o projeto estrutural de um edifício de laboratório em Garching, ilustrando conceitos arquitetónicos e de engenharia. Modelo digital mostrando o projeto estrutural de um edifício de laboratório em Garching, ilustrando conceitos arquitetónicos e de engenharia.

    Artigos sobre análise de modelos de edifícios

    Visualização dos coeficientes de sensibilidade resultantes de uma análise de espectro de resposta no RFEM 6 para fins de análise estrutural.

    Avaliação do deslocamento entre pisos sob cargas sísmicas segundo ASCE 7-22

    A deriva excessiva pode levar à instabilidade do sistema e danos aos componentes não estruturais. Este artigo detalha o procedimento para avaliar a deriva entre pavimentos no RFEM 6 de acordo com as normas ASCE 7-22.

    Ilustração destacando diferentes tipos de diafragma de piso num edifício de vários andares, mostrando opções rígidas, semirrígidas e flexíveis.

    Tipos de piso no Módulo Modelo do edifício da Dlubal

    Você está focado no comportamento dinâmico, simplificação estrutural ou elementos secundários? Aprenda a selecionar a definição correta de pavimento para seus objetivos específicos e explore os diferentes tipos disponíveis no Add-on do Modelo de Edifício.

    Ver todos os artigos
    Experimente o software Dlubal gratuitamente durante 90 dias

    Descubra todo o potencial do software Dlubal com programas poderosos como RFEM, RSTAB, RWIND e RSECTION. Experimente-os gratuitamente e veja como é fácil modelar, analisar e documentar até mesmo estruturas complexas. Nossos especialistas estão felizes em guiá-lo em uma breve demonstração online adaptada à sua indústria.

    Um ícone de transferência verde destacado contra um fundo escuro oferece uma indicação visual para iniciar transferências. Descarregar versão de teste gratuita de 90 dias Ícone de vendedor Marcar consulta

    Perguntas mais frequentes

    Qual é a principal vantagem de utilizar o módulo Modelo do edifício para análise sísmica?

    Uma vantagem chave do complemento Building Model é sua capacidade de determinar com precisão a deriva entre pavimentos, um parâmetro crítico no projeto sísmico. Avaliar a deriva entre pavimentos é essencial para garantir a integridade estrutural, limitando o deslocamento excessivo, que pode causar instabilidade ou danos a componentes não estruturais, como divisórias.

    Com essa funcionalidade, os engenheiros também podem calcular fatores de estabilidade e coeficientes de sensibilidade à deriva entre pavimentos, ajudando a avaliar se os efeitos P-delta devem ser incluídos na análise sísmica. Esses efeitos podem então ser integrados perfeitamente no RFEM 6, juntamente com o complemento Análise de Espectro de Resposta, para uma avaliação mais detalhada e abrangente do desempenho sísmico do edifício.

    Posso dimensionar paredes de corte em madeira e em betão com este módulo?

    Sim. O suplemento Building Model oferece verificações de projeto para ambos os materiais. Ele se integra a normas como Eurocode 5, NDS e CSA 086 para madeira, bem como Eurocode 2, ACI e CSA A23.3 para concreto, proporcionando uma verificação de projeto segura e eficiente com saída gráfica clara.

    Por que calcular componentes de edifícios de forma independente causa instabilidade?

    O Modelo de Edifício e a funcionalidade de modelar pavimentos com "Diafragma Rígido" não é projetada para todos os tipos de edifícios. A função foi desenvolvida principalmente para edifícios 3D com 5-10 andares (ou mais) com uma planta regular ou idêntica. Isso significa que você deve atribuir a função "Diafragma Rígido" apenas às lajes onde as paredes e colunas estão posicionadas de forma idêntica nos pavimentos acima e abaixo.

    Saiba mais: FAQ | Instabilidade ao utilizar o modelo de edifício com "Diafragma rígido"

    Como é que o módulo adicional considera ações laterais, como vento ou sismos?

    O add-on utiliza elementos laterais definidos (paredes de cisalhamento) para transferir cargas horizontais exclusivamente. Ele calcula automaticamente o centro de massa e rigidez para cada andar, juntamente com parâmetros de torção e deslocamento, permitindo uma avaliação rápida e precisa do comportamento do edifício sob cargas laterais.

    Quais são as melhores práticas para modelar libertações lineares de madeira maciça e articulações de linha com diafragmas no RFEM 6?

    Usar liberações de linha ou articulações dentro de um diafragma definido (rígido ou semi-rígido) geralmente não é recomendado. Os diafragmas pressupõem continuidade no plano, enquanto as liberações de linha introduzem descontinuidade, criando um conflito de rigidez que pode levar à instabilidade numérica. Para uma modelagem precisa de madeira maciça, é melhor omitir o diafragma e modelar o sistema de piso completamente em 3D.

    Saiba mais: FAQ | Melhores práticas para libertações de linha, articulações de linha e diafragmas em madeira maciça no RFEM 6

    Ícone da comunidade Dlubal
    Junte-se à comunidade Dlubal

    Aqui, você pode fazer e responder a perguntas técnicas, participar de discussões significativas sobre análise e projeto estrutural, sugerir novos recursos e interagir diretamente com a equipe da Dlubal e outros usuários.

    Ícone azul escuro representando serviço de apoio gratuito, utilizado principalmente em sítios web. Simboliza a assistência e a disponibilidade do serviço de clientes.
    Contacte o nosso departamento de vendas

    Pronto para dar os próximos passos com sua compra da Dlubal? Use este formulário para nos informar quais produtos despertam seu interesse. Nossa equipe de vendas fornecerá uma proposta personalizada sem compromisso.

    Documentação da API
    Manual online

    Navegue por nossos manuais online para o suplemento Building Model a qualquer momento para impulsionar seu trabalho e apoiar seus projetos.

    Ícone de reprodução azul-escuro representado como gráfico SVG. Adequado para interfaces multimédia ou elementos de design interativos.
    Vídeos

    Explore vídeos essenciais focados no add-on Building Model. Estes tutoriais orientam você através de fluxos de trabalho práticos e ajudam a dominar rapidamente as funcionalidades chave.

    Ícone de reprodução azul-escuro representado como gráfico SVG. Adequado para interfaces multimédia ou elementos de design interativos.
    Seminários web

    Aprenda as melhores práticas para análise de estabilidade complexa e descubra dicas avançadas para otimizar seus projetos de construção.

    Loja online

    Configure o seu pacote de programas individual e obtenha todos os preços online!

    • Família RFEM 6
    • Família RSTAB 9
    Para a loja online

    Calcule o seu preço

    2.180,00 USD
    +110,00 USD
    Edifício
    Montante total 2.290,00 USD
    Software de cálculo e design de estruturas
    Dlubal Software GmbH

    Am Zellweg 2
    93464 Tiefenbach
    Alemanha

    +49 9673 9203-0 [email protected]
    Dlubal Software GmbH

    Querstraße 10
    04103 Leipzig
    Alemanha

    +49 9673 9203-0 [email protected]
    Soluções
    • Estruturas de betão armado
    • Estruturas de aço
    • Estruturas de madeira
    • Ligações de aço
    Produtos
    • RFEM 6
    • RSTAB 9
    • RSECTION 1
    • RWIND 3
    Apoio
    • Perguntas mais frequentes (FAQ)
    • Fazer uma pergunta
    • Mapas de sobrecarga de neve, velocidade do vento e carga sísmica
    • Contactar equipa de vendas
    Notícias
    • Subscrever a newsletter
    • Notícias atuais
    • Vista geral de eventos
    • Formações online
    Recursos
    • Versão de teste completa gratuita
    • Enviar projeto
    • Projetos de clientes
    • Manuais online
    Junte-se à Dlubal
    Comunidade Dlubal YouTube Facebook Pinterest TikTok Instagram
    © 2001-2026 Dlubal Software GmbH | Todos os direitos reservados
    Notas legais
    Sobre nós
    Mapa do site
    Idioma
    • Deutsch
    • English
    • Français
    • Español
    • Português
    • Italiano
    • Česky
    • Polski
    • Pусский
    • 中文(简体)