1482x
002130
2021-08-04

Dimensionamento de aço | Capacidade de carga e estabilidade | Capacidade de secção

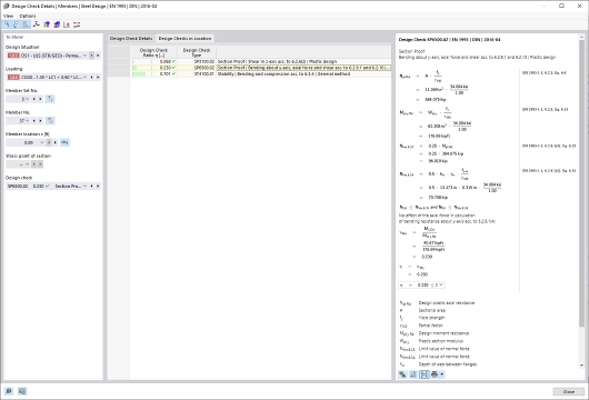
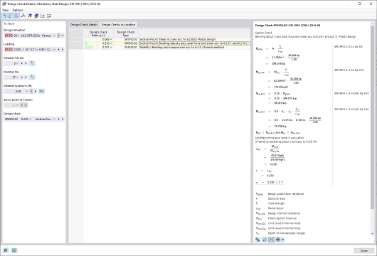
  • Dimensionamento para tração, compressão, flexão, cisalhamento, torção e forças internas combinadas
  • Verificação de tração considerando uma área de seção reduzida (por exemplo, enfraquecimento por furos) possível
  • Classificação automática das seções para a verificação de flambagem local
  • Os esforços internos da análise com torção de empenamento (7 graus de liberdade) são considerados através da verificação de tensões equivalentes (atualmente ainda não disponível para as normas AISC 360-16 e GB 50017)
  • Dimensionamento de seções da classe 4 com valores de seção eficazes de acordo com EN 1993-1-5, bem como perfis formados a frio de acordo com EN 1993-1-3, AISI S100 ou CSA S136 (para seções RSECTION são necessárias licenças para RSECTION e "Seções Eficazes")
  • Verificação de flambagem por cisalhamento de acordo com EN 1993-1-5 considerando enrijecedores transversais possível
  • Dimensionamento de componentes em aço inoxidável de acordo com EN 1993-1-4

Ligações


;